SysMLv1: Some invalid multiplicity examples with navigable and non-navigable Association ends. In Cameo Systems Modeler with validation.

Icon class
icon_class
far fa-sticky-note
icon_class_computed
far fa-sticky-note
Note kind
Policy level
Specification keywords
UML keywords
Keywords
Click on the image to view it full size

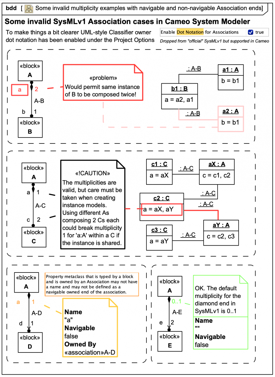
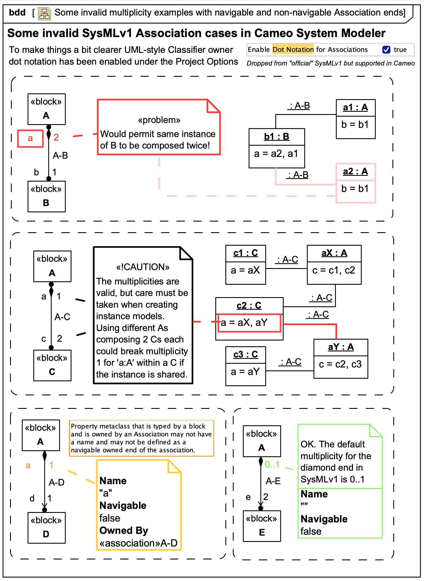
To make things a bit clearer, UML-style Classifier owner dot notation has been enabled under the Project Options for Magic Cyber-Systems Engineer® (Cameo Systems Modeler®). This optional dot notation from UML was dropped in "official" SysMLv1, but can still be activated in Magic Cyber-Systems Engineer® (Cameo Systems Modeler®) and can be a useful learning aid. It's best to always switch dot notation it off again after you've explored it, since it leads to diagram clutter.


The 1st case (top A-B) should be obvious. An instance of B can't be composed by two separate instances of A at once. The multiplicities break the following constraint:

Note that the validation engine of Cameo catches that this rule is broken on the multiplicity of a:A[2] within B, but the instances on the right are valid w.r.t. to that invalid multiplicity.

The 2nd case (middle A- C) is more subtle. The multiplicities themselves are valid, but care must be taken when can constructing instances to respect the multiplicities. For example, given 3 instances of C, if 2 instances of A were to share one of the C instances c2:C it would break the multiplicity of a:A[1] within c2:C, which the validation engine catches. Note the validation engine in this case is reporting on the invalid instance arrangement on the right.

The 3rd case (lower left A-D) produces a validation warning. The logic is that in this case if a D can't "know" about its owning A, so there's no point in having a named end 'a:A' when then Association is not navigable from D to A. Note that the tool can navigate it anyway for queries, even if it's non-navigable and the A end is not named.

Finally, the 4th case (lower right A-E) shows a valid case with the default SysMLv1 multiplicities for the diamond end explicitly provided:

Some relevant quotes from the UML2.5.1 spec: Note also that a Property may also exist alone without an Association. Visit also: You can review your understanding of Associations with these two course slides:

Learn SysML for MBSE with the Webel IT Australia Live Online web seminar or On-Site course!

Please email or phone Webel IT Australia on +61 405 029 008 to arrange On-Site, Off-Site, or Live Online remote web training seminars and workshops.
Relates to
Related notes
Related notes (backlinks)
Related snippets (extracts)
Visit also
Visit also (backlinks)