HOWTO: Send and receive a Signal via Ports in SysML and Cameo Simulation Toolkit

Icon class
icon_class_computed
fas fa-chalkboard-teacher
Quick start
UML keywords
SysML keywords
Keywords

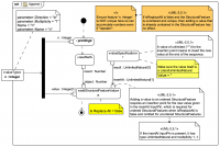
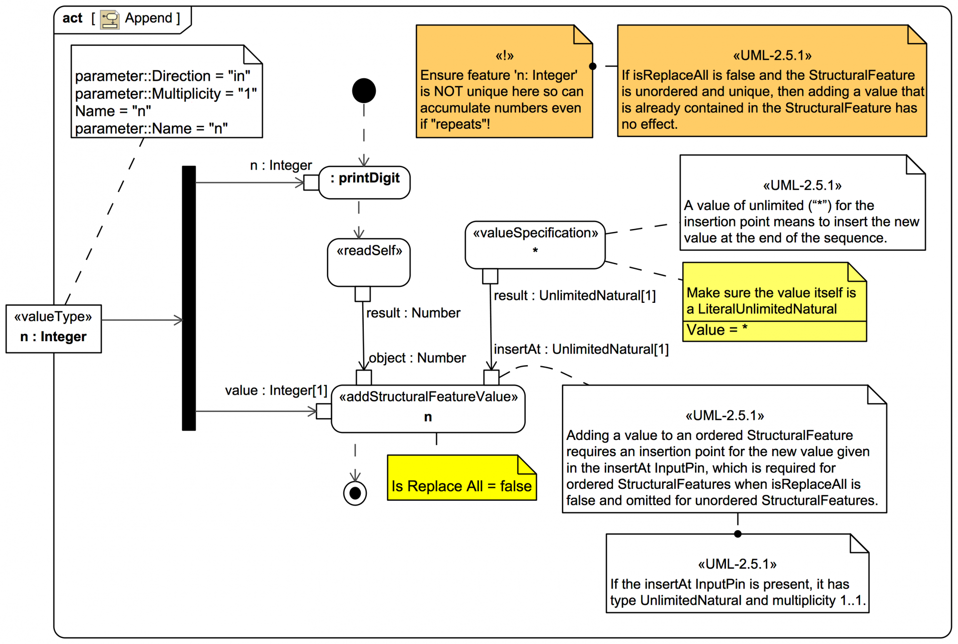
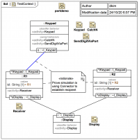
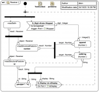
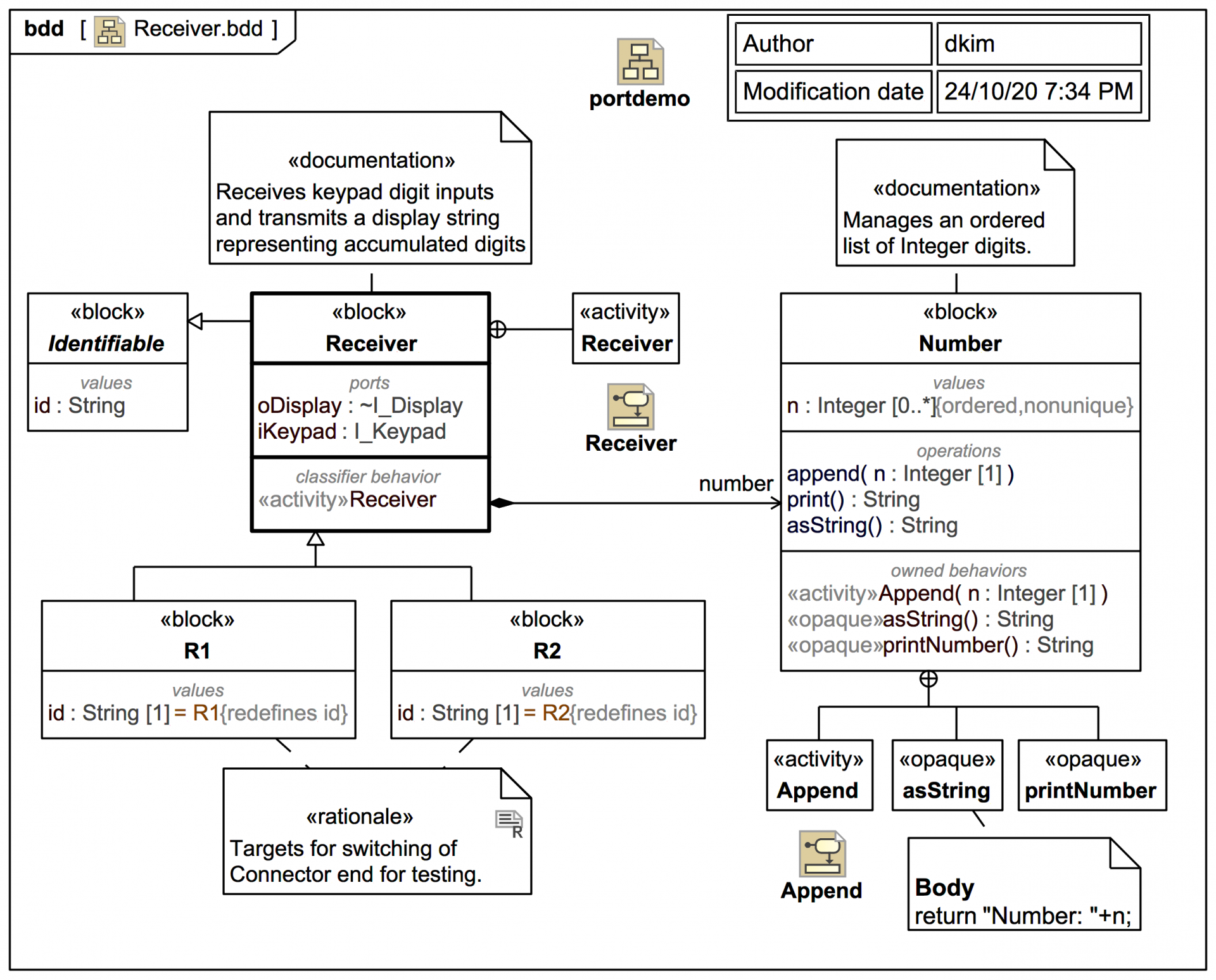
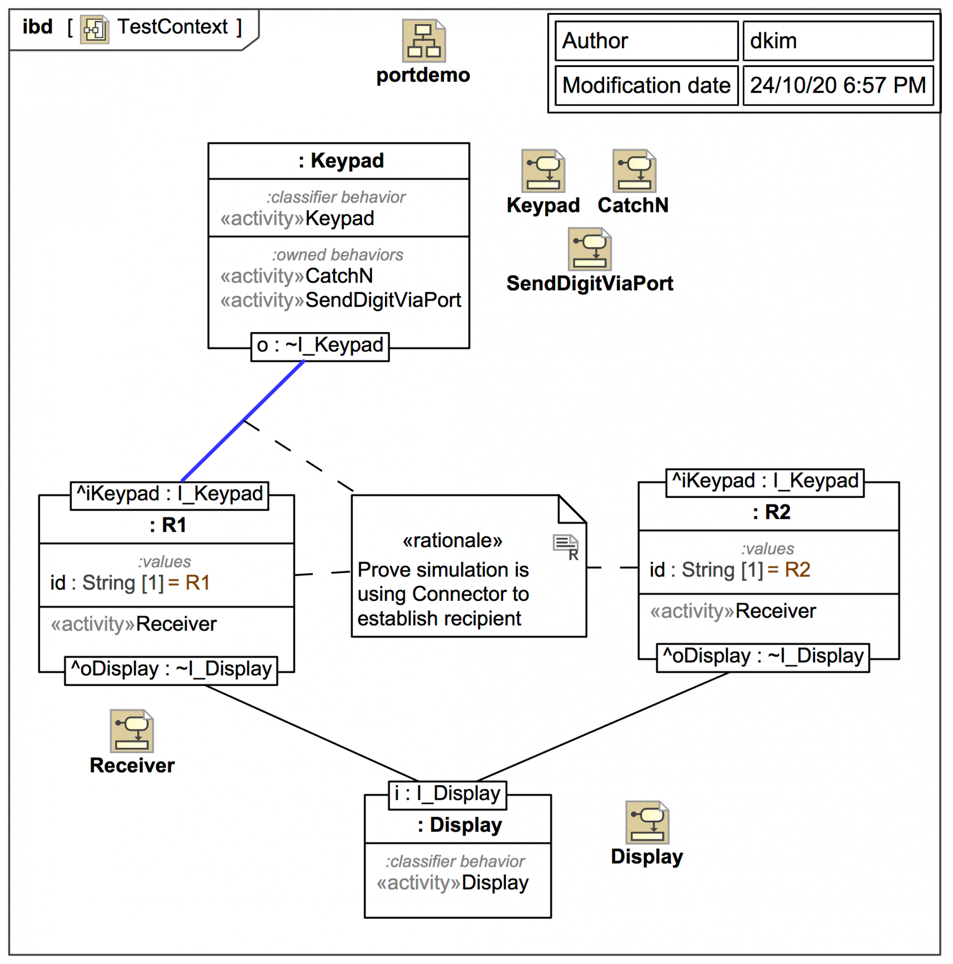
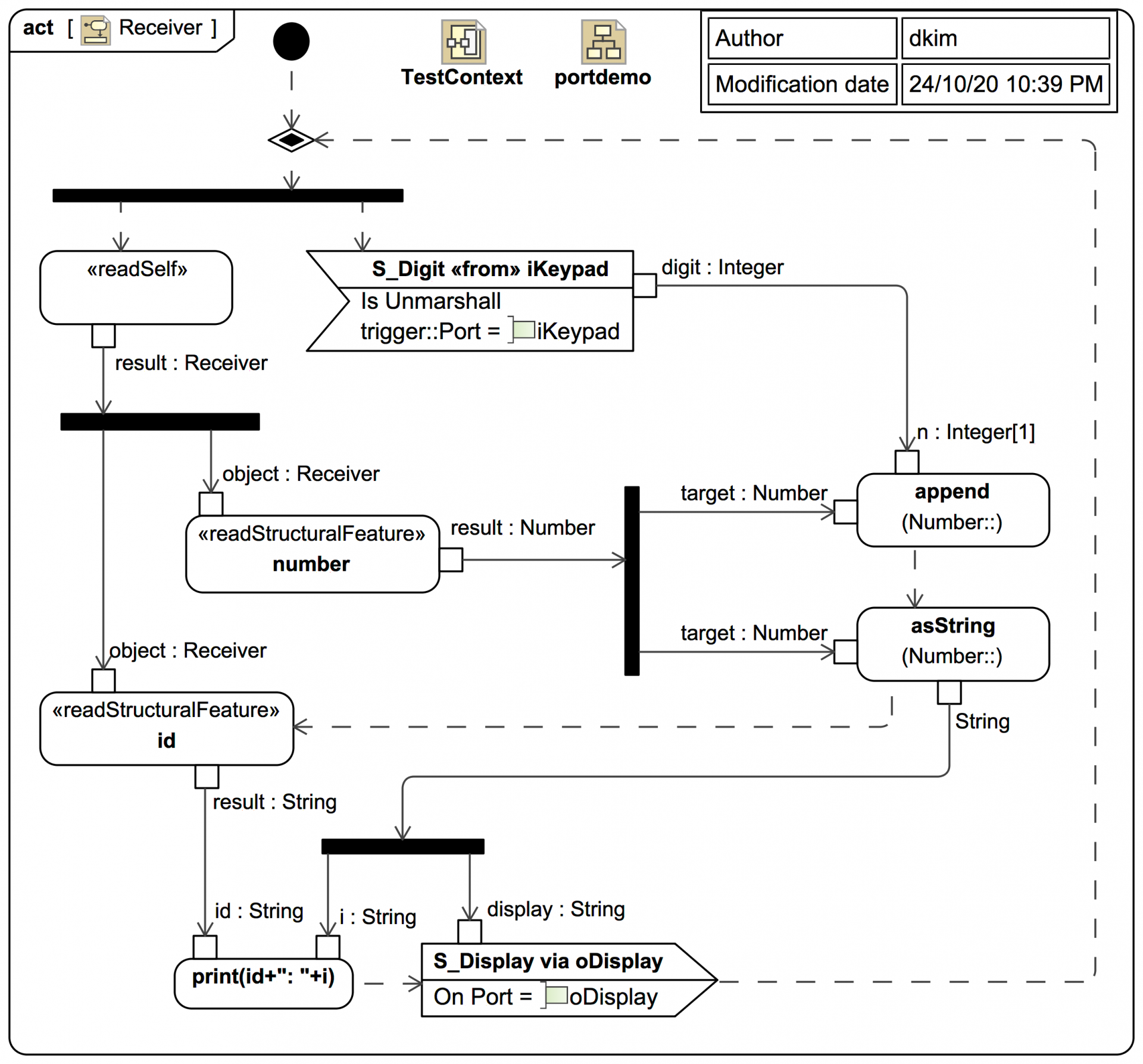
This mini trail shows how to send a Signal (message) via a Port in Magic Model Analyst® (Cameo Simulation Toolkit®) . We'll be using the SysML InterfaceBlock and ~InterfaceBlock (rather than UML Interface) to type the Ports, but otherwise it's exactly the same in UML.

You need to be familiar with the following:

There is also an accompanying video for this mini trail with some discussion of the setup and a screencast recording of the simulation:

It is, however, recommended that you work through the tutorial trail slides here quickly first .

Start here
Sections

Slides in this trail

If you want to navigate the entire tutorial including the additional explanatory text, click on the title link of the first slide to view the full slide page, then use the next links to move through the slides pages. If you just want to view the slide images only in sequence, click on any slide to view it larger in a viewer, then click again to move through each slide in the tutorial trail.

Learn SysML for MBSE with the Webel IT Australia Live Online web seminar or On-Site course!

Please email or phone Webel IT Australia on +61 405 029 008 to arrange On-Site, Off-Site, or Live Online remote web training seminars and workshops.
Visit also
Visit also (backlinks)