Use multiple snippets to bridge knowledge gaps

Gallery
Tutorial
Click on the image to view it full size

The «pa» diagram as shown is a bit untidy, but that does not matter, because as always:

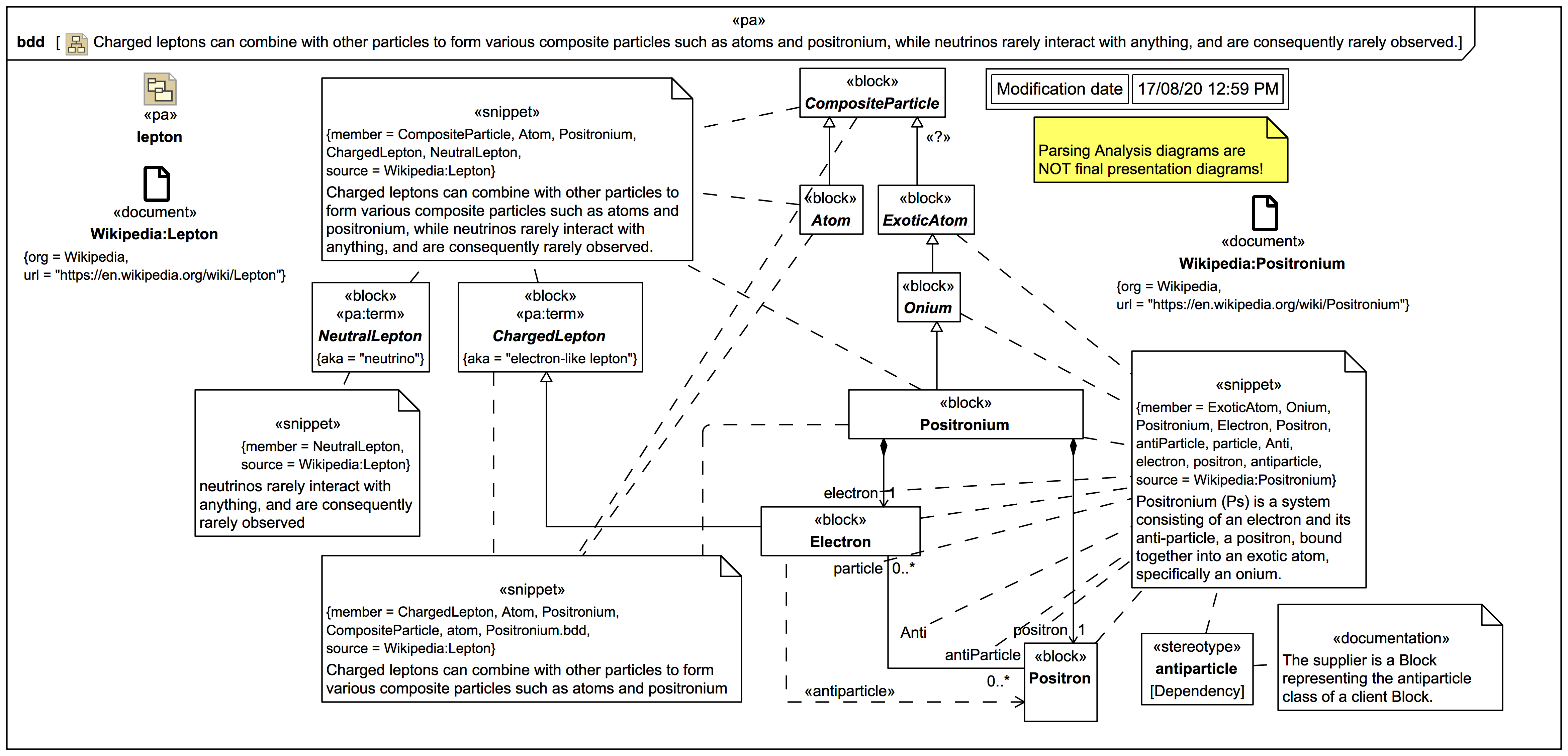
To help clarify the meaning of 'positronium', an additional snippet is used:

That will also be enough to start a dedicated focus diagram for Positronium. It is not 100% clear whether ExoticAtom should extend Atom or just CompositeParticle directly, as indicated by the editorial stereotype keyword «?».

The target snippet has also been split into 2 separate snippets with text that can be used in dedicated focus diagrams for ChargedLepton and NeutralLepton.

Modelling the antiparticle aspect is quite tricky, we'll be looking at it in more detail later, but for now a quick indication of the strategy. What is actually being said is that the block Positron is the antiparticle class for block Electron, which is indicated firstly using a Dependency with the custom stereotype keyword «antiparticle». (The physicists amongst you will already know that electron is likewise the antiparticle of positron, but we have not been told that yet by a snippet so we won't put it in yet.)

But a Dependency between Classifiers won't help us much when we deal with instances of the particles. We need an Association we can use to type Connectors. The Association Anti between Electron and Positron will probably turn out to be a specialisation of a more general relationship between more abstract particles, in which case the ends will later become redefined properties.

Note that the multiplicity for the ends of Anti is [0..*], because we are not saying that one single instance :Positron is the antiparticle of an instance :Electron, we are saying that any :Positron instance may act as the antiparticle of any :Electron instance.

The two snippets together seems to imply that Electron is a direct type of ChargedLepton. But for Positron it is not yet so clear; if it is an antiparticle having it extend ChargedLepton might cause some trouble, so for now we leave it until we have further authoritative information clarifying this.

Up next
Notes
Snippets (quotes/extracts)
Related slides (includes other tutorials)
Related slides (backlinks, includes other tutorials)
Visit also
Visit also (backlinks)