Tags and keywords
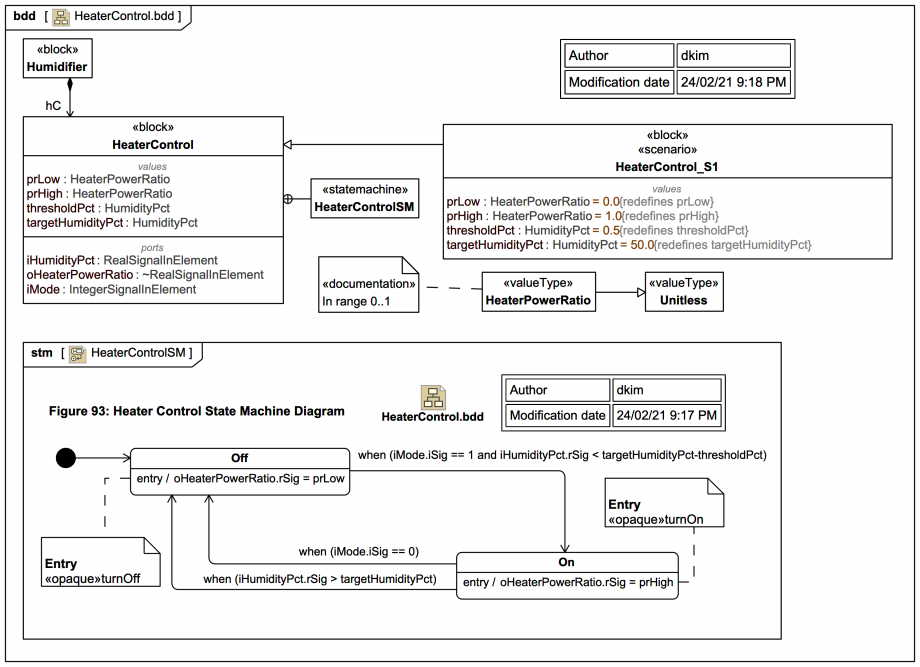
This diagram shows the Block
HeaterControl
with a supporting StateMachine HeaterControlSM
:As long as the iMode.iSig
switch is 1 (on) the HeaterControlSM
will cycle between Off
and On
as it tries to drive the heater to achieve the targetHumidityPct
, comparing it with the input iHumidityPct.rSig
, subject to a small thresholdPct
.
The heater power ratio is set to either fully on (1.0) or fully off (0.0).
If it receives an iMode.iSig
switch 0 while in the On
state it moves to Off
.
Remember always that:
The heater power ratio is sent via the Port oHeaterPowerRatio
to the VaporGenerationPlant
, so let's now dive in and examine it.
Notes
[MODELLING, NAVIGATION, PATTERN, TIP, TOOL]{STRONG} Webel: UML/SysML: Navigation: ALWAYS offer a way out of a diagram (usually up a hierarchy, but possibly across) using a navigable symbol (linked to a diagram) and/or a diagram symbol. Avoid "cul-de-sacs"! [But beware of shared package cross-dependencies]