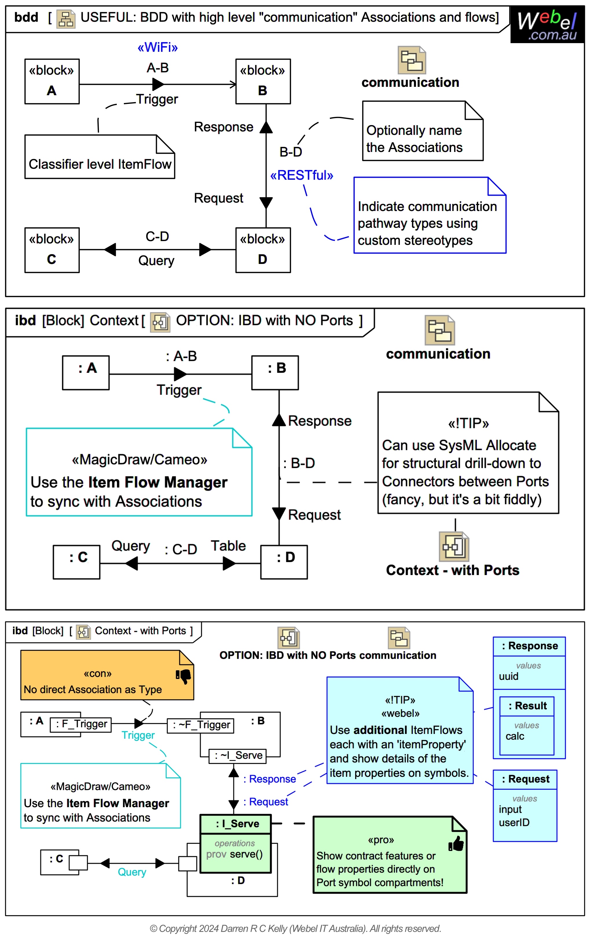
Webel: SysMLv1: TIP: Consider using high level "communication" Associations between Blocks in BDDs with ItemFlows and corresponding context IBDs WITHOUT any Ports, with Connectors typed by the Associations (as well, in parallel with your port-based IBDs).

Icon class
icon_class
far fa-sticky-note
icon_class_computed
far fa-sticky-note
Note kind
Policy level
Specification keywords
UML keywords
SysMLv1.x keywords
Keywords
Click on the image to view it full size

Consider - as well as having IBDs with connected Ports - using high-level "communication" Associations between Blocks in BDDs with ItemFlows and corresponding context IBDs WITHOUT any Ports, with Connectors typed by the Associations.

The term "communication" Association is not a formal term. The idea is to capture at a high level across a project an easy to understand view of what can communicate with what at all, using ItemFlows to indicate what flows.

This may seem like a bit of extra work, and it does introduce a bit of maintenance overhead, but it is often worth doing, goes quickly, and can really help communicate with stakeholders not familiar with SysML.

If you want to get fancy, use the SysML Allocate for structural allocation to map from the higher level Port-less Connector in the IBDs to one or more Connectors between Ports in corresponding finer grained IBDs.

This high level modelling may also be combined with high-level object diagram BDDs (although they don't support ItemFlows on Links):

The contrived Association names used here are merely to indicate the connected blocks for pedagogical reasons, rather than more descriptive names:

And remember always:
Relates to
Related notes
Related notes (backlinks)
Related snippets (extracts)
Visit also
Visit also (backlinks)