BDD of Receiver and Number (digit accumulator)

Gallery
Tutorial
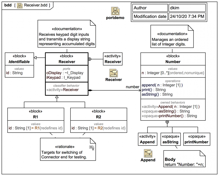
This BDD shows more detail about Receiver and the managed Number:
Click on the image to view it full size
A Receiver manages a Number, which maintains an ordered list of Integer (actually in this case digits) and has some support behaviors for accumulating the digits as they are received and displaying them.
Up next
Notes
Snippets (quotes/extracts)
Related slides (includes other tutorials)
Related slides (backlinks, includes other tutorials)
Visit also
Visit also (backlinks)