Tags and keywords
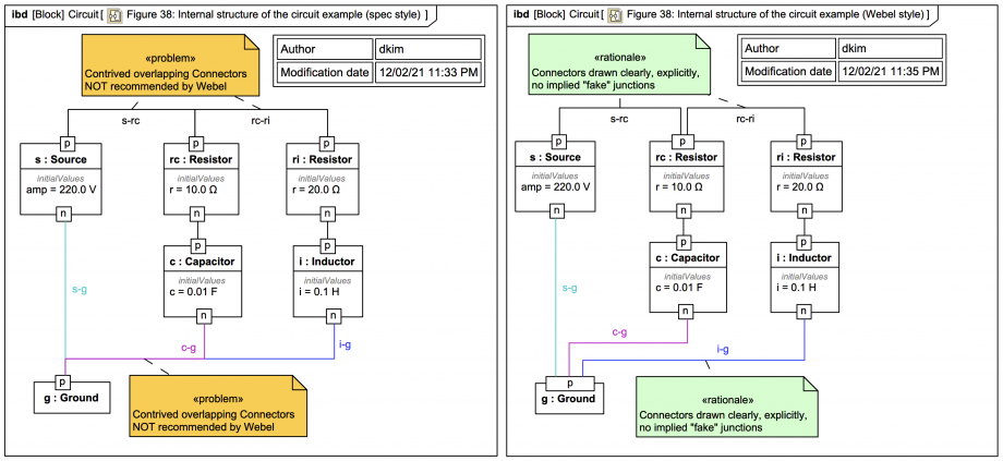
The composite image shows a version of Figure 38: Internal structure of the circuit example more or less like the SysPhS-1.1 spec version (with overlapping Connector paths) and a version more in line with Webel Best Practice:
If you've been following this trail from the beginning you'll hopefully have taken this to heart:
It can lead directly to modelling problems such as:
It turns out that in MagicDraw/Cameo v19SP3 one can't draw that bi-directional ItemFlow properly anyway on any Connector due to a known, reported bug that is scheduled to be fixed.
The following display option tip works well for electrical circuit modelling: