
These slides also include ample use of the Webel Parsing Analysis recipe for SysML - in this case using the following target domain source document, known throughout this trail for brevity as simply 'ANZLIC-2019':
Source text extracts from that document quoted in Webel «snippet» ElementGroup extensions were made available under the Creative Commons Attribution 4.0 International licence. This trail also references some terminology from the foundational work on digital twins by Dr Michael Grieves such as Digital Twin Prototype (DTP) and Digital Twin Instance (DTI) - however as interpeted here specifically for the Webel Twin Pattern for SysML. A good summary is:Yes, it runs!
Most of the slides you'll see in this trail involve diagrams that "execute" at least in some sense in Magic Model Analyst® (Cameo Simulation Toolkit®), as we'll see later in the trail when we get to aspects involving Behavior. There is also screencast video, which is very informative and takes you through step-by-step, but it is quite advanced, so it's best to please study all of these trail slides first:
High level principles of the Webel Twin Pattern for SysML
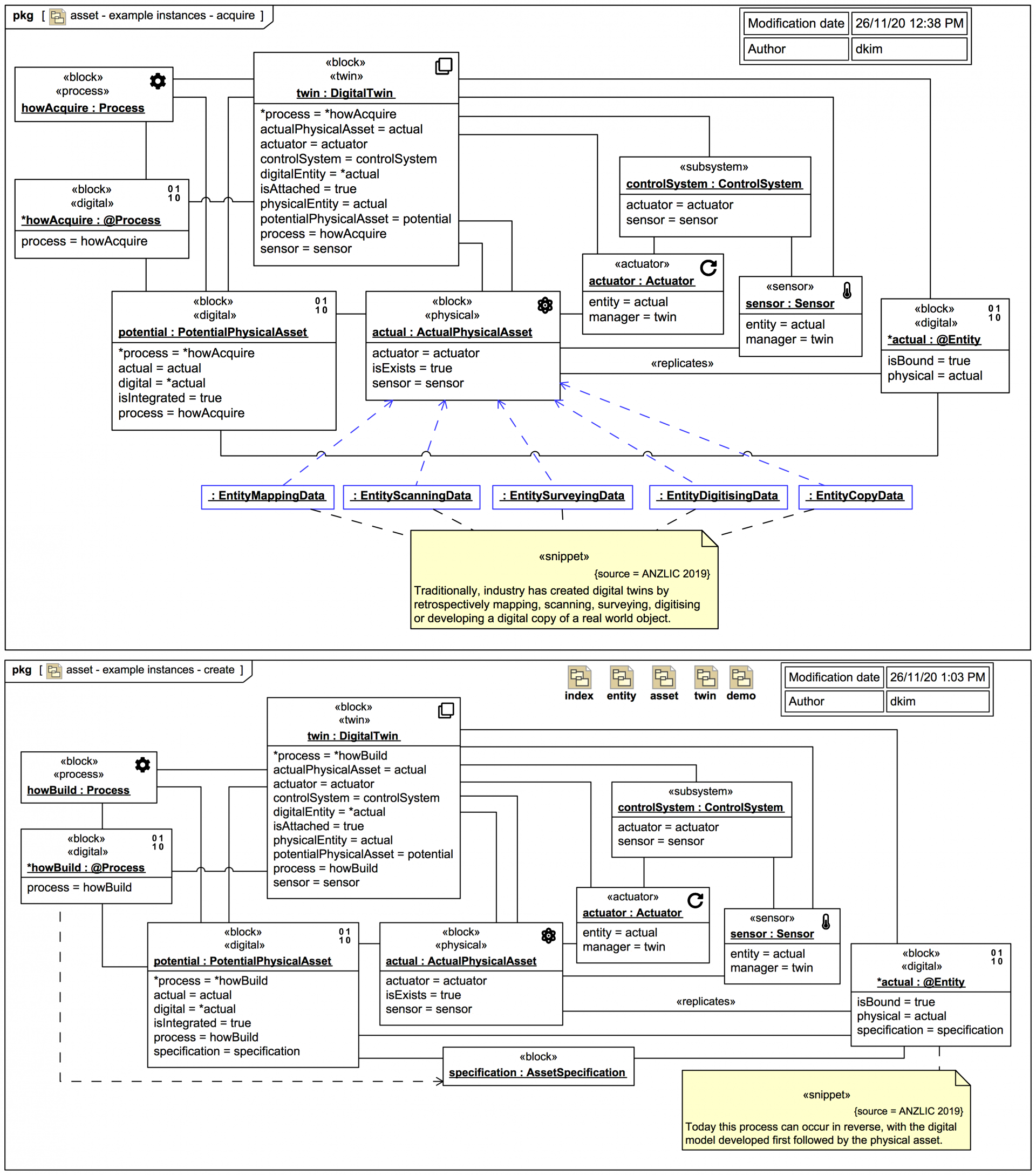
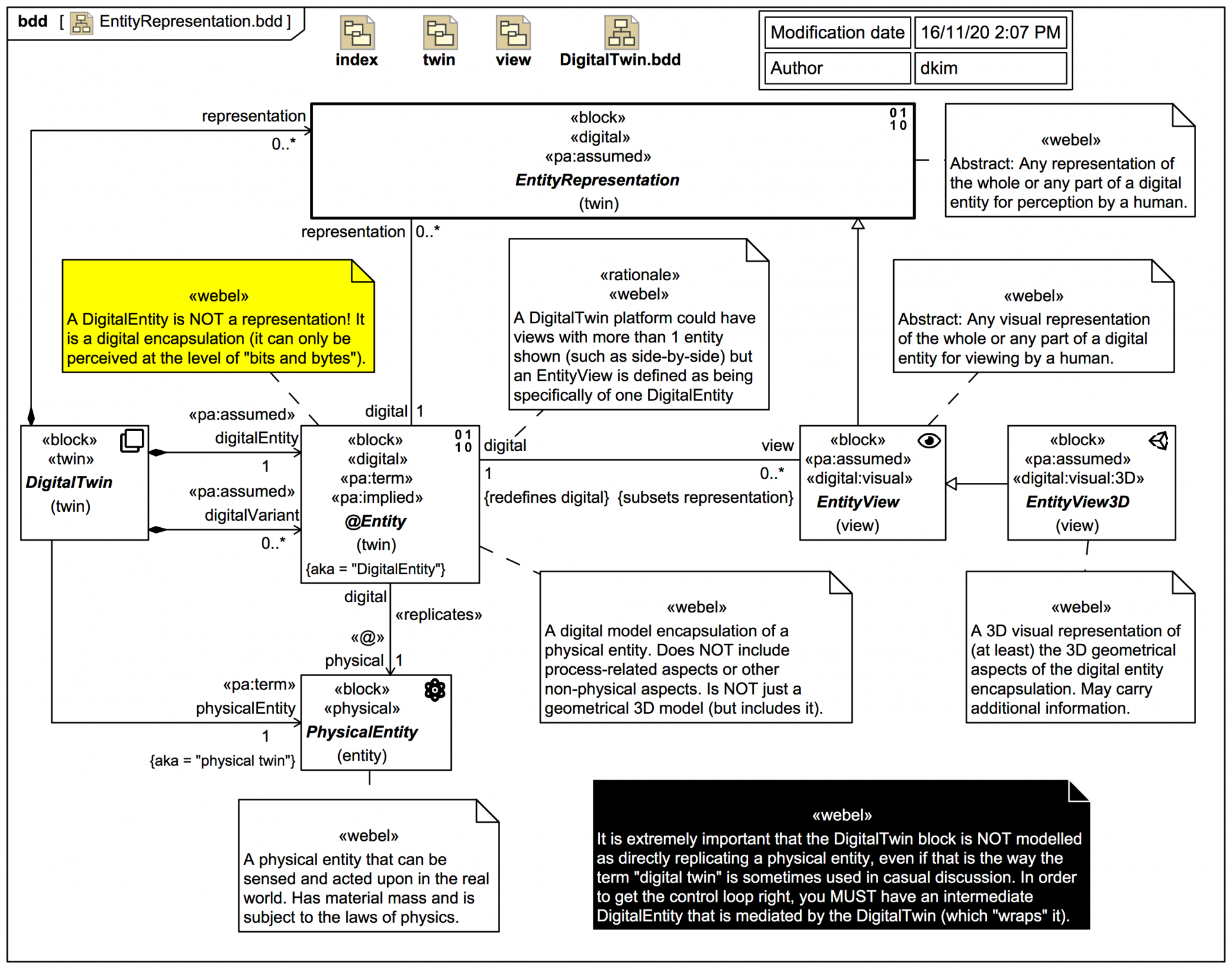
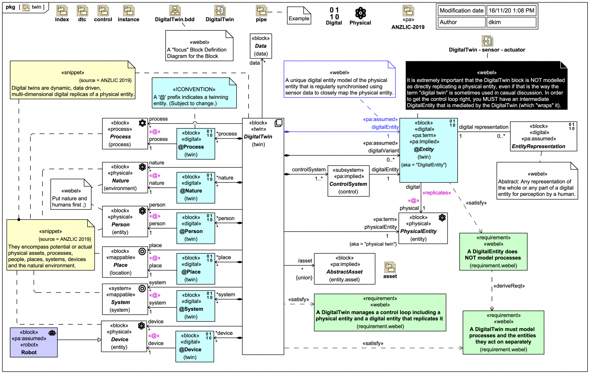
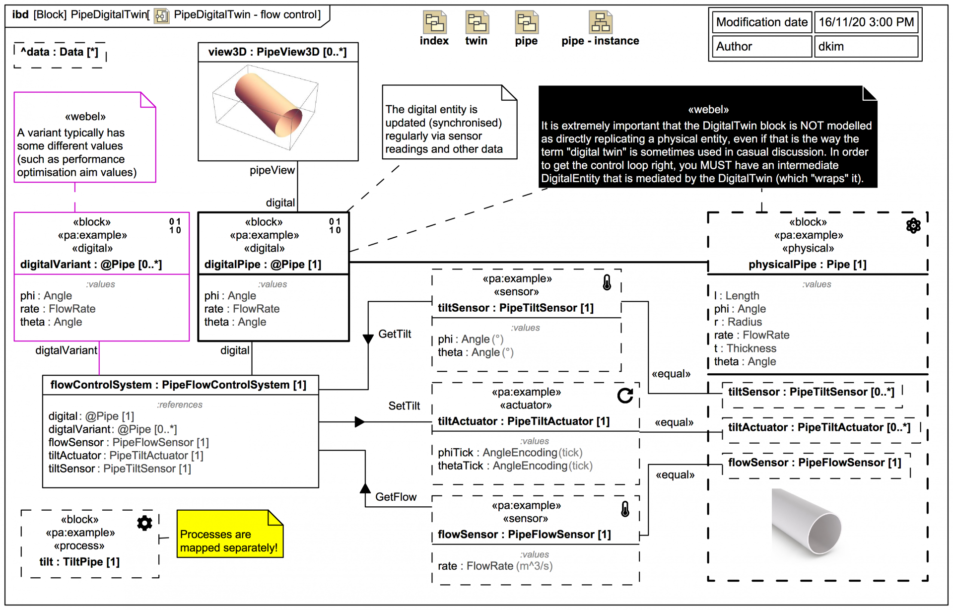
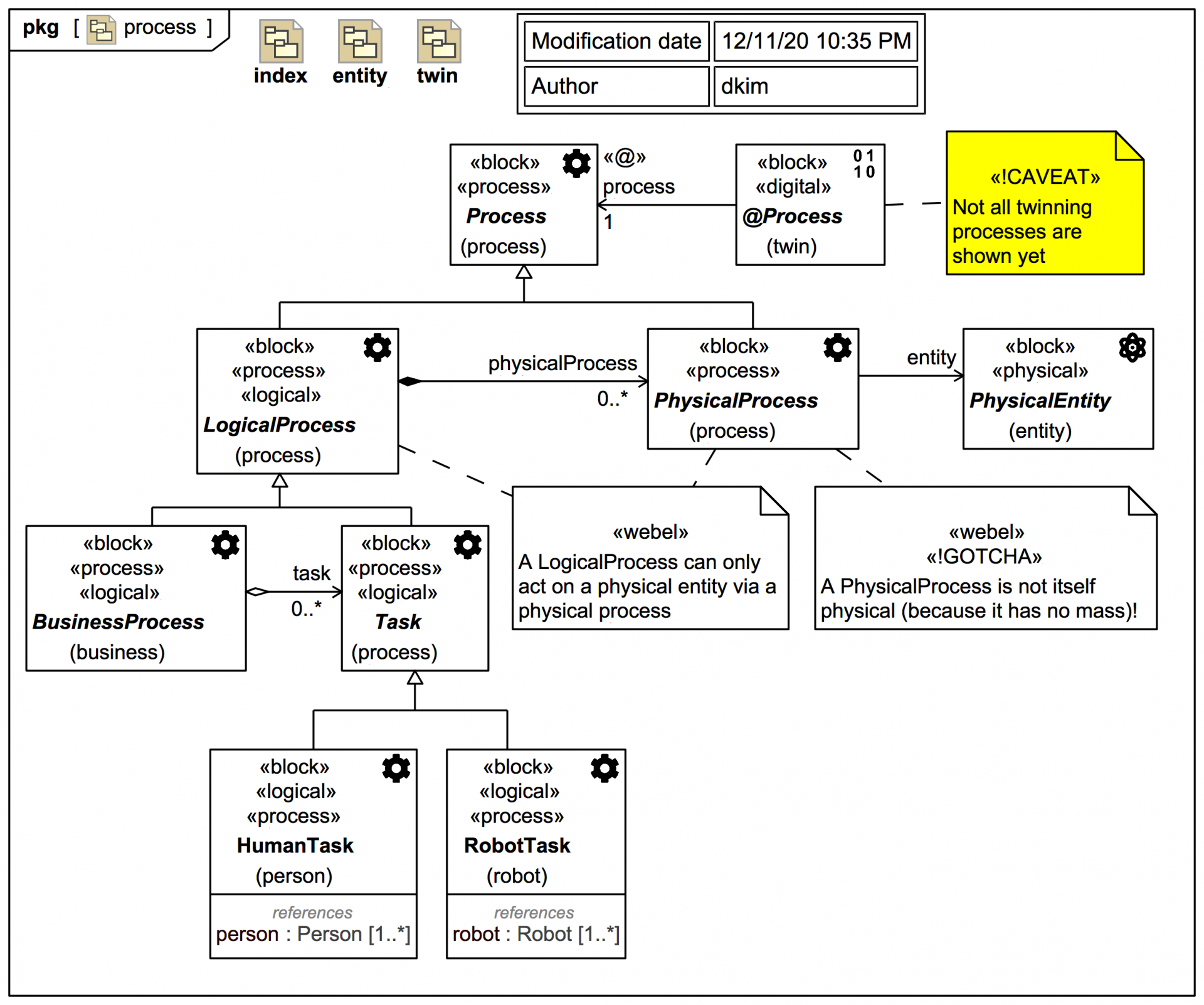
There's often a lot of discussion about whether it's a fallacy that a digital twin is always "of" a physical asset. That matter, along with some other nuances, is resolved exactly by the Webel Twin Pattern for SysML. We'll explore these policies and more as we go:In particular, we'll see how twinning a "real world" «process» Process
is handled by a special «digital»
@Process
digital mapping entity, coordinated by a parent «twin» DigitalTwin
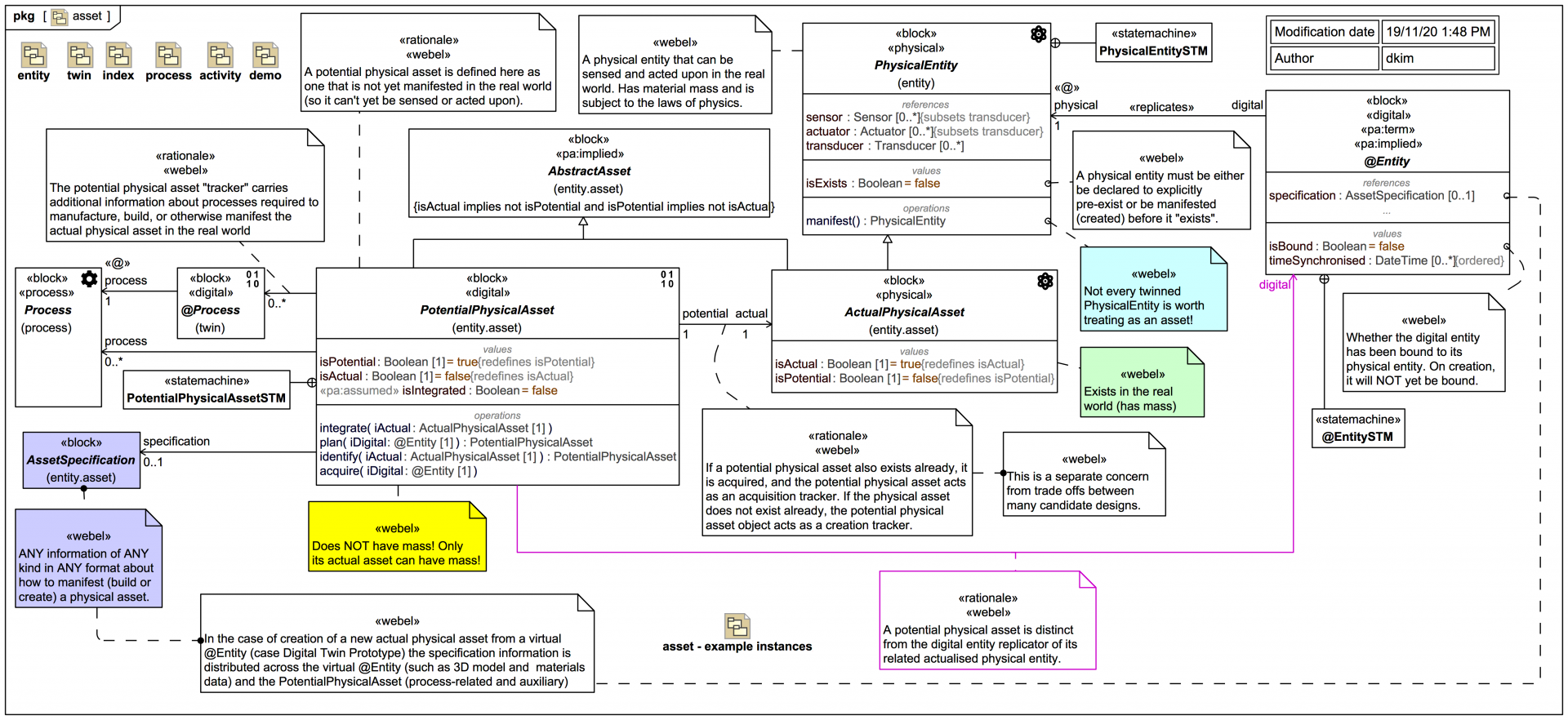
. But first we'll focus on structural, geometrical, and material aspects of the twinned «physical» PhysicalEntity
.
And as always in Webel IT Australia trails, many of the slides are cross-referenced to "super relational" policy notes: