TRAIL: SysMLv1/UML: Cameo Simulation Toolkit® (Magic Model Analyst®): Some basics for beginners and some more advanced cases [with mini videos]

Icon class
icon_class_computed
fas fa-chalkboard-teacher
Quick start
UML keywords
Keywords
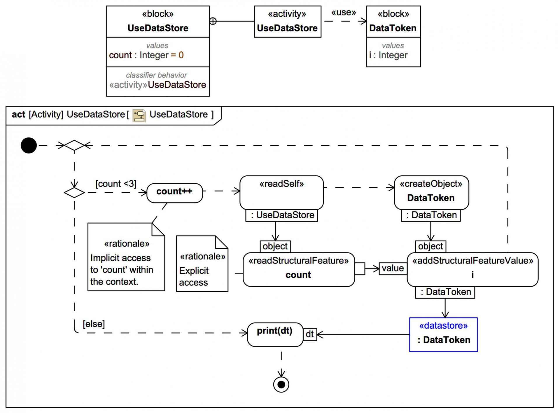
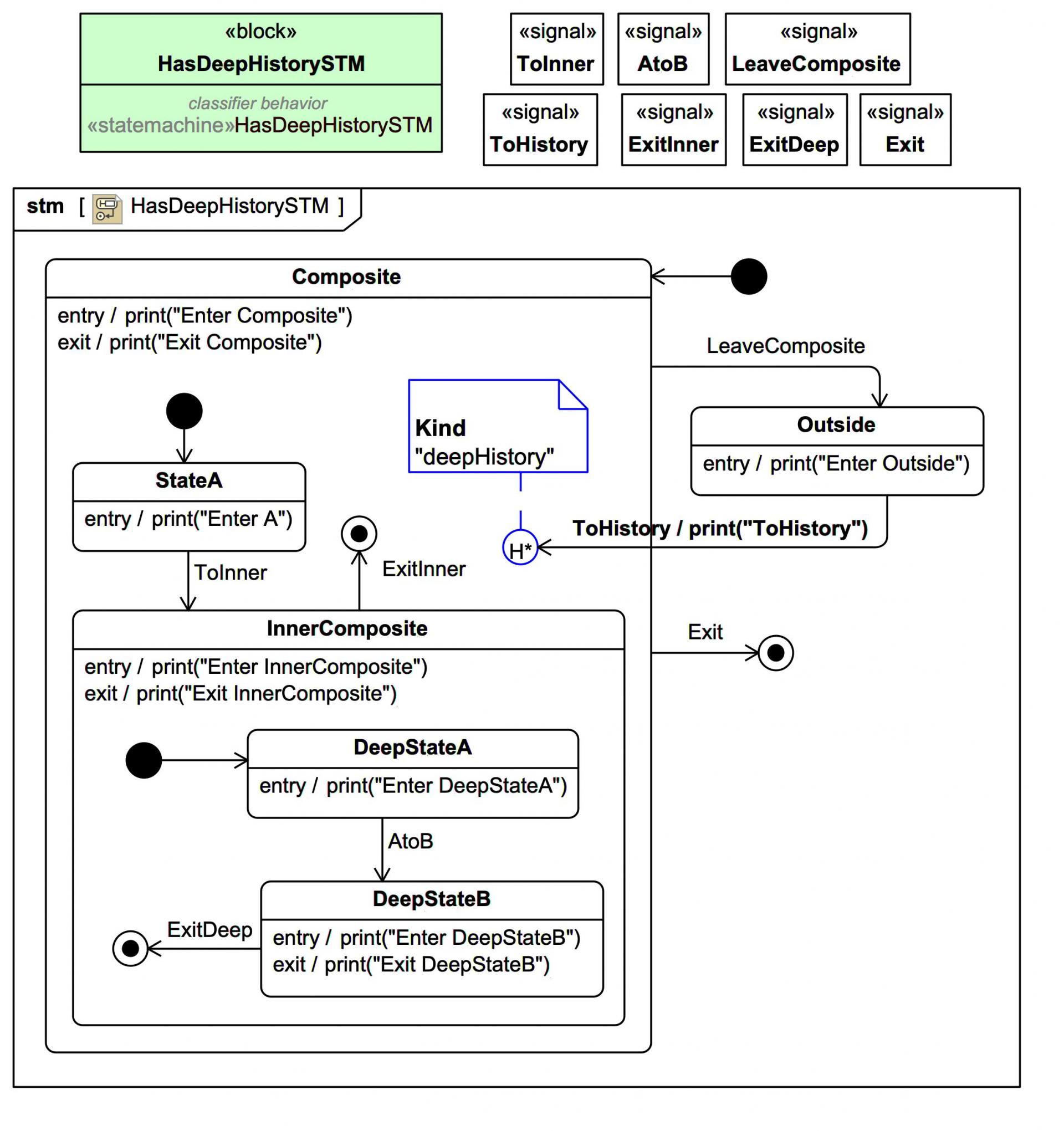
A SysMLv1 tutorial trail with some diagram slides and mini videos illustrating some absolute basics of Magic Model Analyst® (Cameo Simulation Toolkit®) and how to avoid some typical newbie mistakes. Also shows how to handle some more advanced cases.
Start here
Sections

Slides in this trail

If you want to navigate the entire tutorial including the additional explanatory text, click on the title link of the first slide to view the full slide page, then use the next links to move through the slides pages. If you just want to view the slide images only in sequence, click on any slide to view it larger in a viewer, then click again to move through each slide in the tutorial trail.

Learn SysML for MBSE with the Webel IT Australia Live Online web seminar or On-Site course!

Please email or phone Webel IT Australia on +61 405 029 008 to arrange On-Site, Off-Site, or Live Online remote web training seminars and workshops.
Visit also
Visit also (backlinks)