Top-level Package/Model organisation for the Source Input Zone

Gallery
Tutorial
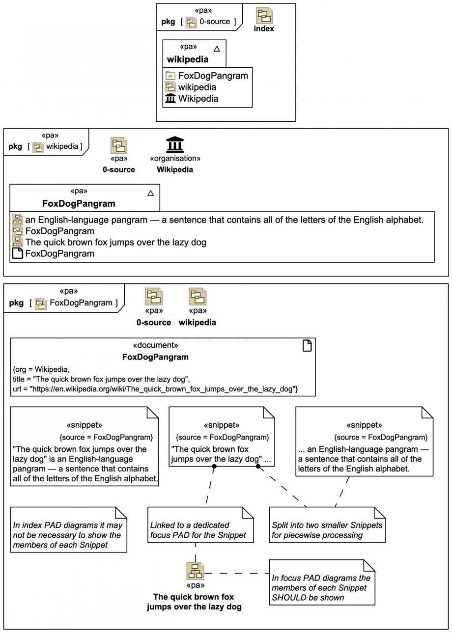
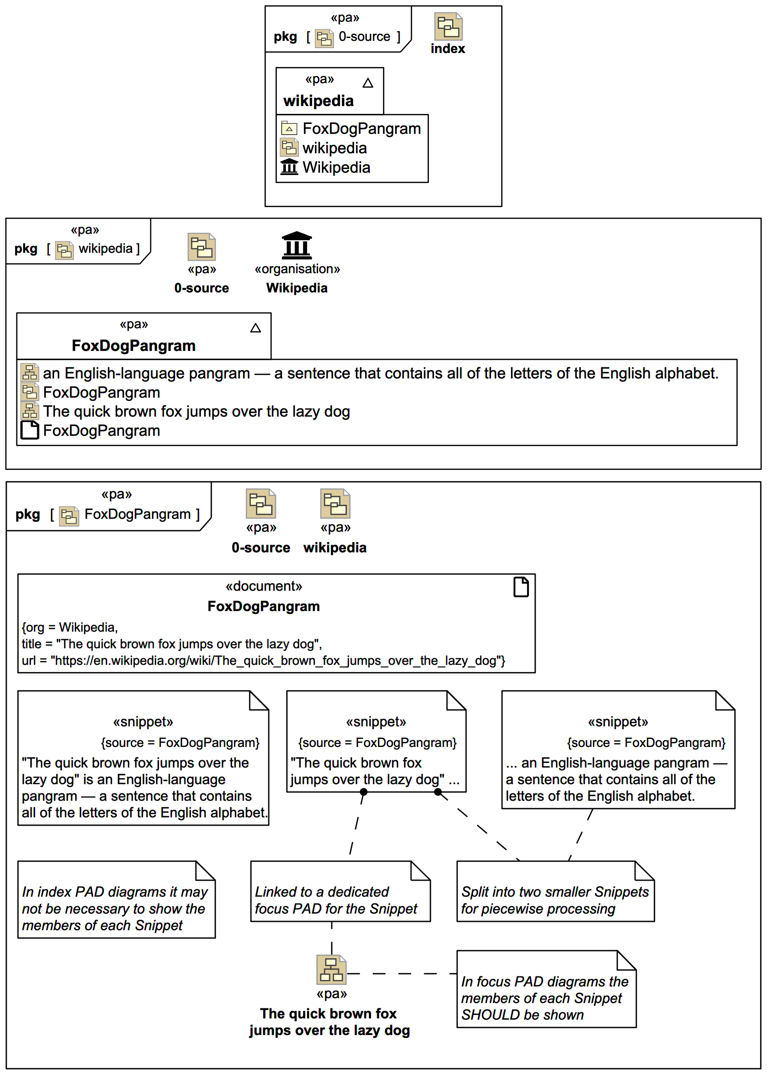
Rather than looking yet at a typical underlying Stereotype profile for the  Webel Parsing Analysis recipe for SysML, we're going to see first how it is applied to a simple tutorial-friendly text extract from a unique domain 'source' Document (represented by a Wikipedia page) captured in a Webel «snippet» extension of the SysML1.x ElementGroup: Before we elicit any model elements, we're going to see first how the Source Input Zone - where every Parsing Analysis Diagram (PAD), domain source Document, and Snippet lives - is organised:
Click on the image to view it full size

The very top-level index Package Diagram is not shown yet, we'll see that later once we've elicited some model elements. But notice we can navigate to it:

We start here with a Model package called 0-source with the keyword «pa» applied. This defines the Source Input Zone:

In this case the 0-source just has an overview Package Diagram showing a sub-Model wikipedia with the keyword «pa» applied.

The «pa» wikipedia Model in turn has an overview Package Diagram featuring a «document» FoxDogPangram with a URL as identifier and an «organisation» Wikipedia.

Next down is a Package Diagram of some Snippets treated for the FoxDogPangram. This is known informally as an index PAD, it serves as an entry point to the focus PADs that each feature one or more Snippets:

There's nothing special here about the choice of Model packages over Packages: You can't see the Snippets listed within the Package or Model package symbols:

Okay, it's time to perform some model element elicitation. To make things easier we're actually going to use a partial Snippet first just for this part:

Up next
Notes
Snippets (quotes/extracts)
Related slides (includes other tutorials)
Related slides (backlinks, includes other tutorials)
Visit also
Visit also (backlinks)