Webel: SysML4Mathematica: SysML Parametric Diagrams are not well suited to modelling calculations with Blocks for MTools classes, or for modelling complex logic flow of Mathematica functions. Prefer SysML Activity Diagrams for those modelling cases.

Webel IT Australia promotes the amazing Mathematica tool and the powerful Wolfram Language and offers professional Mathematica services for computational computing and data analysis. Our Mathematica tips, issue tracking, and wishlist is offered here most constructively to help improve the tool and language and support the Mathematica user community.
DISCLAIMER: Wolfram Research does not officially endorse analysis by Webel IT Australia.
Icon class
icon_class
far fa-sticky-note
icon_class_computed
far fa-sticky-note
Note kind
Policy level
SysMLv1.x keywords
Keywords
Click on the image to view it full size

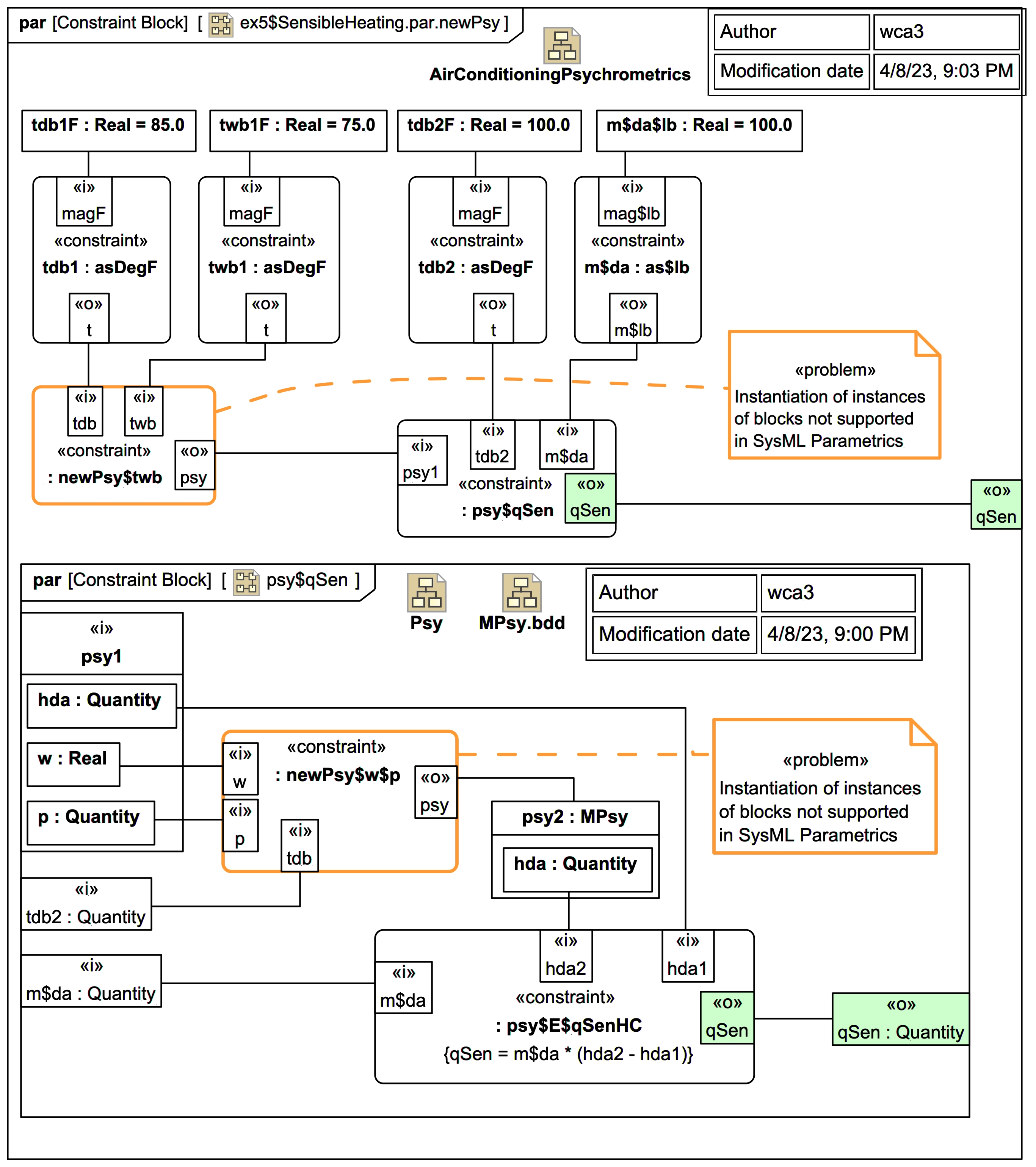
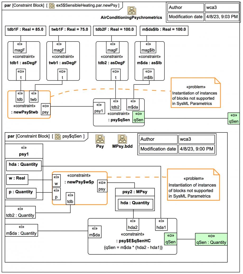
While SysML Parametric Diagrams can be used well for modelling networks of equations from Mathematica code, they are not well suited for modelling functions that leverage objects of MTools classes as arguments.

SysML Parametric Diagrams do not have a natural way of modelling the creation of objects. It can be done with some effort, but not in a way that reflects the modelled Mathematica code in a natural way. And it's particularly difficult to make such Parametric Diagrams executable in a tool like Magic Model Analyst® (Cameo Simulation Toolkit®).

The image shows modelling a psychrometrics (humid air physics) scenario using Webel MPsy objects for Mathematica. It is enough to document the parameter dependencies as an "analysis" diagram, but the approach shown is not recommended.

Specifying values in SysML Parametric Diagrams can also be a bit "clunkier" than in SysML Activity Diagrams, which offer the ValuePin.

SysML Parametric Diagrams don't have direct access to Operations on a Block (you have to mimic each existing Operation with a ConstraintBlock bound to a derived value property).

And SysML Parametric Diagrams are also not the best at modelling complex logic or conditional logic (although some simpler conditional cases can be handled easily enough).

Therefore, when modelling Mathematica functions that use MTools classes, or when modelling networks of functions with complex logic, SysML Activity Diagrams are preferred, as they have more natural support for object creation, can easily include CallBehaviorActions and CallOperationActions, and can handle complex logic cases.

And the same calculations can ultimately be performed also in SysML Activity Diagrams in Magic Model Analyst® (Cameo Simulation Toolkit®).

To see the same psychrometrics case using Webel MPsy objects modelled as SysML Activity Diagrams please visit:

Relates to
Related notes
Related notes (backlinks)
Related snippets (extracts)
Visit also
Visit also (backlinks)