SysML4Mathematica: Example 06: Sensible heating: 'qSen' per mass (+ve): energy transfer TO humid air

Gallery
Tutorial
Click on the image to view it full size

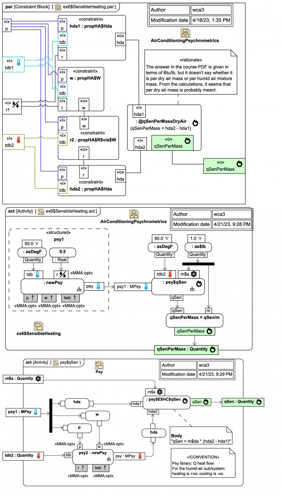
At the top we see a SysML Parametric Diagram representing a network of equations for the psychrometric properties obtained from low-level CoolProp wrappers for Mathematica, and a Psy library function for calculating the sensible heat for heating (+ve) in the case where there is no exchange of water. Note how the humidity ratio of the final State2 is bound directly to the humidity ratio 'w1' of initial state State1 (in the previous an intermediate value property 'w2' was used for illustration purposes, this has been omitted here).

In the middle and bottom Activity Diagrams we see how the problem can be setup instead using Webel MPsy objects, which encapsulate the lower level CoolProp calls. Together, they represent this Mathematica invocation:


ex6$psy1 = newPsy[asDegF[50], $opt$psy$r -> 0.5];

psy$qSen[
  ex5$psy1,
  asDegF[90],
  1 unit$lb,
  $opt$psy$doShowAsIP->True
]/unit$lb

9.681097475241787 Btu/lb

Here unit$lb is a pre-built Mathematica Quantity[1.0, "Pounds"]:

And the units utility function asDegF[magF_Real] similarly creates a Quantity for °F.

Note how in the Activity for function psy$qSen the pressure 'p' and humidity ratio 'w' for object psy2 are supplied by psy1.

Up next
Notes
Snippets (quotes/extracts)
Related slides (includes other tutorials)
Related slides (backlinks, includes other tutorials)
Visit also
Visit also (backlinks)