Tags and keywords
SysPhS describes a preprocessing strategy for an AssociationBlock with a ConnectorProperty:
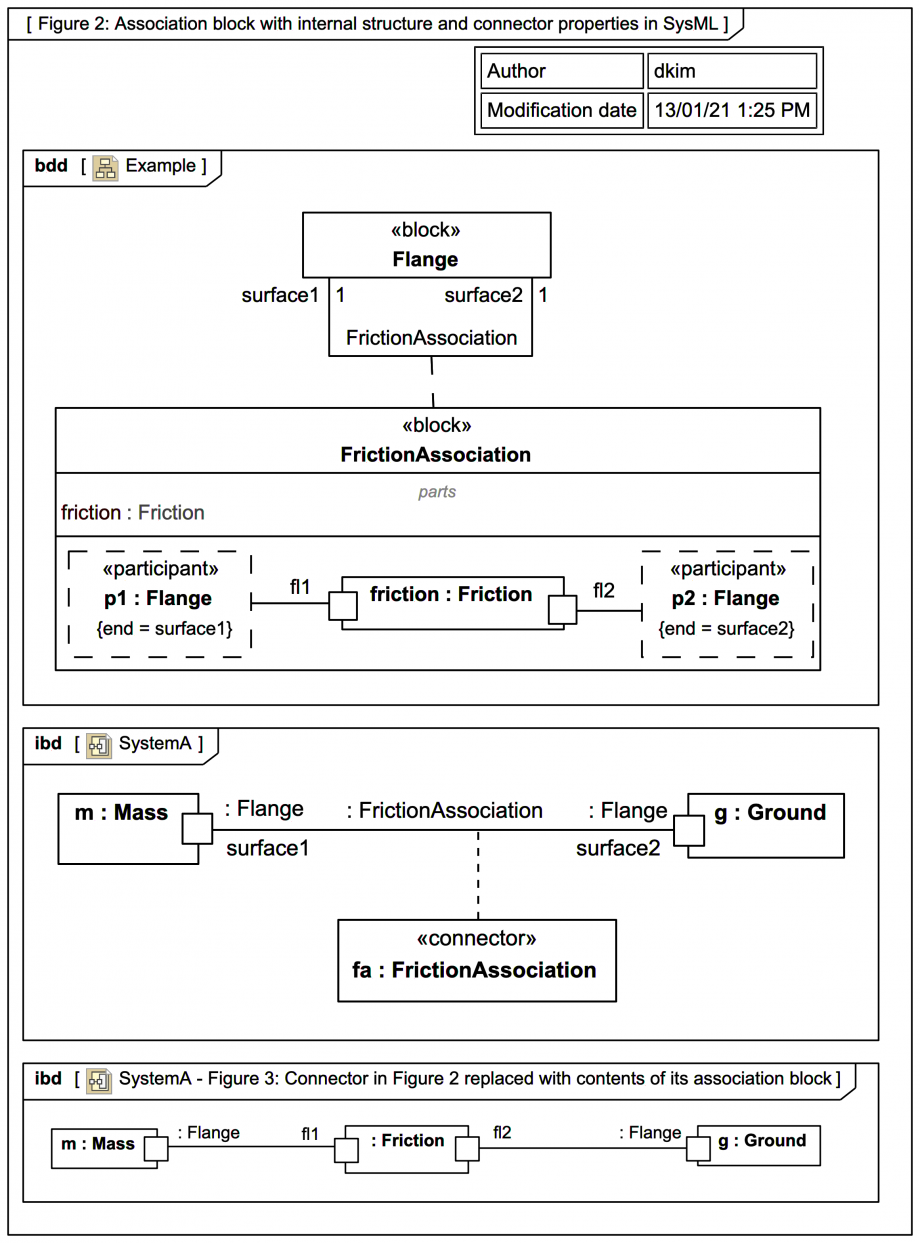
SysPhS-1.1: 'Connectors typed by association blocks, including their connector properties, are replaced by the internal structure of the association blocks. Figure 3 shows the content of Figure 2 after processing. The connector and its property fa in Figure 2 is replaced by the content of the association block FrictionAssociation (the connector and its property and association block are removed). The flange of the mass and the flange of the ground replace the participant properties of the association block and are connected to the property f of type Friction in the same way as in the association block'
The MagicDraw SysML Plugin and Magic Cyber-Systems Engineer ® (Cameo Systems Modeler®) tools do not seem to perform this pre-processing (it is not suggested here that they should). If SystemA with a Connector typed by the AssociationBlock is blindly exported to Modelica (without the application of any additional SysPhS stereotypes) the result is:
model SystemA
SystemA _SystemA;
model SystemA
Mass m;
Ground g;
FrictionAssociation fa;
end SystemA;
model Mass
Flange flange;
end Mass;
model Ground
Flange flange;
end Ground;
model FrictionAssociation
Flange p2;
Flange p1;
Friction friction;
end FrictionAssociation;
model Flange
Flange surface2;
Flange surface1;
end Flange;
model Friction
F_Friction fl1;
F_Friction fl2;
end Friction;
model F_Friction
end F_Friction;
end SystemA;
Because no SysPhS-relevant properties are defined on the ports the exported Modelica model does nothing. We'll see later how to create a meaningful signal flow or physical interaction model.
In the above F_Friction
is the name of the type of the ports on the block F_Friction
named according to Webel Best Practice, under the assumption that something is flowing.
Also, the part property g:Ground
has an explicit name for consistency with m:Mass
.
Dr Darren says: 'A little bit OCD is not a bad thing in this business!'