Tags and keywords
An expanded version of the spec's Block Definition Diagram (BDD) Figure 50: Signal processing system blocks, ports, & component properties:
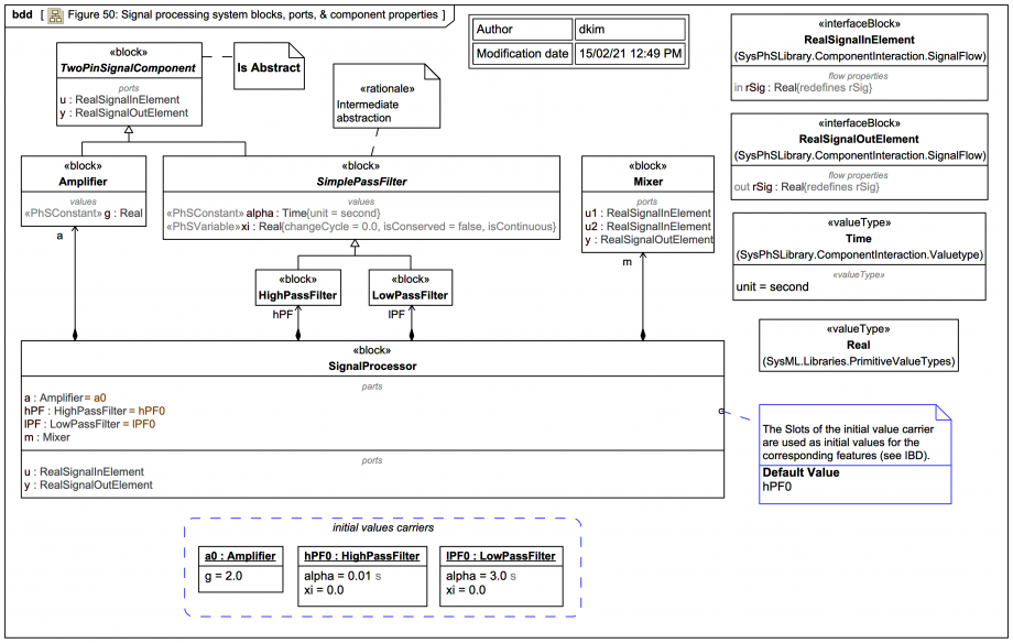
SysPhS-1.1: 'In Figure 50, amplifiers, low-pass filters, and high-pass filters, each have an input and an output. Since they are similar in this sense, a generalized TwoPinSignalComponent component has an input u and an output y. Mixers have inputs u1 and u2, and an output y. Each kind of component has its own behaviors, defined as constraints ...'
SysPhS-1.1: 'The amplifier, filters (high-pass and low-pass), signal source, and signal sink have properties g, alpha and xi, amp, and scope, respectively. The amp, alpha and g properties have the PhSConstant stereotype applied, specifying that their values are constant during each simulation run. The xi and scope properties have the PhSVariable stereotype applied, specifying that their values might vary during simulation.'
Some minor diagramming differences compared with the spec figure version:
- SysML Ports are used (instead of Association ends with composite aggregation and a user-defined «port» keyword).
- The context block SignalProcessor
is shown.
- The block TwoPinSignalComponent
has been set abstract.
- There's an intermediate abstraction SimplePassFilter
.
This expert tool tip is used again:
It's done again here so one can see the InstanceSpecifications that act as initial value carriers assigned as the defaultValue
of each of their respective corresponding properties within the context SignalProcessor
, so the values their Slots carry will appear as initial values in the context SignalProcessor
(as we'll see next in the IBD).