ARCHIVAL (2007): This content is now considered historical only!

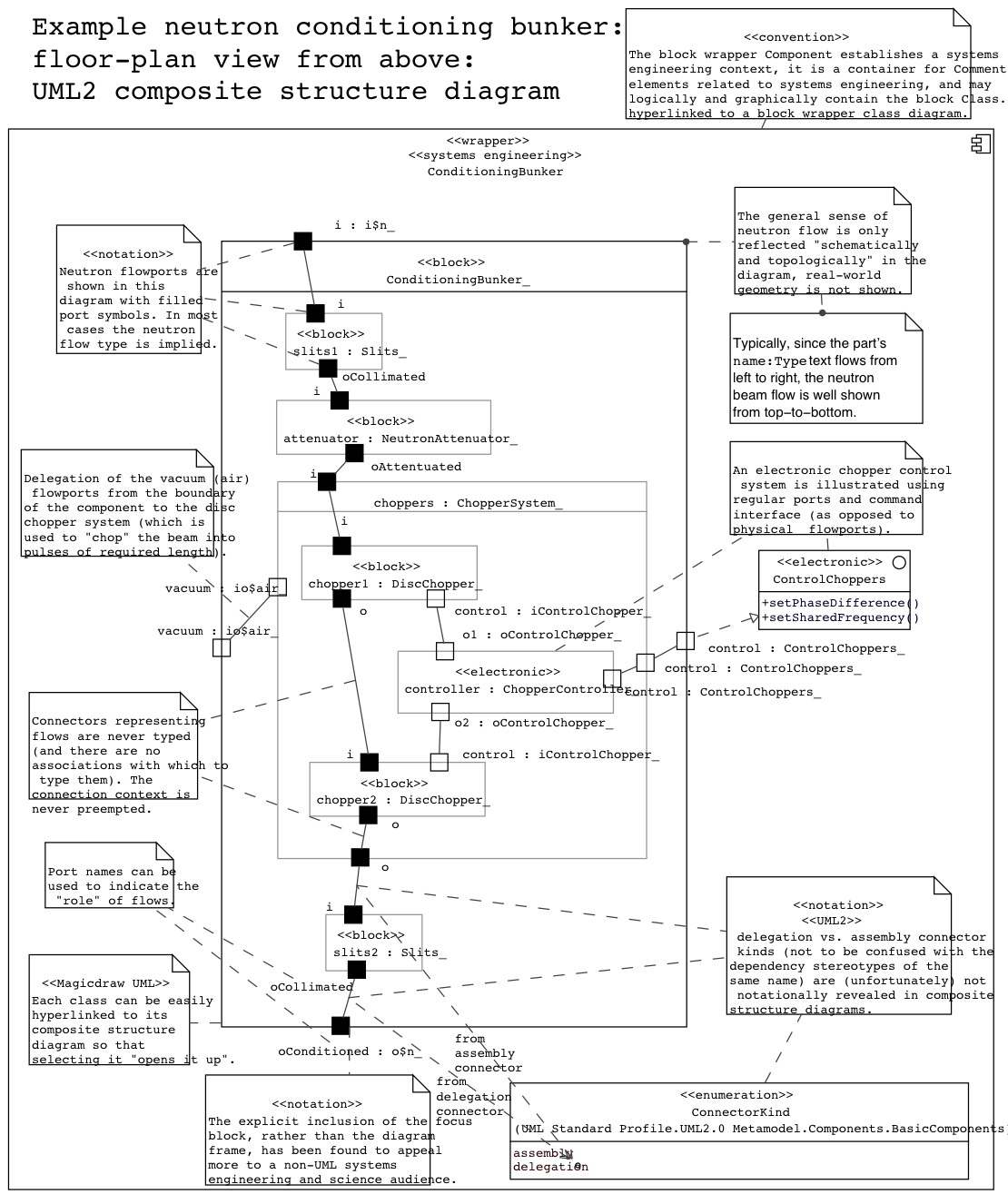
Figure 05: Example: UML2 composite structure diagram (systems engineering view) of a fictitious neutron beam conditioning bunker.

Gallery
Tutorial
Section
This page shows (for purposes of historical reference only) an OBSOLETE early attempt at re-appropriating Unified Modeling Language (UML®) for port-based systems engineering. Please see now instead for latest Systems Modeling Language v1 (SysML®) !
Click on the image to view it full size
Shows the “anatomy” of neutron beam instrument assembly blocks with parts, custom UML2 notation for neutron and air flowports, and control ports.
Note that this notation precedes the introduction of the early Systems Modeling Language v1 (SysML®) "FlowPort" (which is now achieved since SysML1.4 using FlowProperties on Block).
Up next
Notes
Snippets (quotes/extracts)
Related slides (includes other tutorials)
Related slides (backlinks, includes other tutorials)
Visit also
Visit also (backlinks)