SysMLv1: Cameo Simulation Toolkit: HOW send to an intended recipient via a shared Port? ATTEMPT: Using multiple Connectors to every candidate recipient without a mediating hub [with mini video]

Gallery
Tutorial

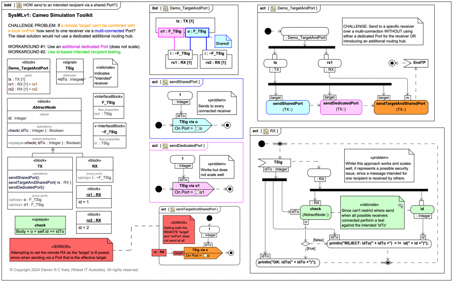
In Magic Model Analyst® (Cameo Simulation Toolkit®). CHALLENGE PROBLEM: If a remote 'target' can't be combined with a local 'onPort' how can one send to ONLY one receiver via a multi-connected Port? The ideal solution would not require a dedicated additional routing hub.

WORKAROUND #1: Use an additional dedicated Port (does not scale well).

WORKAROUND #2: Use id-based intended recipient testing. Whilst this approach works and scales well, it represents a possible security issue, since a message intended for one recipient is received by others.

Click on the image to view it full size
Watch simulation
video_sim
Watch a high resolution version of the video on Vimeo.

Ultimately, this challenge problem may be ill-posed. Connectors (in a specific higher context) offer decoupling from the sending Port, but coupling of the connection context, which might be add odds with the stated aim. Indeed using a "secure" intermediate Hub that identifies the intended recipient of each Signal and forwards accordingly may be the only robust solution, as shown here:


Learn SysML for MBSE with the Webel IT Australia Live Online web seminar or On-Site course!

Please email or phone Webel IT Australia on +61 405 029 008 to arrange On-Site, Off-Site, or Live Online remote web training seminars and workshops.
Up next
Notes
Snippets (quotes/extracts)
Related slides (includes other tutorials)
Related slides (backlinks, includes other tutorials)
Visit also
Visit also (backlinks)
External links