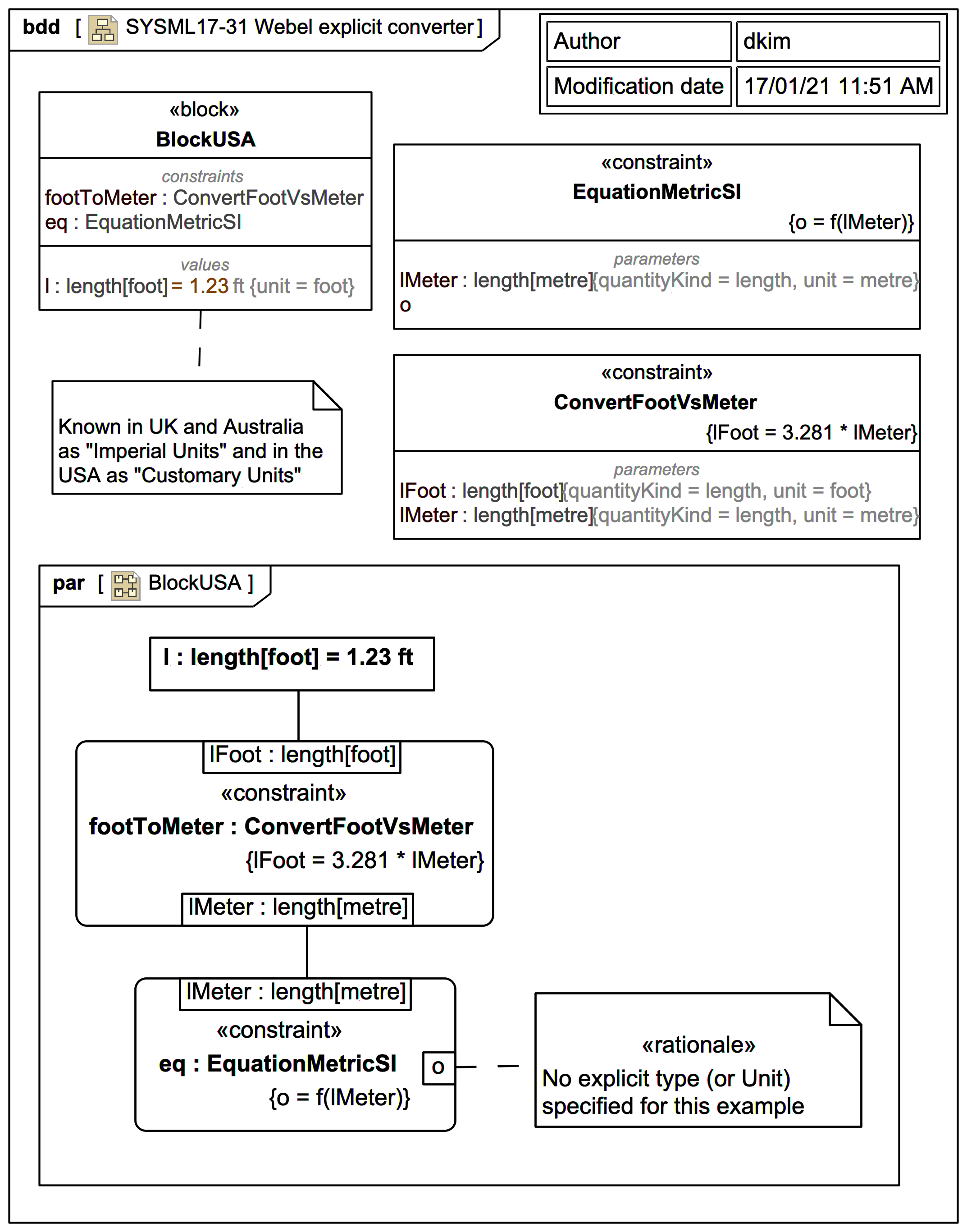
In the example shown there is deliberately no explicit ValueType assigned to the output
o
.
Please consider taking this further by using wrapper as shown in: SysML: HOWTO Safely incorporate ConstraintBlock equations from a library into a project with local ValueType variants: CASE: SysPhS vs ISO-80000 ModelLibrary