This tutorial trail is part of an evolving series of tutorials on the Webel Parsing Analysis recipe for SysML, this time with a focus on modelling taxonomies, using particle/field physics as an interesting case study.
First, a DISCLAIMER from your guide Dr Darren:
Although I was trained as a physicist, and even worked for some time on particle accelerators (the machines, not the particles they study) - I am relatively stupid in matters of advanced particle physics. This is NOT primarily a tutorial on particle physics (although you might learn a bit about it).
- "Particle Physics for non-physicists" presented superbly by Steven Pollock.
- "The Higgs Boson and Beyond" presented simply brilliantly by Sean Carrol.
- "The Theory of Everything" by Don Lincoln (a co-discoverer of the top quark).
This trail is, however, a tutorial on exactly how the Webel Parsing Analysis recipe for SysML works, and is going to be developed live, right here on this site, to show how the method works with diagrams evolving from the very start.
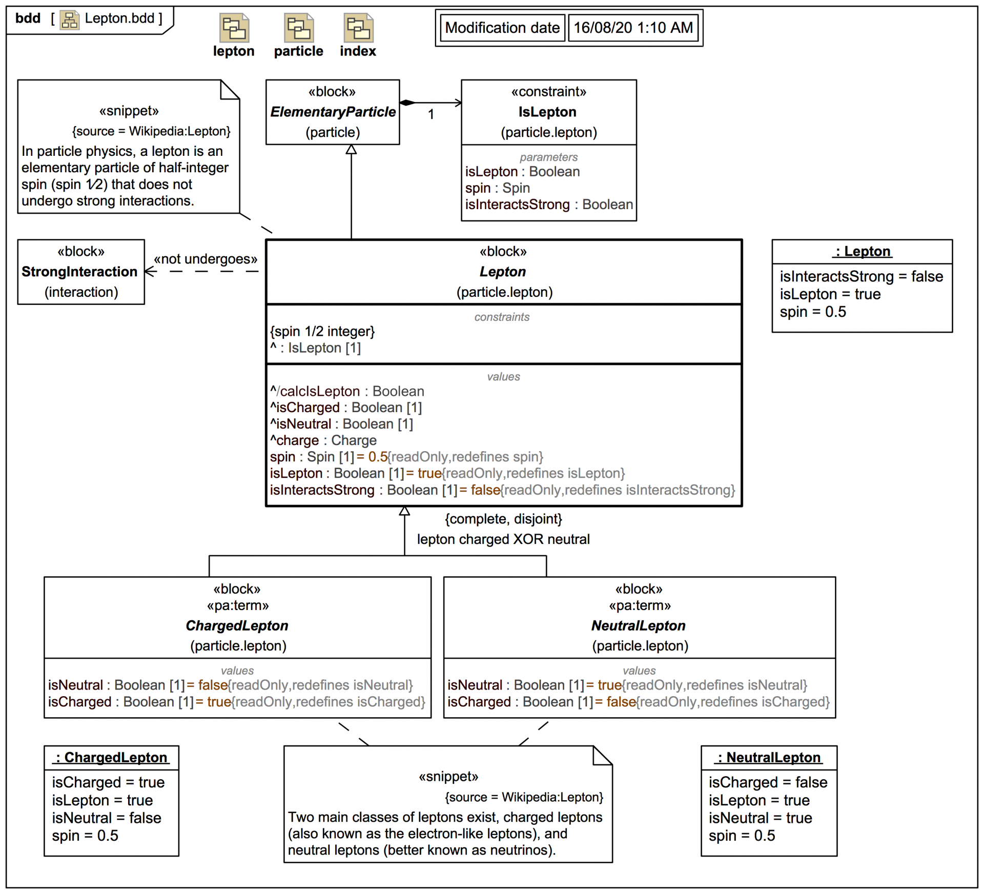
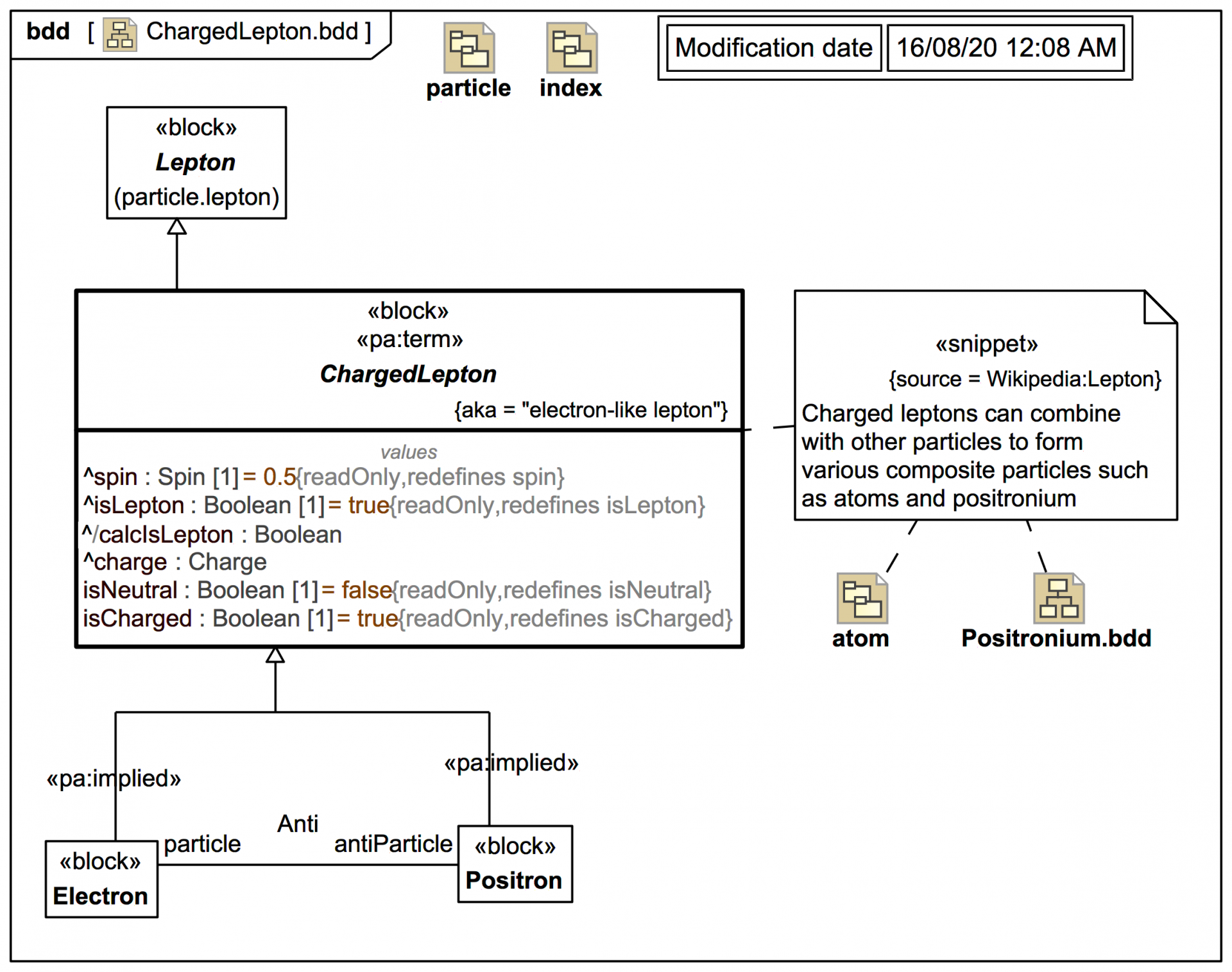
But first, a quick word on Web Ontology Language (OWL). There have been some very nice attempts at capturing particles physics models in OWL, which has a far more dynamic concept of taxonomies, ontologies, and classes than UML or SysML. For example, in OWL one could compute using an inference engine whether something "is a" lepton, whereas in SysML one typically asserts that something is using a Generalization to an abstract base Block (although you can do nice SysML Parametrics computations against value properties used for categorising particles). OWL is very strong at that aspect, but SysML pretty well completely walks all over OWL for just about everything else. Want to do a port-based engineering model with flows in OWL? I didn't think so. Requirements Engineering in OWL? Nope. OWL is a wonderful technology for its intended purpose, but it is not the right technology for everything. "Horses for courses".
It is assumed here that you already have a basic understanding of SysML. If you get stuck, this meta-tutorial is your friend (or attend the Webel course):
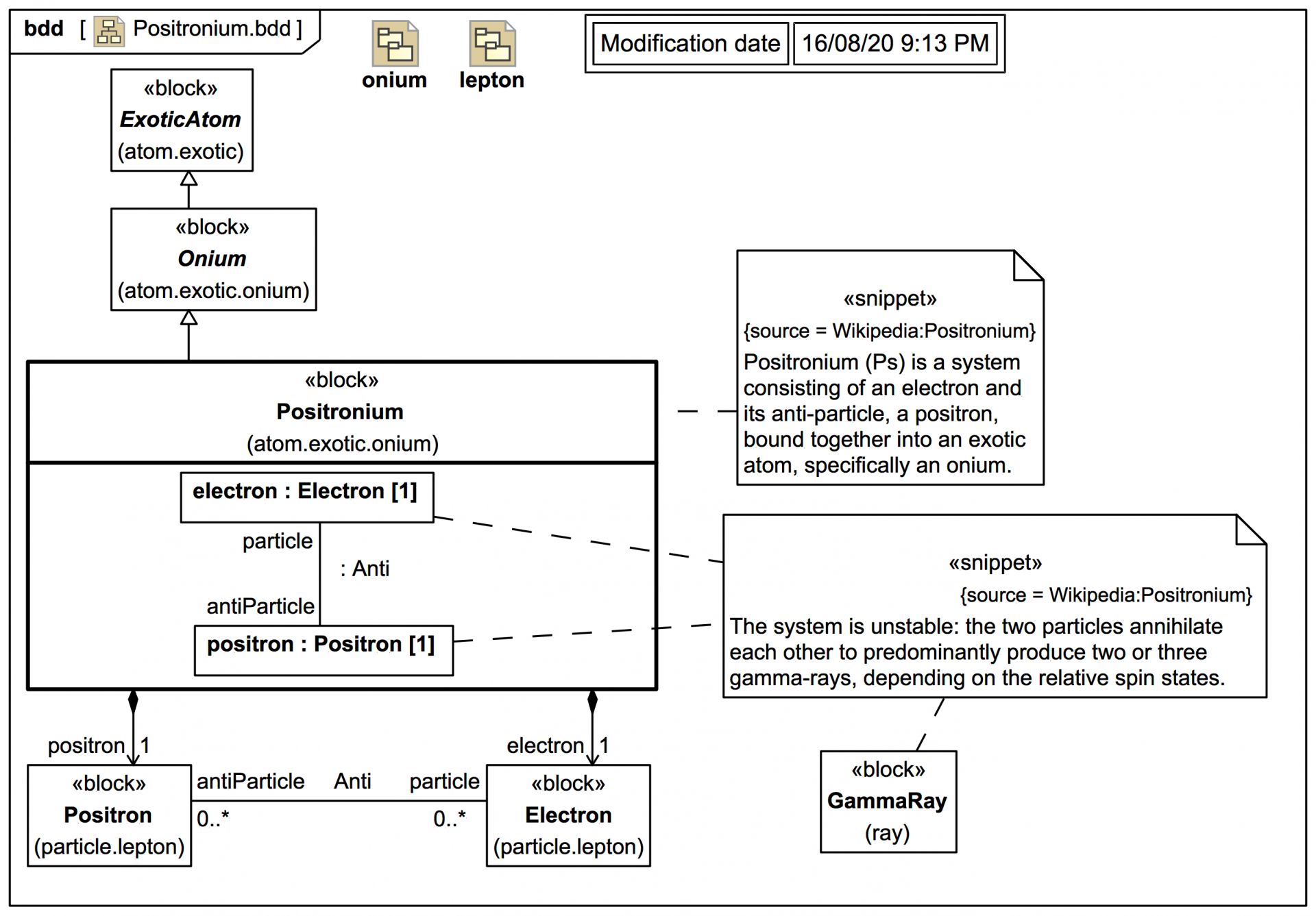
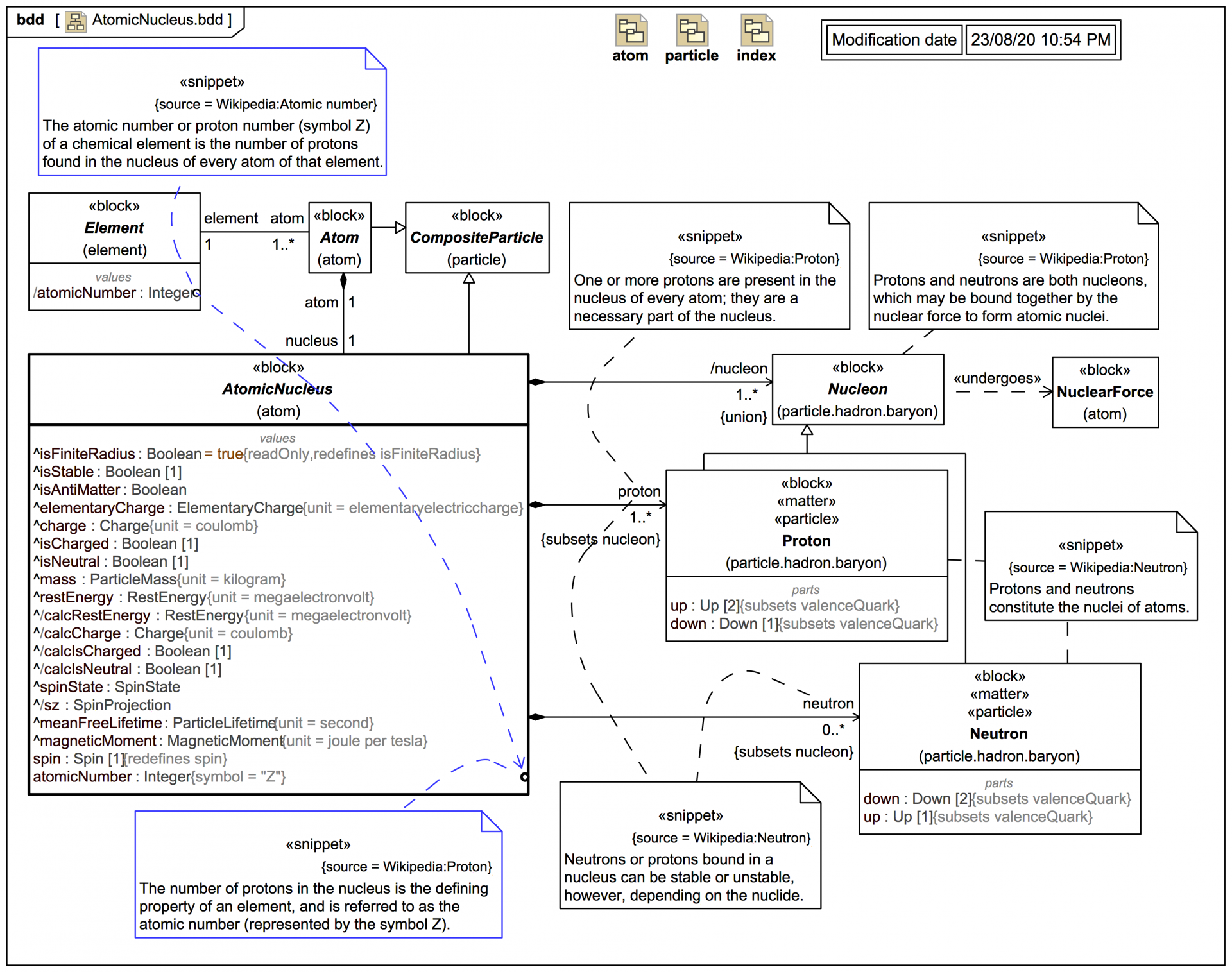
There is now a dedicated tutorial on the fundamentals of the Webel Parsing Analysis recipe for SysML: The following shows a simplified version of the profile for the Webel Parsing Analysis recipe for SysML with the «snippet» ElementGroup extension used to track text extracts from a 'source' «document»:
18:01: Logical grouping with the ElementGroup extension of Comment in SysMLv1.x
SysMLv1.x: Extending the ElementGroup for the Webel Parsing Analysis recipe (a quick look)
We are going to more-or-less follow the Webel Best Practice items and the policies and tips listed under The Webel Parsing Analysis recipe for SysML, and we'll be linking to those also as we go along. I invite you to keep the following two policy items in mind throughout:
This means also that (although some effort has been made to tidy up diagrams here as they are uploaded) in the underlying model the Parsing Analysis diagrams indicated with the stereotype keyword «pa» will change as the model evolves elsewhere. This does not matter at all!
Therefore, the diagrams as uploaded early in this trail may no longer look that way in the tool's project model later. That is the whole point of doing this trail live! You are going to see exactly how such a project evolves. Therefore the slide diagrams are also mostly clearly time-stamped, so you can tell I am not "cheating" too often by going back.
Finally, in Parsing Analysis, we always start with a source, and for this trail that source is going to be Wikipedia, which - while not perfect - does almost certainly "know" more about particle physics than most of us. On a real project, you would use authoritative domain source documents. The Webel Parsing Analysis recipe for SysML has a formal way of tracking text quoted from such sources using tagged values metadata on stereotyped elements.
So we can see where we are headed, we are going to jump ahead a bit to see first what a Parsing Analysis "scratchpad" diagram looks like. Then we'll go back later and see how the project is set up.