SysML4Mathematica: Example 11 [B]: Total (qDotTot), sensible (qDotSen), and latent cooling (qDotLat) required for cooling air: Using Webel MPsy objects and SysML Activity Diagrams

Gallery
Tutorial
Click on the image to view it full size

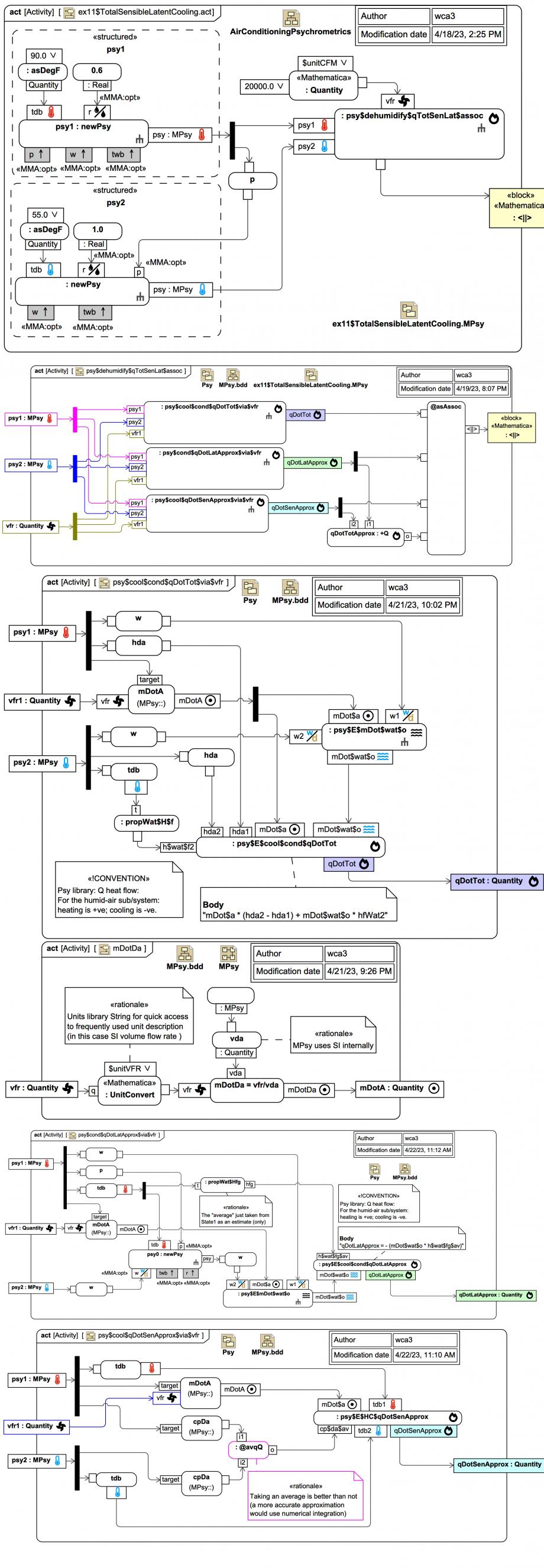
In these Activity Diagrams we see how the previous problem can be setup using Webel MPsy objects, which encapsulate the lower level CoolProp calls. Together, they represent this Mathematica invocation:


ex11$cfm = 20000 unitCFM;

ex11$psy1 = newPsy[asDegF[90], $opt$psy$r -> 0.6];
 
ex11$psy2 = newPsy[asDegF[55], $opt$psy$r -> 1.0];

psy$dehumidify$qTotSenLat$table[
  ex11$psy1,
  ex11$psy2, 
  ex11$cfm, 
  $opt$psy$doShowAsIP -> True
]

Here unitCFM is a pre-built Mathematica Quantity[1.0, "Feet"^3/"Minutes"]:

The units utility function asDegF[magF_Real] creates a Quantity for °F.

The OpaqueBehavior +Q represents addition (Plus) of 2 Quantities in Mathematica, in this case to obtain 'qDotTotApprox' from 'qDotLatApprox' and 'qDotSenApprox'.

The OpaqueAction @asAssoc is a placeholder "analysis" function that represents constructing a Mathematica Association from 'qDotTot', 'qDotLatApprox', 'qDotSenApprox', and 'qDotTotApprox' with names as label keys.

When the output Association (represented as a SysML Block <||>) is displayed as a table the result is:

qDotTot -1.546632642093384 10^6 Btu/hr
qDotLatApprox -805733.3295464187 Btu/hr
qDotSenApprox -755327.385263709 Btu/hr
qDotTotApprox -1.5610607148101279 10^6 Btu/hr
Up next
Notes
Snippets (quotes/extracts)
Related slides (includes other tutorials)
Related slides (backlinks, includes other tutorials)
Visit also
Visit also (backlinks)