BDD & PD: SaturationVaporPressure

Gallery
Tutorial
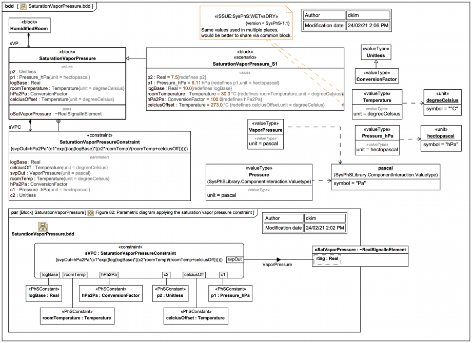
This diagram shows the Block SaturationVaporPressure with a supporting ConstraintBlock SaturationVaporPressureConstraint:
Click on the image to view it full size

First, a little Webel whinge about the spec model breaking the Single Source of Truth (SSOT) and Don't Repeat Yourself (DRY) principles. The values of both the celciusOffset (a physics constant) and roomTemperature (a system test constant) on the redefining scenario block SaturationVaporPressure_S1 are reused elsewhere in the system and SHOULD therefore be shared via a common block.

Some quick dimensional analysis reveals that parameter c1 on SaturationVaporPressureConstraint and the bound p1 on SaturationVaporPressure must be pressures, apparently given in hectopascals (hPa).

There are no inputs, so the output via Port oSatVaporPressure is effectively a constant for any run for a given roomTemperature, and seems to be in pascals (Pa), which we'll need to know for the dimensional analysis elsewhere.

Up next
Notes
Snippets (quotes/extracts)
Related slides (includes other tutorials)
Related slides (backlinks, includes other tutorials)
Visit also
Visit also (backlinks)