- Home
- About
- SysML/MBSE Training
- SysML Q&A
- Services
- Model-Based Systems Engineering with SysML
- SysML/MBSE Training & e-Learning
- SysML/MBSE Educational Consultancy web sessions
- Model-Based Software Engineering
- Python and REST web service APIs and OpenAPI
- Docker application deployment for VPS and Traefik
- Data modelling: XML, JSON, databases
- Wolfram Mathematica: Data analysis & visualisation
- Spreadsheet data extraction and migration
- Physics simulations, technical animations, 3D modelling
- Technical Media: Video, Audio, Graphics
- Drupal CMS web sites & PHP
- Keywords
- Contact
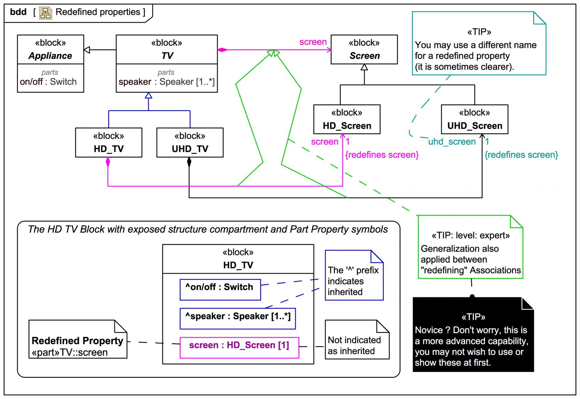
Block
HelpF`: OptionsPattern groups as SysML shared between functions
This content has been marked as discussing an ADVANCED topic!
SysML: OptionsPattern[] “Generalizations” using Join:" Example: HelpM` helper classes new functions
This content has been marked as discussing an ADVANCED topic!
The sigsUp/Down functions as a SysML BDD: With Options Block and pseudo functional indicators
This content has been marked as discussing an ADVANCED topic!
Association as SysML: CASE: Webel @ArgMap «pseudo» block (slightly less "fiddly" as an Internal Block Diagram)
This content has been marked as discussing an ADVANCED topic!
Association as SysML: CASE: Webel @RuleMap and @ArgsMap «pseudo» blocks. Very "fiddly" to represent in a SysML Block Definition Diagram!
This content has been marked as discussing an ADVANCED topic!
Frequently used typed {} Lists
This content has been marked as discussing an ADVANCED topic!
Screencast: Cameo Simulation Toolkit: v19SP3: Analysis: When a Property is typed by an abstract Block an instance of a concrete specialising Block will automatically be created and assigned even when the lower multiplicity is 0
Video style
This screencast video is an analysis of this suspected issue:
It also includes a nice demo of using an Activity and Actions to simulate instance creation and assignment in Magic Model Analyst® (Cameo Simu
Screencast: The Webel Digital Twin Pattern for SysML: Part 1: Simulating acquisition or creation of physical assets using Activities and StateMachines in Cameo Simulation Toolkit.
Video style
© Copyright 2020 Darren R C Kelly (Webel IT Australia).
There are six types of quarks (and six antiquarks)
This content has been marked as discussing an ADVANCED topic!
An abstract Q(u)ark for M(u)ster M(u)ark
This content has been marked as discussing an ADVANCED topic!
From hadron to meson Package Diagrams and focus BDDs
This content has been marked as discussing an ADVANCED topic!
The minimum on mesons
This content has been marked as discussing an ADVANCED topic!
Some more baryons (and even more baryons)
This content has been marked as discussing an ADVANCED topic!
Modelling antiparticles, antileptons, and antimatter
This content has been marked as discussing an ADVANCED topic!
Context-specific values tree in SysML - DEMO OVERVIEW
This content has been marked as discussing an ADVANCED topic!
SysMLv1.x: Extending the ElementGroup for the Webel Parsing Analysis recipe (a quick look)
This content has been marked as discussing an ADVANCED topic!
Allocation via swimlanes in definition allocation mode - DOs and DON'Ts
This content has been marked as discussing an ADVANCED topic!
Allocation via swimlanes in usage allocation mode - DOs and DON'Ts
This content has been marked as discussing an ADVANCED topic!
UseCases - UML subject vs SysML Block
This content has been marked as discussing an ADVANCED topic!
Figure 15-4: Behavior Allocation
This content has been marked as discussing an ADVANCED topic!