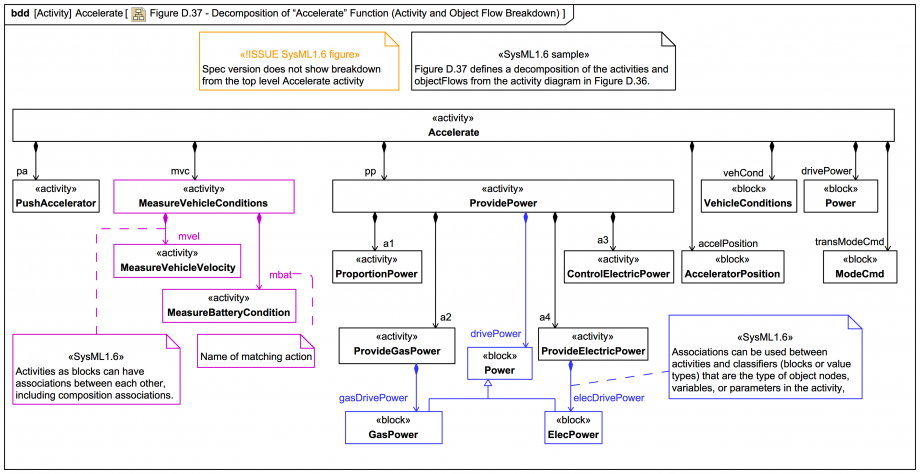
Figure D.37 - Decomposition of “Accelerate” Function (Activity and Object Flow Breakdown)

Gallery
Tutorial
Click on the image to view it full size
It is included in this trail diagram version. There are some naming differences here (consistent with the Actions in the Activity Diagram here): pa:PushAccelerator , mvc:MeasureVehicleConditions, pp:ProvidePower. The Property correspond with the spec's ActivityParameterNode transModeCmd_imported:ModeCmd is just called transModeCmd:ModeCmd.
Up next
Notes
Snippets (quotes/extracts)
Related slides (includes other tutorials)
Related slides (backlinks, includes other tutorials)
Visit also
Visit also (backlinks)