Overview of two SysPhS-style physical interaction Port types

Gallery
Tutorial
This Package Diagram shows the special treatment of two Ports types as physical interaction Ports using the SysML Extension for Physical Interaction and Signal Flow Simulation (SysPhS) approach:
Click on the image to view it full size

Most of the Ports in this simple trail model are able to indicate the direction of flows, but they aren't suited to simulation and calculation of realistic physical interactions, for that one needs the SysML Extension for Physical Interaction and Signal Flow Simulation (SysPhS).

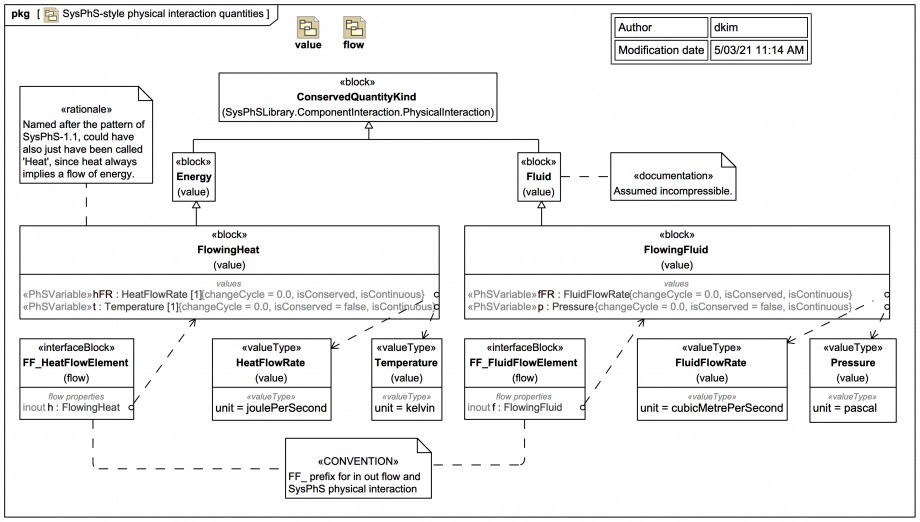
A full treatment of SysPhS is beyond the scope of this simple mini trail, but two special cases are going to be treated as types for physical interaction Ports, FF_FluidFlowElement (which will be used to represent equalisation of Pressure in a poppet valve in the expander) and FF_HeatFlowElement (which will be used to represent equalisation of Temperature between the top of the evaporator and a temperature sensing bulb).

Let's consider first the flow of heat (which is flow of the conserved quantity energy). In the SysPhS approach, this is represented by the block FlowingHeat, which extends Energy, which in turn extends ConservedQuantityKind. The block FlowingHeat has a «PhSVariable» value property hFR typed by the ValueType HeatFlowRate, with the tagged value isConserved set true. And it has a «PhSVariable» value property t of ValueType Temperature.

The block FlowingHeat has been named after the pattern of SysPhS-1.1, but it could have just been named Heat because 'heat' always implies a flow/transfer of energy:

In the language of Modelica By Example, this is known as an acausal formulation of the physical system, where hFR:HeatFlowRate is a “through” variable (also called a flow variable), and t:Temperature is an “across” variable (also called a potential or effort variable). A difference in the "across" variable t:Temperature will cause a flow of energy, represented by the "through" variable hFR:HeatFlowRate.

The FlowingFluid is going to represent an incompressible fluid used to equalise pressure between a temperature sensing bulb and the diaphragm of a poppet valve within a thermal expansion valve. The volume of the flowing fluid will be assumed to be conserved. A difference in the "across" variable p:Pressure will cause a flow of the conserved fluid volume represented by the "through" variable fFR:FluidFlowRate.

Up next
Notes
Snippets (quotes/extracts)
Related slides (includes other tutorials)
Related slides (backlinks, includes other tutorials)
Visit also
Visit also (backlinks)
External links