Overview of ValueTypes and Units

Gallery
Tutorial
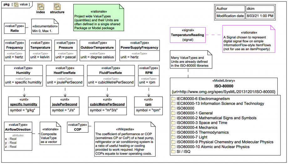
This Package Diagram shows an overview of some of the ValueTypes and Units used in the system:
Click on the image to view it full size

You can use ValueTypes not only to type value properties of Blocks, but also a conveyed Classifiers on SysML ItemFlows. However, sometimes it is better to choose a Block to encapsulate something that flows (as we'll see also in later slides):

A Signal (packaged elsewhere) has been chosen to represent a digital TemperatureReading to distinguish it from physical quantities (mostly represented by ValueTypes), which is fine for InformationFlow-style ItemFlows with a conveyed Classifier, but not as well suited for finer-grained ItemFlows with an itemProperty:

Up next
Notes
Snippets (quotes/extracts)
Related slides (includes other tutorials)
Related slides (backlinks, includes other tutorials)
Visit also
Visit also (backlinks)