GOTCHA: UML Component «subsystem» vs non-normative SysML «subsystem»

Gallery
Tutorial
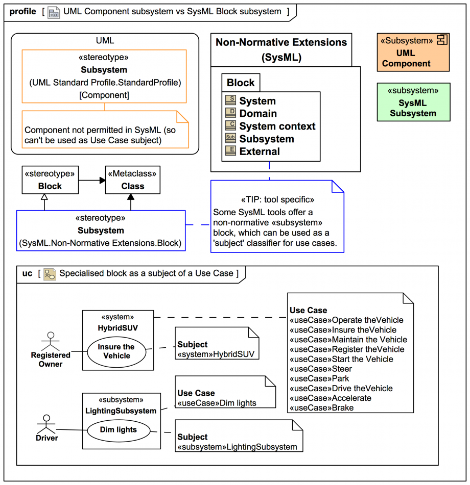
This slide concerns a subtle matter you could encounter in the MagicDraw SysML Plugin or Magic Cyber-Systems Engineer ® (Cameo Systems Modeler®) tools. Although the UML Component is not supported by SysML, it is present in the tools, and there is a UML-specific «Subsystem» stereotype for Component, which one could confuse for the non-normative SysML «subsystem» stereotype for Blocks:
Click on the image to view it full size
Up next
Notes
Snippets (quotes/extracts)
Related slides (includes other tutorials)
Related slides (backlinks, includes other tutorials)
Visit also
Visit also (backlinks)