Tags and keywords
As already discussed, there are some issues concerning definition of the implied anonymous Associations on the Connectors in the related Figure D.4.

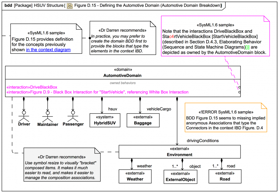
In the spec figure, the Interaction named here Figure D.9 - Black Box Interaction for "StartVehicle", referencing White Box Interaction is simply named StartVehicleBlackBox
.
Also, concerning diagramming technique: