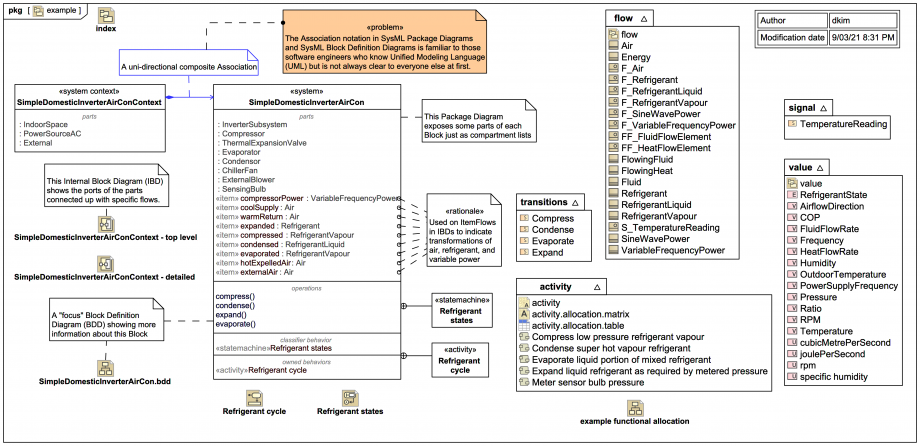
Package Diagram overview of a simple domestic air conditioner with an inverter

Gallery
Tutorial
Please note that some of the naming used in this trail is a bit more colloquial than typical Webel Best Practice.
This Package Diagram shows the «system» block SimpleDomesticInverterAirCon and some supporting elements and sub-packages, as well as an example «system context» block:
Click on the image to view it full size

This diagram is in fact a bit of a mix between a typical Package Diagram and a Block Definition Diagram (BDD), just for the sake of this trail to give a detailed overview.

It includes use of some Association notation, which notation is not always easily understood by those new to SysML:

The SimpleDomesticInverterAirCon «system» block has internal parts - which we'll inspect in more detail next in a dedicated "focus" Block Definition Diagram (BDD) - and some properties typed by Air, VariableFrequencyPower, and variations on Refrigerant, which are used for ItemFlow packets that flow and transform (as we'll see later in an Internal Block Diagram (IBD) for the «system context» block).

It also has a StateMachine as classifier Behavior and an owned Activity. There are some packaged Signals for state Transitions and some packaged sub-Activities.

Up next
Notes
Snippets (quotes/extracts)
Related slides (includes other tutorials)
Related slides (backlinks, includes other tutorials)
Visit also
Visit also (backlinks)