A focus BDD for the AtomicNucleus block

Gallery
Tutorial
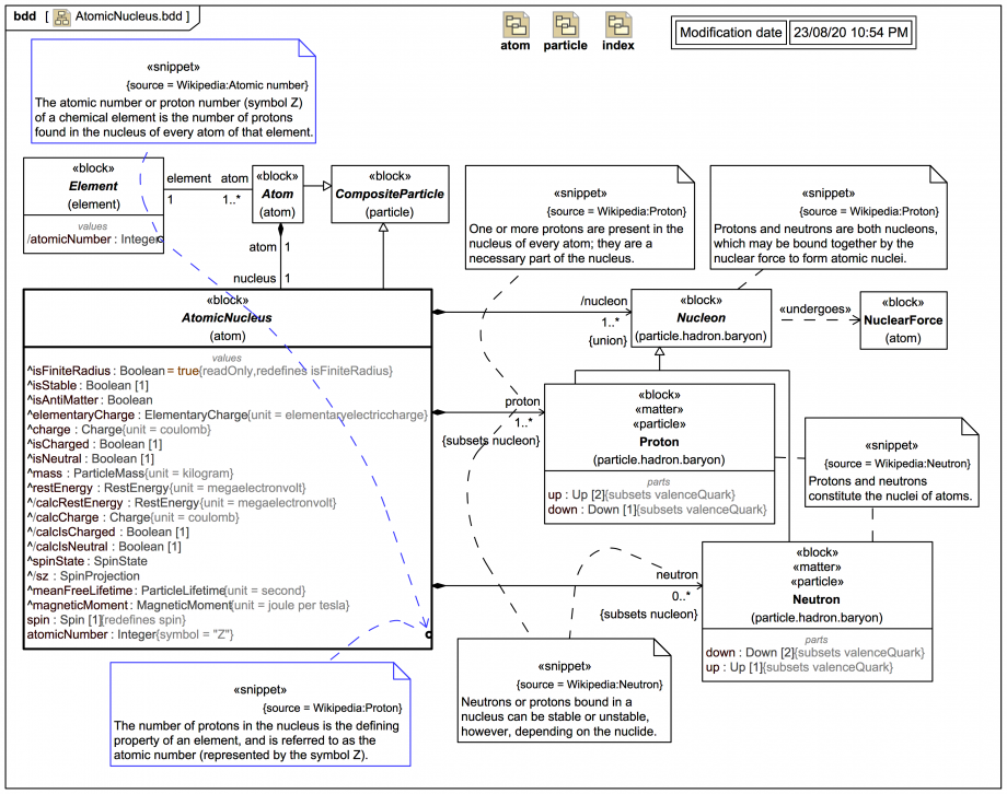
Some of the information elicited in the previous Parsing Analysis diagrams is now represented in a simple focus BDD for AtomicNucleus:
Click on the image to view it full size
Some additional snippets help glue the pieces together: This makes it clear that for every Element there are one or more Atoms and that in fact the atomic number (proton number) is derived from that of the nucleus of every Atom of that Element (indicated here additionally using a Dependency).

Note also how both the abstract Atom block and the abstract AtomNucleus block extend CompositeParticle, so there is a lot of reuse of value properties.

That concludes this SysML particle physics taxonomy trail for now. Over the next years there will be additional tutorial trails building on this model so far.

— END OF TRAIL —

Hopefully you've enjoyed seeing how one can systematically map text from source domain documents to create progressively accurate SysML models using the compelling  Webel Parsing Analysis recipe for SysML, a method that Dr Darren has also applied with great success to many real-world tasks from industry, construction, engineering, science and education.


You may wish to visit one of these tutorials next:

Visit more Systems Modeling Language v1 (SysML®) tutorial trails here.
Visit also these screencast tutorial videos

Please email or phone Webel IT Australia on +61 405 029 008 to arrange On-Site, Off-Site, or Live Online remote web training seminars and workshops.
Up next
Notes
Snippets (quotes/extracts)
Related slides (includes other tutorials)
Related slides (backlinks, includes other tutorials)
Visit also
Visit also (backlinks)