Tags and keywords
There is now also a BIG REFERENCE CARD on ItemFlows showing how to use them to capture communication views in various SysML diagrams:
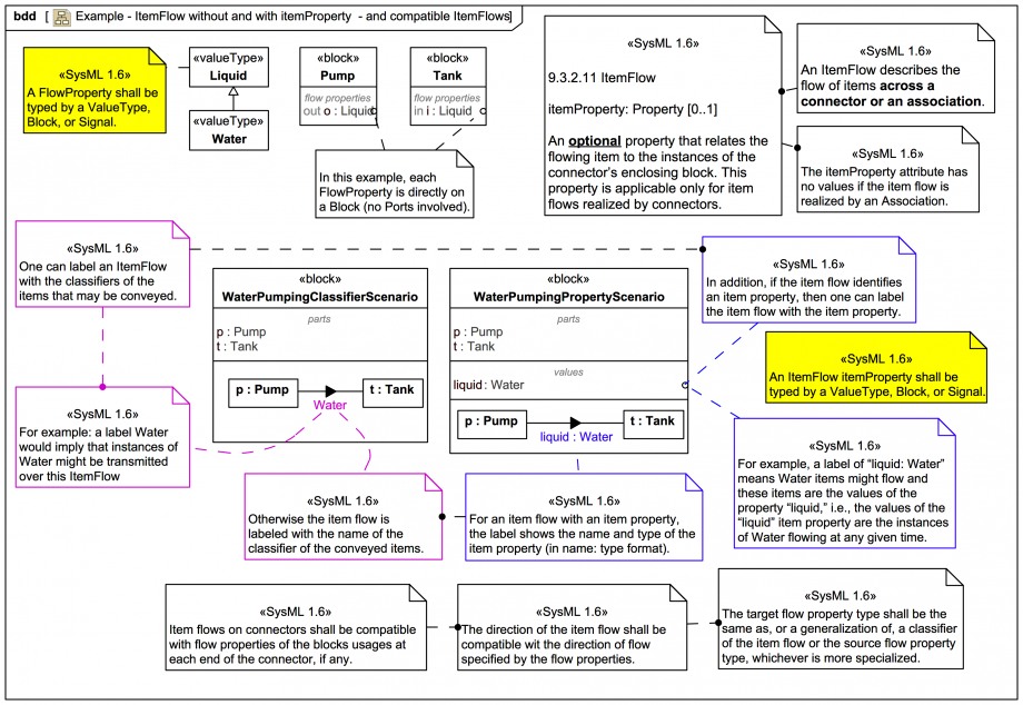
The primary function of the SysML ItemFlow is: The full power of ItemFlow can be leveraged by also using an 'itemProperty':
We can see that ItemFlow is primarily intended to be used in combination with FlowProperty.
Note these compatible constraints:
SysML-1.6: 'FlowProperty::1_restricted_types A FlowProperty shall be typed by a ValueType, Block, or Signal.'
SysML-1.6: 'ItemFlow::2_type_restricted An ItemFlow itemProperty shall be typed by a ValueType, Block, or Signal.'
To explore the capabilities if ItemFlow further we now look deeper into the SysML FlowProperty in the next section.