Overview of flowing quantities and Port types with flows

Gallery
Tutorial
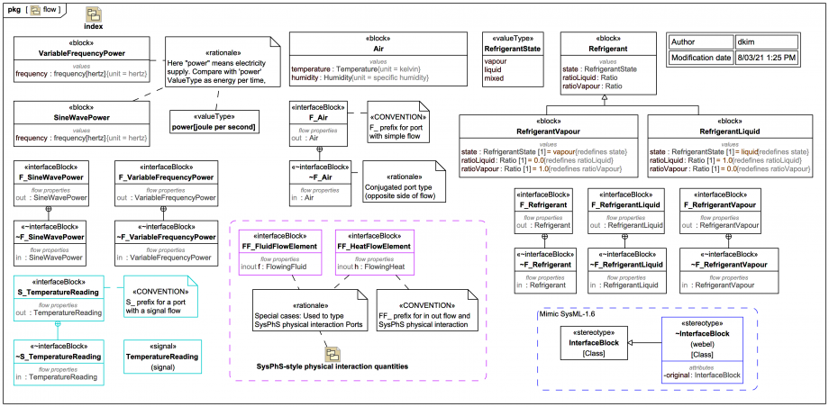
This Package Diagram shows an overview of the (most of the) types of stuff that flow in this simple air conditioner model, and the Types of Ports that have flows:
Click on the image to view it full size

Note that each of Air, Refrigerant, VariableFrequencyPower and SineWavePower have been modelled as Blocks, not just ValueTypes, so they can themselves carry value properties (some of which have units).

The block Refrigerant can have a RefrigerantState, and there are two fixed specialisations RefrigerantVapour and RefrigerantLiquid.

This Port naming convention has been used:

A S_ prefix convention indicates a flow of a signal, as opposed to a flow of a physical quantity, recalling that a Signal was chosen to model the digital TemperatureReading.

And there is also a special convention (used mostly just for this trail because it mixes flow interaction types), the prefix FF_ indicates here the type of a Port that has both in and out flows and is modelled using the SysML Extension for Physical Interaction and Signal Flow Simulation (SysPhS) approach, such as FF_FluidFlowElement and FF_HeatFlowElement, which we'll learn about next .

Up next
Notes
Snippets (quotes/extracts)
Related slides (includes other tutorials)
Related slides (backlinks, includes other tutorials)
Visit also
Visit also (backlinks)