ARCHIVAL (2021): This content is now considered historical only!

Figure 15-4: Behavior Allocation

Gallery
Tutorial
This content has been marked as discussing an ADVANCED topic!
UPDATE: This spec. diagram is undergoing massive re-working for SysMLv1.7 and is now supported in the MagicDraw SysML Plugin and Magic Model Analyst® (Cameo Simulation Toolkit®) with the help of this feature:
This page has therefore been marked as ARCHIVAL
You may wish to skip to the next slide.
Click on the image to view it full size
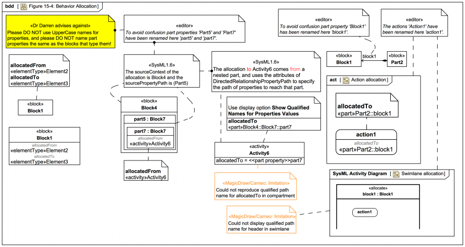
When following Webel Best Practice please: Instead: Also: The confusing part properties named 'Part5', 'Part7' and 'Block1' in the specification diagram have been renamed here 'part5', 'part7' and 'block1', and the action 'Action1' has been renamed 'action1'. Some MagicDraw/Cameo tool problems and limitations (may be partly due to spec problems):
Could not reproduce the qualified path name for the allocatedTo compartment on Activity6
The path callout for the allocatedTo is '«part» Block4::Block7::part7'; the spec has '«part» Block4.Part5.Part7'
Could not display the qualified path name Part2:block1in the header for the swimlane
Concerning the spec text: Note also concerning: When it refers to 'behavior allocation' here it includes usage level allocation from an Action to a Property, it does not only mean Behavior (definition level) to Classifier.
Up next
Notes
Snippets (quotes/extracts)
Related slides (includes other tutorials)
Related slides (backlinks, includes other tutorials)
Visit also
Visit also (backlinks)
External links