TRAIL: SysML: Simple model of an air conditioner with a refrigerant cycle and StateMachine driven by Activities in MagicDraw/Cameo

Icon class
icon_class_computed
fas fa-chalkboard-teacher
Quick start
UML keywords
SysML keywords
Keywords

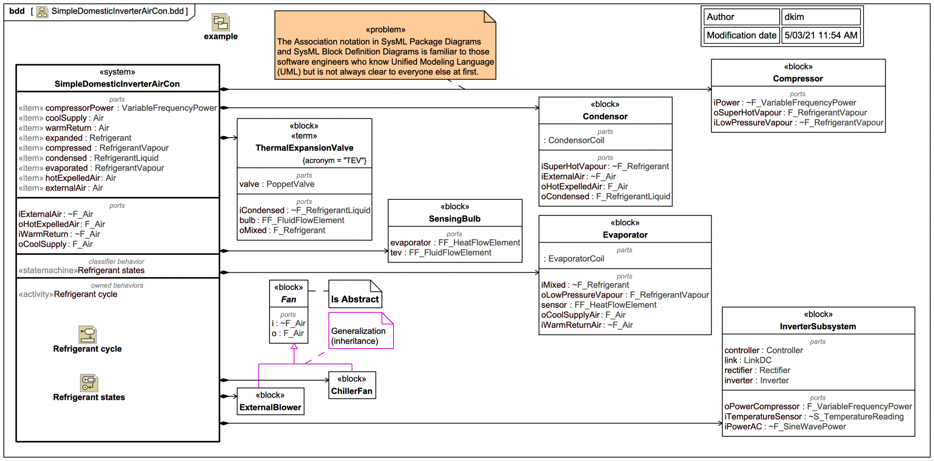
This is not a intended as a complete Systems Modeling Language v1 (SysML®) tutorial, it's just some diagram slides from a simplified model of an air conditioner (adapted from a presentation on the bare basics of Model-Based Systems Engineering with SysML for a client). You can, however, follow this trail from start to finish, it does describe a coherent modelling story and it includes lots of nice modelling tips and discussions of modelling options.

The model is sufficient to support a simple simulation of the refrigerant cycle for a typical air conditioner in Magic Model Analyst® (Cameo Simulation Toolkit®), and there's an accompanying narrated screencast video.

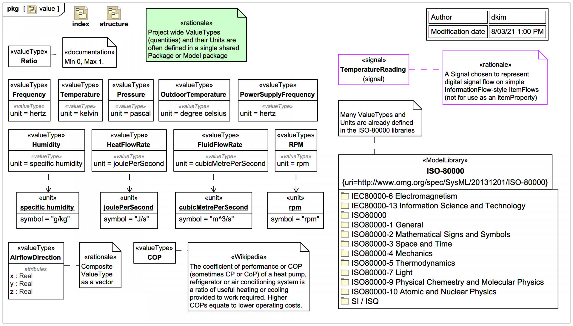
The system has a combination of signal flows and physical flows, but does not yet employ full modelling of physical interactions with flows for conserved quantities. It could, however, be upgraded to leverage the SysML Extension for Physical Interaction and Signal Flow Simulation (SysPhS), and this approach is shown briefly just for two flowing quantities.

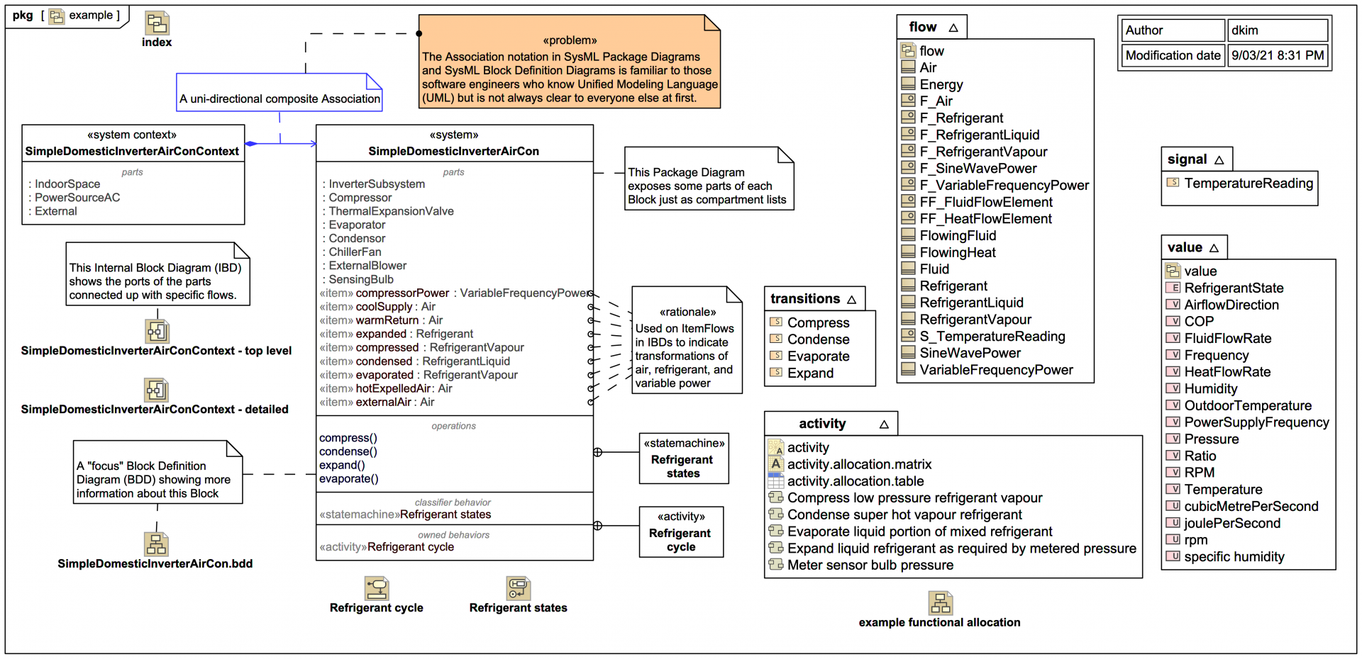
For now it serves as a quite nice example of modelling of Ports with FlowProperties in Systems Modeling Language v1 (SysML®), and of simulation of Activities and StateMachines. It also has some nice examples of how one can use the SysML ItemFlow in an Internal Block Diagram (IBD) to show transformation of flows, in this case refrigerant.

The audience members for the initial presentation were new to SysML, so there are some explanations about basic notations included in some of the diagram slides.

Please note the naming used in this trail is a bit more colloquial than typical Webel Best Practice.
Start here
Sections

Slides in this trail

If you want to navigate the entire tutorial including the additional explanatory text, click on the title link of the first slide to view the full slide page, then use the next links to move through the slides pages. If you just want to view the slide images only in sequence, click on any slide to view it larger in a viewer, then click again to move through each slide in the tutorial trail.
Watch the Activities and StateMachine executed in Magic Model Analyst® (Cameo Simulation Toolkit®) in this narrated screencast:

Learn SysML for MBSE with the Webel IT Australia Live Online web seminar or On-Site course!

Please email or phone Webel IT Australia on +61 405 029 008 to arrange On-Site, Off-Site, or Live Online remote web training seminars and workshops.
Visit also
Visit also (backlinks)