17: Staging BDD for working environment temperature vs building energy consumption control loop

Gallery
Tutorial
Click on the image to view it full size

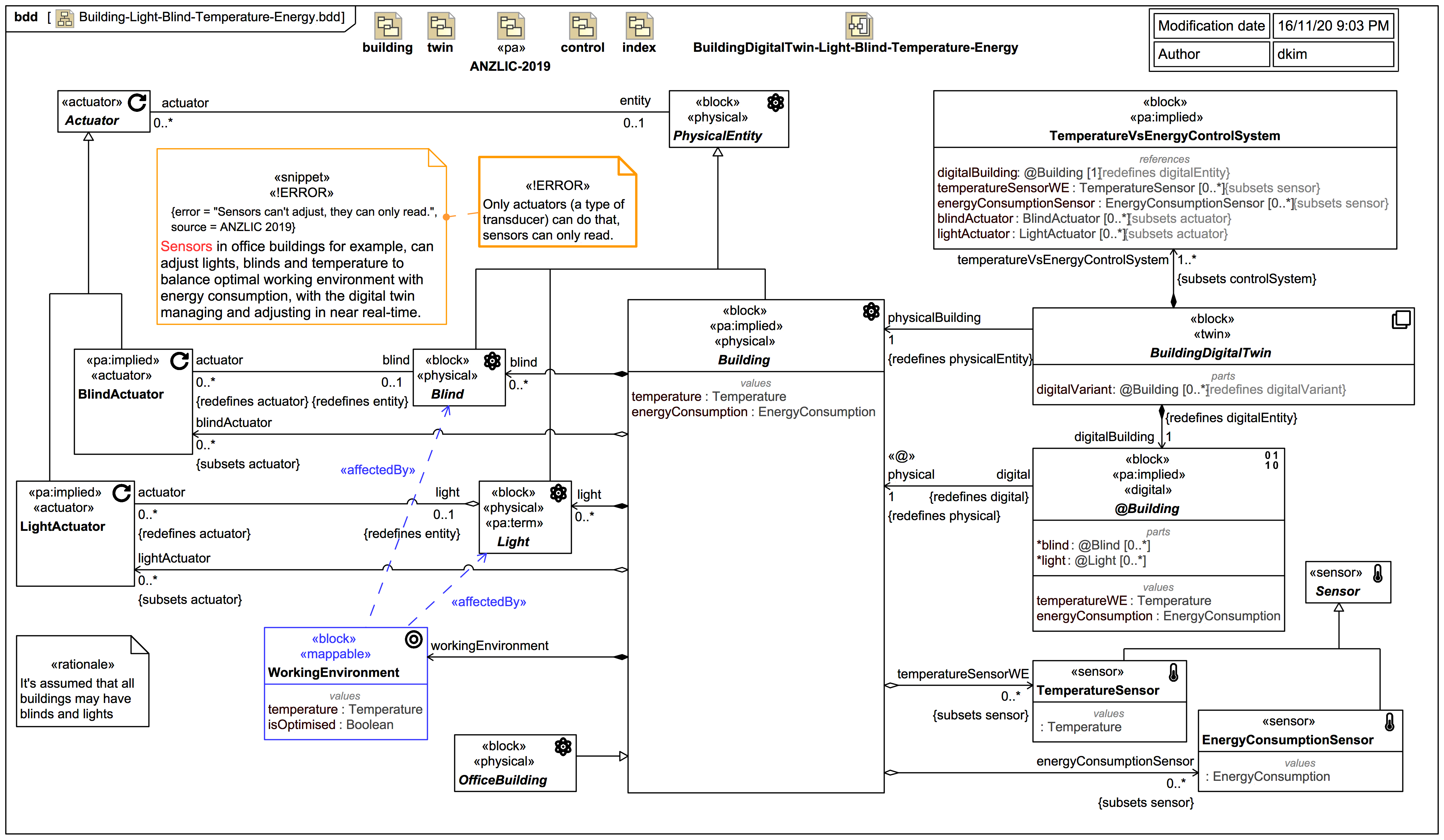
It's not specified here how the temperature of the «physical» Building and «mappable» WorkingEnvironment are related, but the Building has a sensor named temperatureSensorWG of type «sensor» TemperatureSensor for directly measuring the temperature of the working environment.

The «physical» Building has a value energyConsumption and a sensor of type «sensor» EnergyConsumptionSensor.

A «actuator» BlindActuator can adjust a «physical» Blind and a «actuator» LightActuator can adjust a «physical» Light.

Note that WorkingEnvironment is «mappable» but not «physical», although it may aggregate «physical» elements. Therefore, in the Webel Twin Pattern for SysML, it can't directly participate in the control loop of a «twin» DigitalTwin; it can't act as a unique «physical» PhysicalEntity replicated by a unique «digital» @Entity.

The «digital» @Building has values energyConsumption and temperatureWE (for the working environment).

Up next
Notes
Snippets (quotes/extracts)
Related slides (includes other tutorials)
Related slides (backlinks, includes other tutorials)
Visit also
Visit also (backlinks)