Allocation of a CallBehaviorActionAction to a PartProperty via an AllocateActivityPartition "swimlane"

Gallery
Tutorial

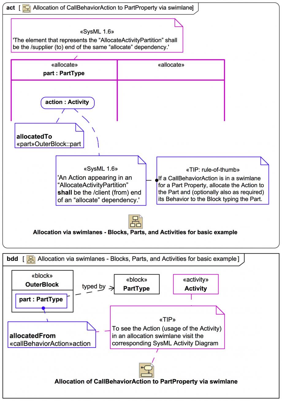
AllocateActivityPartition "swimlanes" in Activity Diagrams are an easy way to manage "classic" functional (a.k.a. behavioral) allocation of a CallBehaviorAction to a part Property:

Click on the image to view it full size

A consistent usage level allocation has been made in the tool between the CallBehaviorAction action (of type Activity) to the part Property part:PartType, which is represented by the «allocate» swimlane.

Note that these are not any old UML ActivityPartition swimlanes, these SysML-specific ones that appear with the «allocate» keyword, and they have different semantics: Unless you override it in the tool (which you can do easily using a context menu item) it's the default swimlane type: Usually, the swimlane technique shown here for Actions in Activity Diagrams - and the direct «allocate» approach in BDDs - are sufficient for functional (behavioral) allocation in SysML:

Please do always heed this warning:

If you are curious about some edge cases for allocations using swimlanes (and why they should be avoided) some are explored in some advanced slides later in this trail section.

While functional (behavioral) allocation is perhaps the best known use of allocation in "classic" systems engineering, it is not the only kind, and also not the only very useful kind; in the next slide we have a quick look at structural allocation in SysML, before learning how we can examine allocations across an entire model using interactive tables and matrices in the tool.


BTW: The Dependency 'typed by' from the part:PartType to the block PartType is for illustration only.
Up next
Notes
Snippets (quotes/extracts)
Related slides (includes other tutorials)
Related slides (backlinks, includes other tutorials)
Visit also
Visit also (backlinks)