Tags and keywords
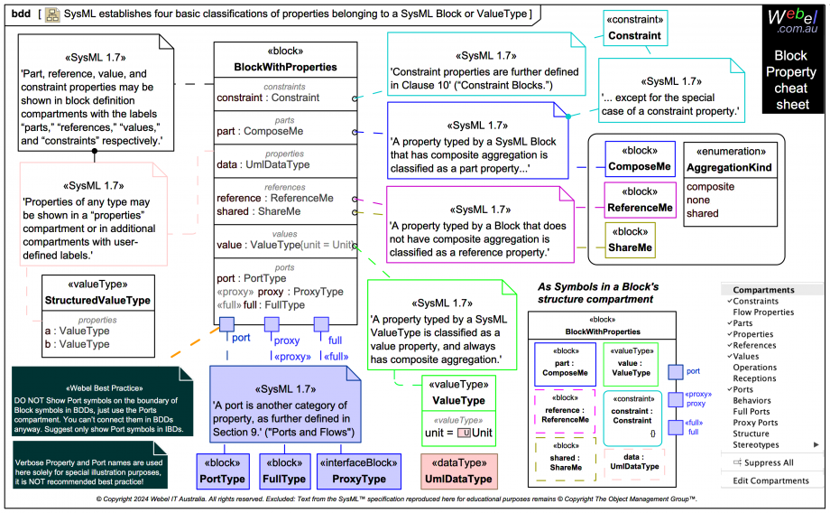
This slide is a simplied Block reference card showing only some of the compartments from the previous slide:
Please note that in addition to Ports being listed in compartments, their Port symbols are shown additionally here on the boundary of BDDs solely to show that it can be done. This is not usual Webel Best Practice:
Please note also that use of verbose Property names is not usually advised: