Context-specific values tree in SysML - DEMO OVERVIEW

Gallery
Tutorial
This content has been marked as discussing an ADVANCED topic!
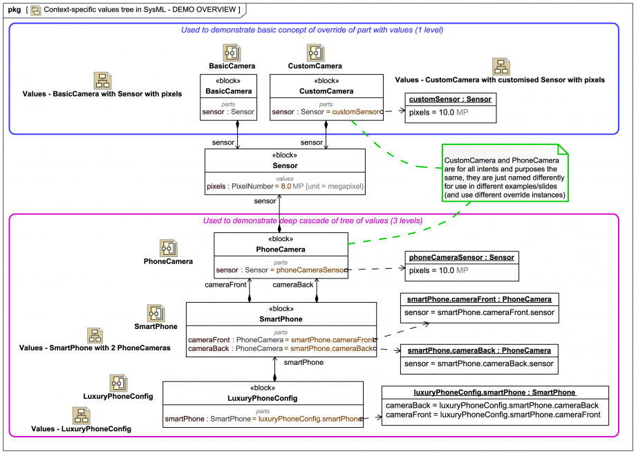
As a final step we see in this overview BDD how our initial 1-level re-configuration example and our 3-level "deep" re-configuration example fit together, along with the instance trees that carry their Context-Specific Values:
Click on the image to view it full size
The Dependency relationships in this diagram are for illustration only

The Context-Specific Values facility of SysML really does very effectively address a crucial need for practical systems engineering, one that you are likely to use on your real-world projects often. It helps to have both a theoretical understanding of what it is doing and how it is doing it, as well as some practice in the tool.

If you want to see how to easily manage Context-Specific Values in the tool, do make sure you check out this tip, which includes a complete description and illustration:

Up next
Notes
Snippets (quotes/extracts)
Related slides (includes other tutorials)
Related slides (backlinks, includes other tutorials)
Visit also
Visit also (backlinks)