- Home
- About
- SysML/MBSE Training
- SysML Q&A
- Services
- Model-Based Systems Engineering with SysML
- SysML/MBSE Training & e-Learning
- SysML/MBSE Educational Consultancy web sessions
- Model-Based Software Engineering
- Python and REST web service APIs and OpenAPI
- Docker application deployment for VPS and Traefik
- Data modelling: XML, JSON, databases
- Wolfram Mathematica: Data analysis & visualisation
- Spreadsheet data extraction and migration
- Physics simulations, technical animations, 3D modelling
- Technical Media: Video, Audio, Graphics
- Drupal CMS web sites & PHP
- Keywords
- Contact
Activity
SysMLv1: Cameo Simulation Toolkit: Cases for Transitions triggered by Signals sent direct to a remote target vs via Ports [with mini video]
This content has been marked as discussing an ADVANCED topic!
SysMLv1: Cameo Simulation Toolkit: HOWTO handle sending and receiving families of related Signal types with reuse of send/receive and processing logic [with mini video]
This content has been marked as discussing an ADVANCED topic!
SysML4Mathematica: Example 06: Sensible heating: 'qSen' per mass (+ve): energy transfer TO humid air
Screencast: Webel SysML Parsing Analysis demo - Behavior - Mars Society University Rover Challenge 2020
Video style
© Copyright 2020 Darren R C Kelly (Webel IT Australia). All rights reserved.
The Webel Parsing Analysis recipe for SysML was applied to some of the rules text from the Mars Society University Rover Challenge.
This informal narrated screencast records some Activity and StateMachine simulations in Cameo Simulation Toolkit.
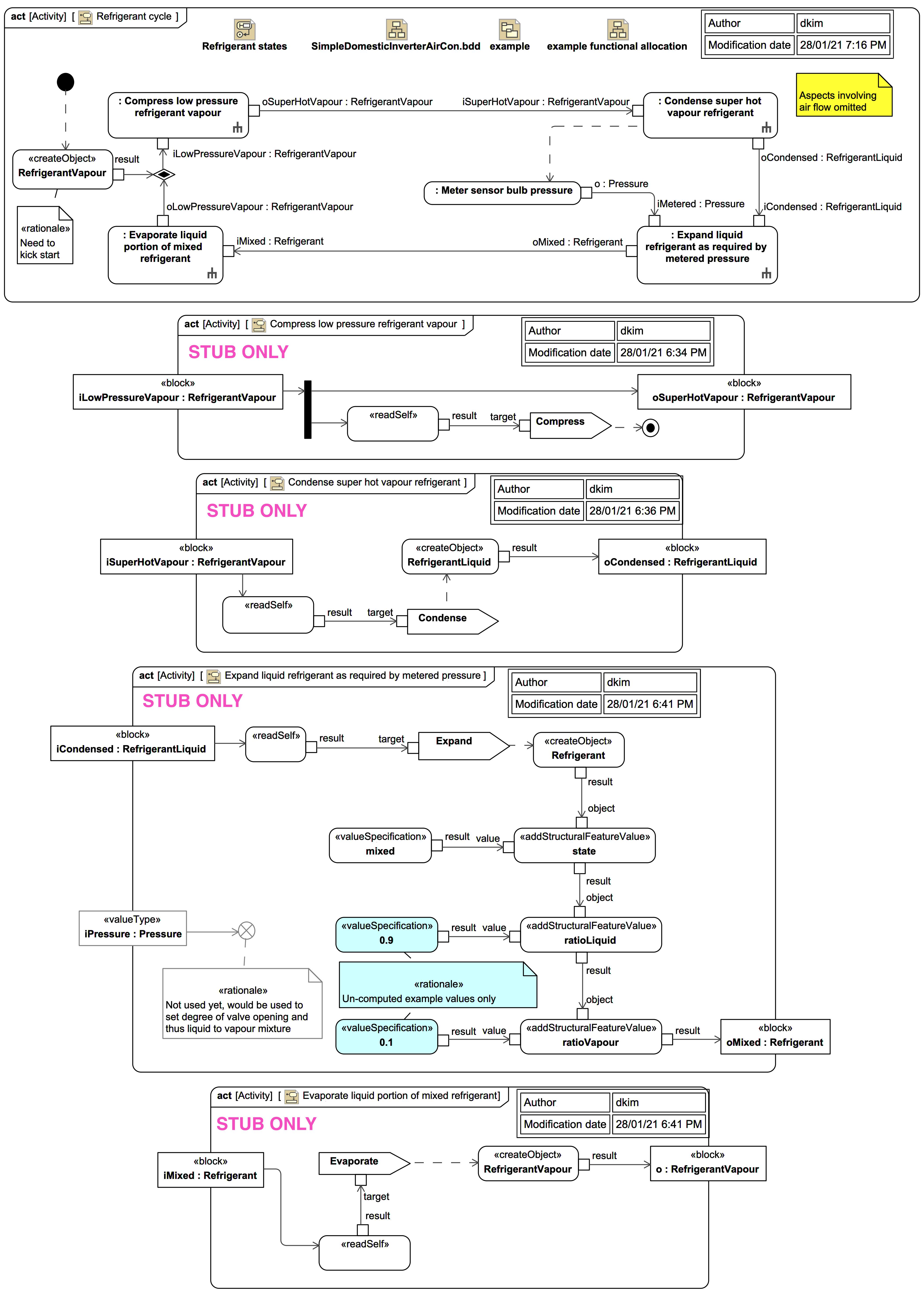
Screencast: SysML/MBSE: An air conditioner refrigerant cycle in Cameo Simulation Toolkit
Video style
This video only shows the Activities and StateMachines. For the underlying Block model please visit this accompanying slide trail:
© Copyright 2021 Darren R C Kelly (Webel IT Australia). All rights reserved.
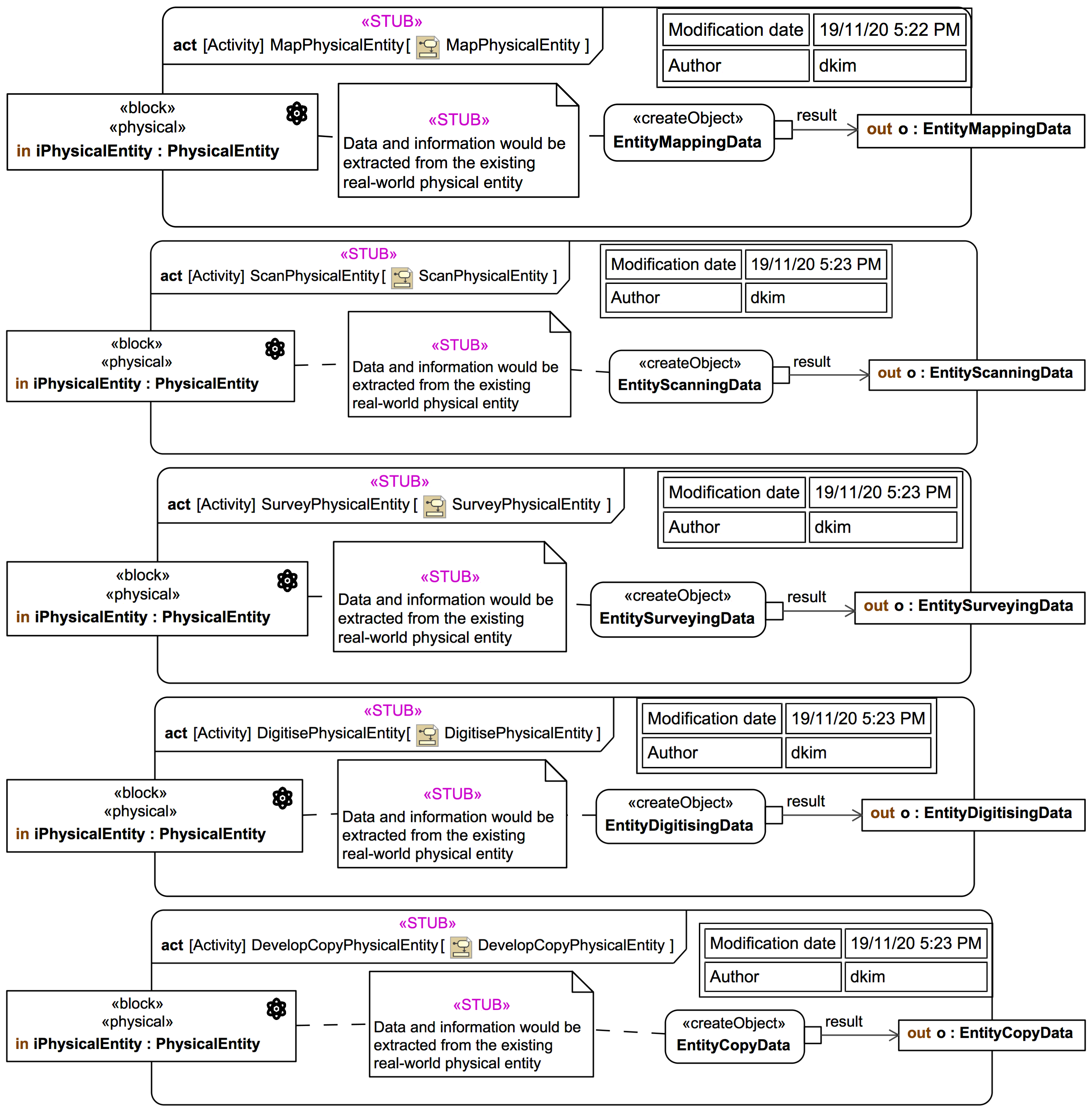
35: Activity ActualisePhysicalAsset and «STUB» ManifestActualAssetFromPotentialAsset
This content has been marked as discussing an ADVANCED topic!
34: Activity «STUB» PopulatePotentialWithProcessesAndTrackingData
This content has been marked as discussing an ADVANCED topic!
33: Activity «STUB» PopulateDigitalWithDesignModels
This content has been marked as discussing an ADVANCED topic!
32: Activity CreatePhysicalEntityFromDigitalEntity
This content has been marked as discussing an ADVANCED topic!
31: Case: Create a new physical asset using a «digital» @Entity initially as a digital "template"
This content has been marked as discussing an ADVANCED topic!
30: Activity UpdateDigitalFromPhysical
This content has been marked as discussing an ADVANCED topic!
25: Effect Activities used by the acquisition case
This content has been marked as discussing an ADVANCED topic!
29: Acquisition case: «STUB» Activities for initial model data and information mapping
This content has been marked as discussing an ADVANCED topic!
28: Activity «stub» PopulateDigitalEntity
This content has been marked as discussing an ADVANCED topic!
27: Activity CreateDigitalEntityFromPhysicalEntity
This content has been marked as discussing an ADVANCED topic!
Screencast: The Webel Digital Twin Pattern for SysML: Part 1: Simulating acquisition or creation of physical assets using Activities and StateMachines in Cameo Simulation Toolkit.
Video style
© Copyright 2020 Darren R C Kelly (Webel IT Australia).
26: Activity IdentifyAcquireAttachPhysical
This content has been marked as discussing an ADVANCED topic!
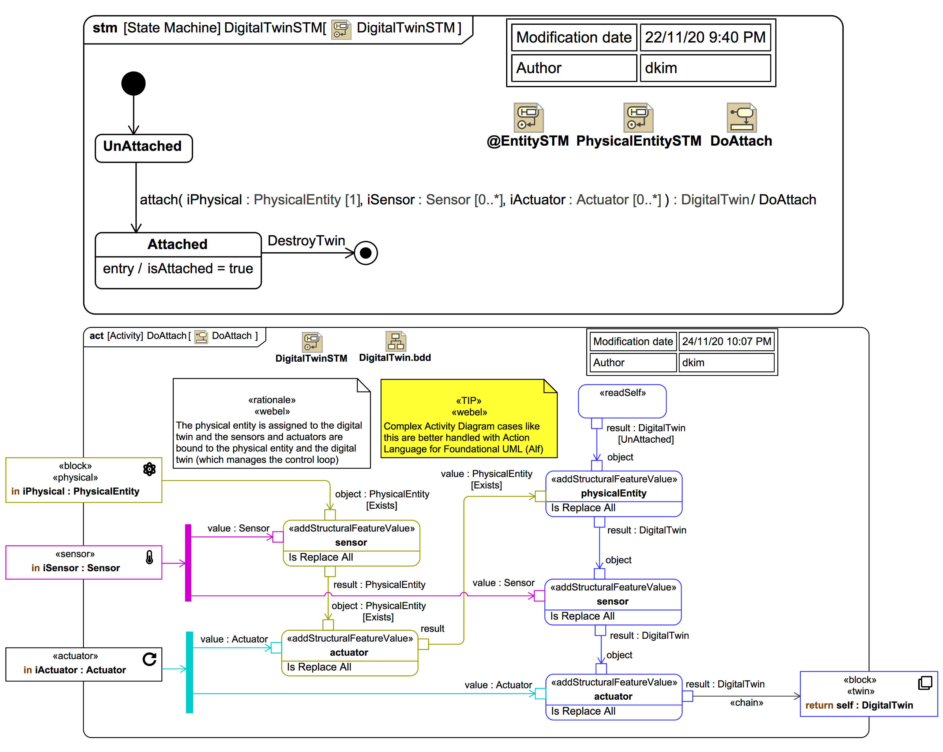
23: Mini StateMachine for DigitalTwin and DoAttach effect Activity
This content has been marked as discussing an ADVANCED topic!
24: Case: Acquisition: Twin a pre-existing physical asset
This content has been marked as discussing an ADVANCED topic!
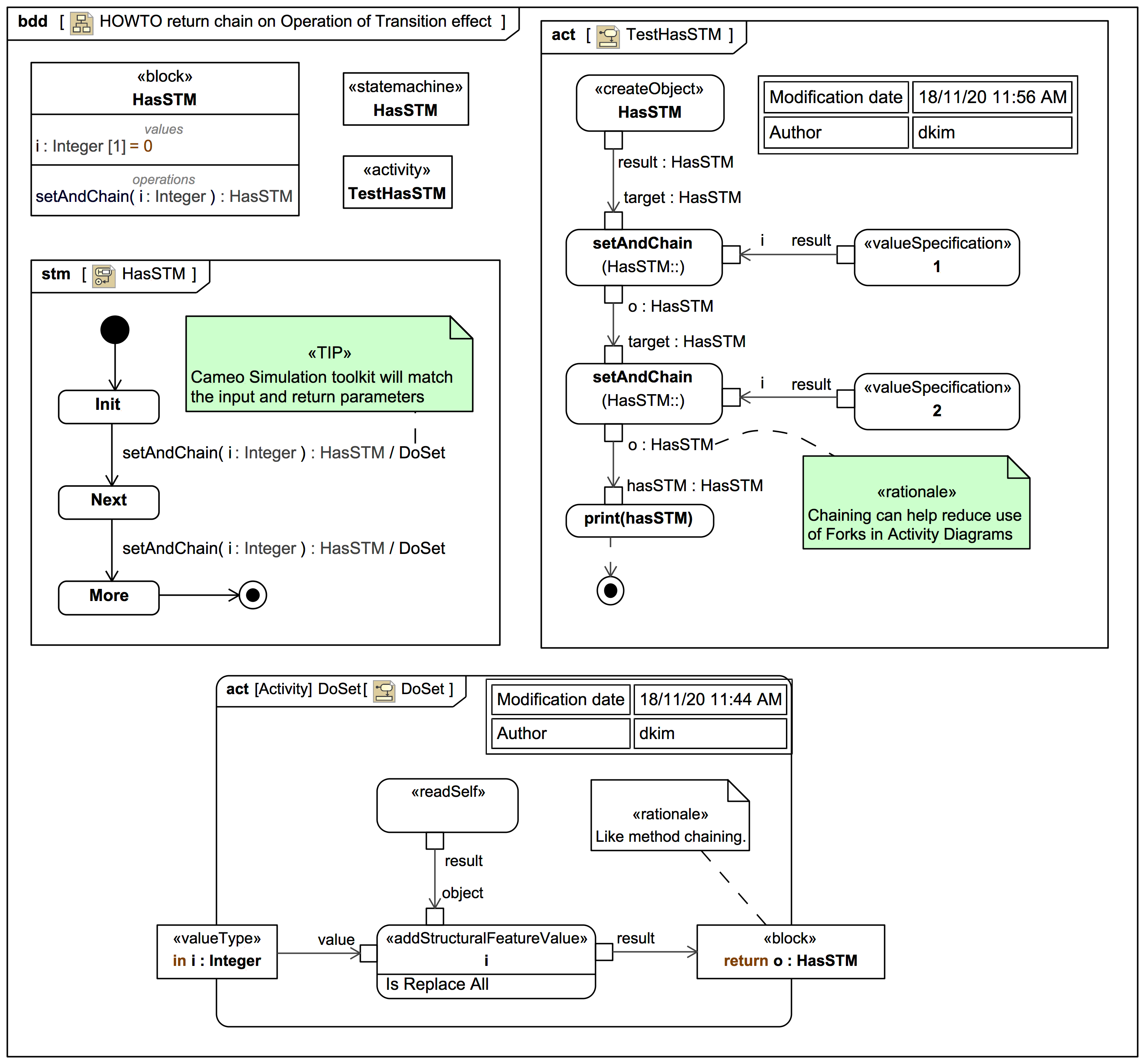
HOWTO return chain on a CallBehaviorAction for an Operation trigger of a Transition with an effect
Sections
Screencast: UML/SysML: HOWTO Consume a SignalEvent message in a StateMachine Transition 'effect' or State 'entry' or 'exit' Activity
Video style
© Copyright 2020 Darren R C Kelly (Webel IT Australia). All rights reserved.
Screencast: UML/SysML StateMachines: How a completion transition works (and why you should avoid them)
Video style
Explains what a completion transition is and how to simulate and explore it in Cameo Simulation Toolkit for MagicDraw UML, MagicDraw SysML, or Cameo Systems Modeler.
Please note that this is NOT a recommendation to use completion transitions!
© Copyright 2020 Darren R C Kelly (Webel IT Australia). All rights reserved.
Screencast: HOWTO: Send and receive a Signal via Ports in SysML and Cameo Simulation Toolkit
Video style
This video accompanies this mini tutorial trail: HOWTO: Send and receive a Signal via Ports in SysML and Cameo Simulation Toolkit.
© Copyright 2020 Darren R C Kelly (Webel IT Australia). All rights reserved.
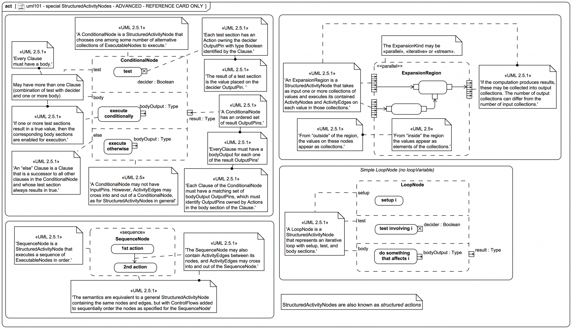
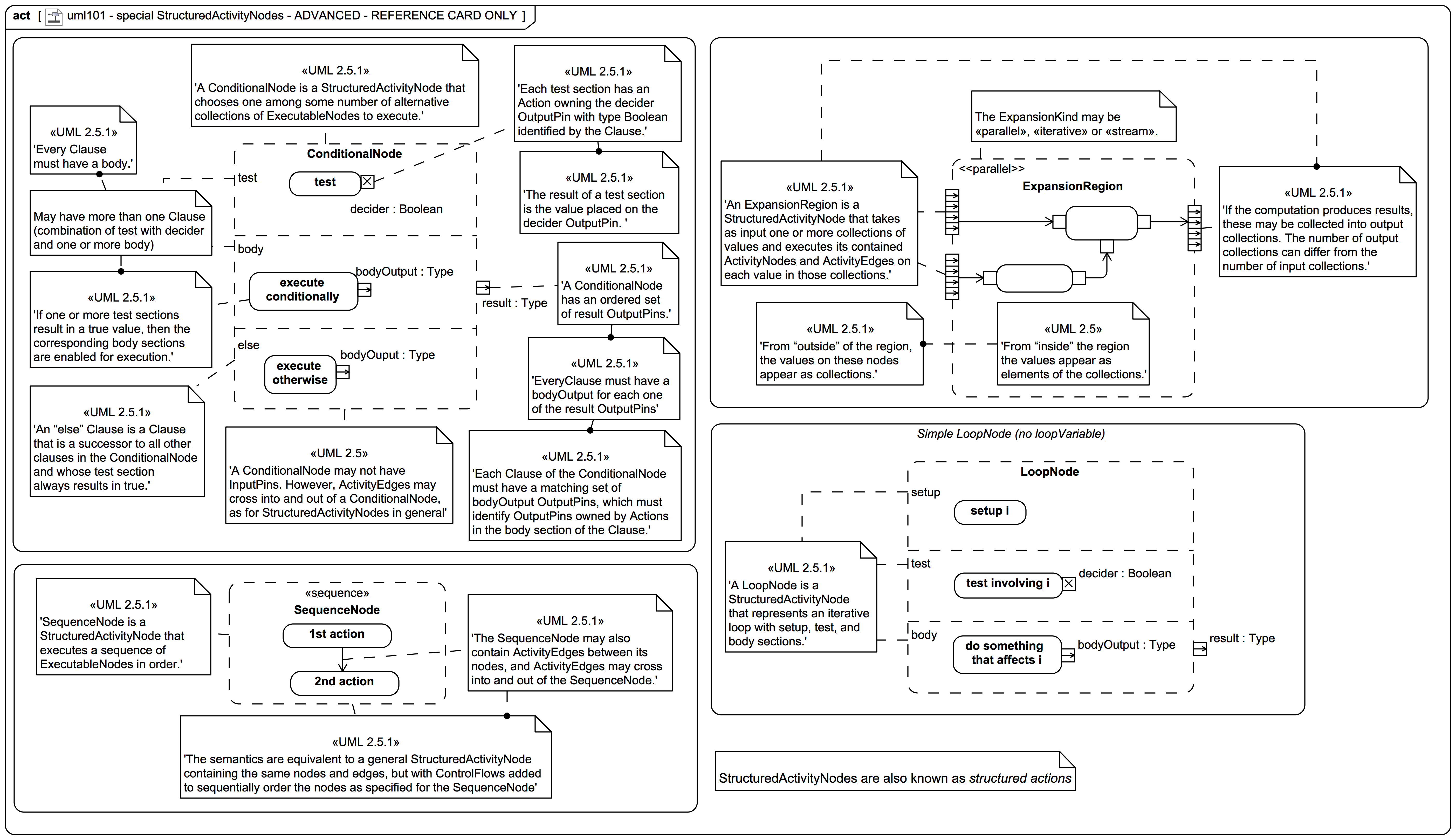
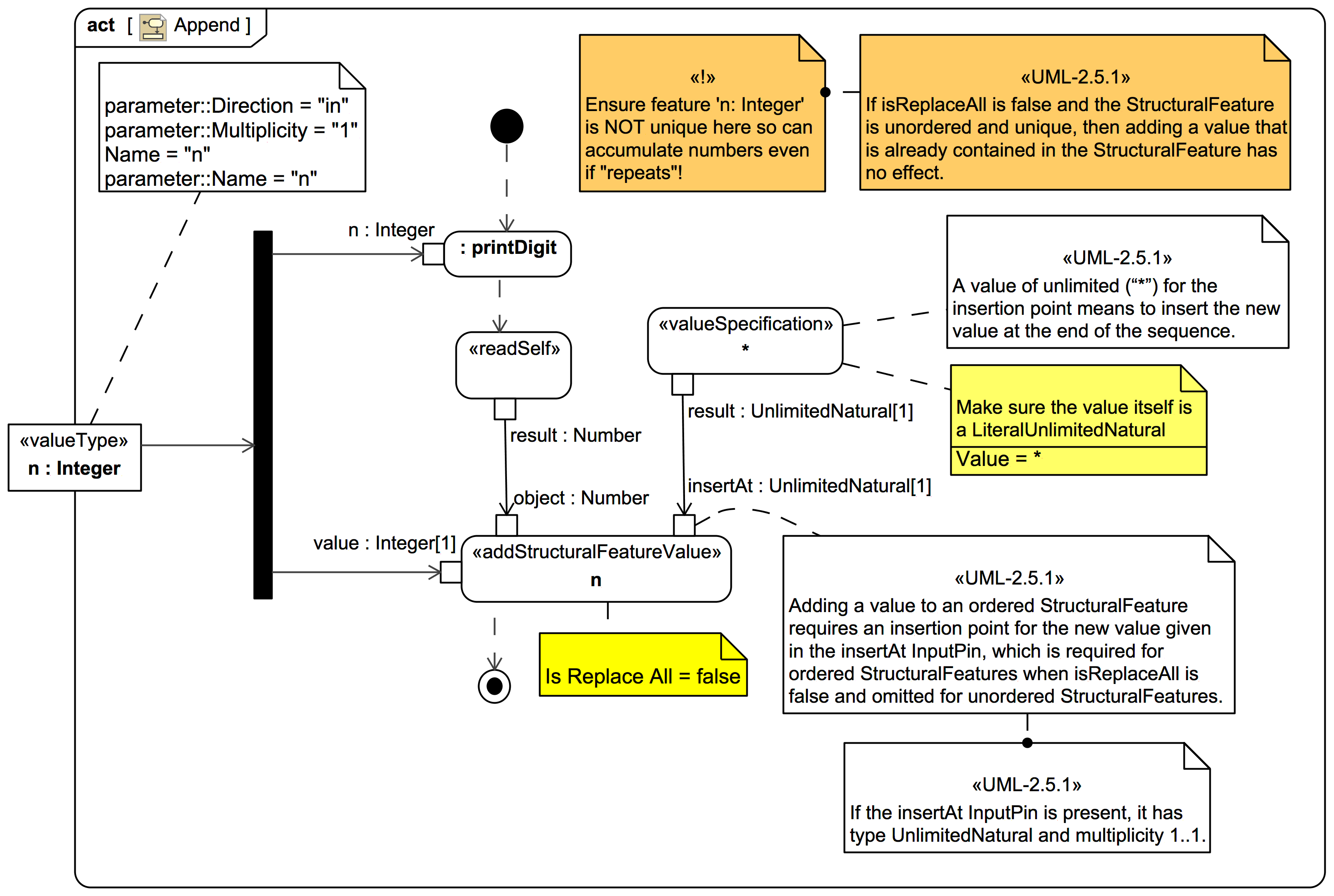
StructuredActitivityNodes (structured actions) - ADVANCED REFERENCE ONLY
This content has been marked as discussing an ADVANCED topic!
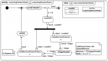
ExpansionRegion: running «iterative» example
This content has been marked as discussing an ADVANCED topic!
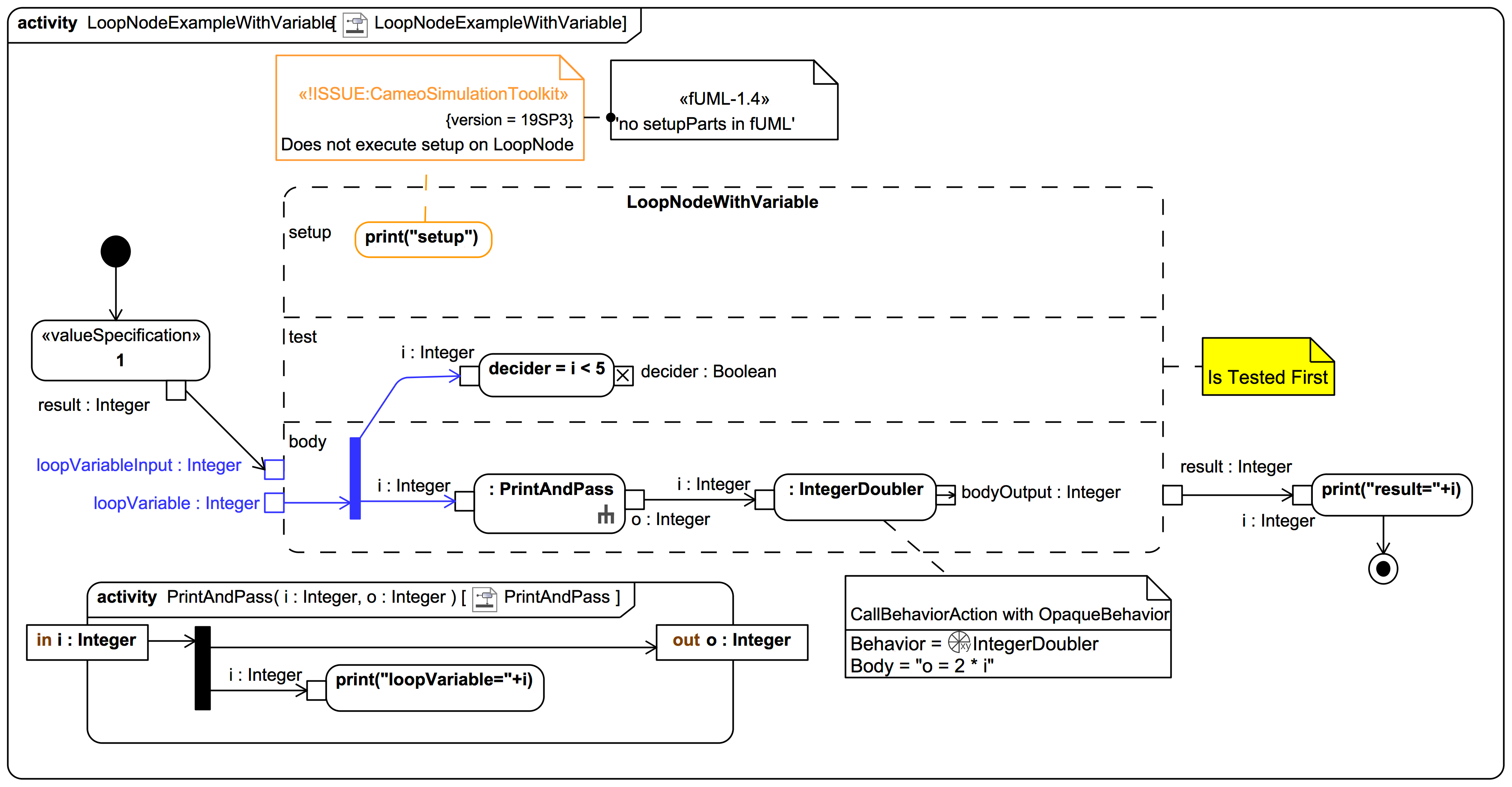
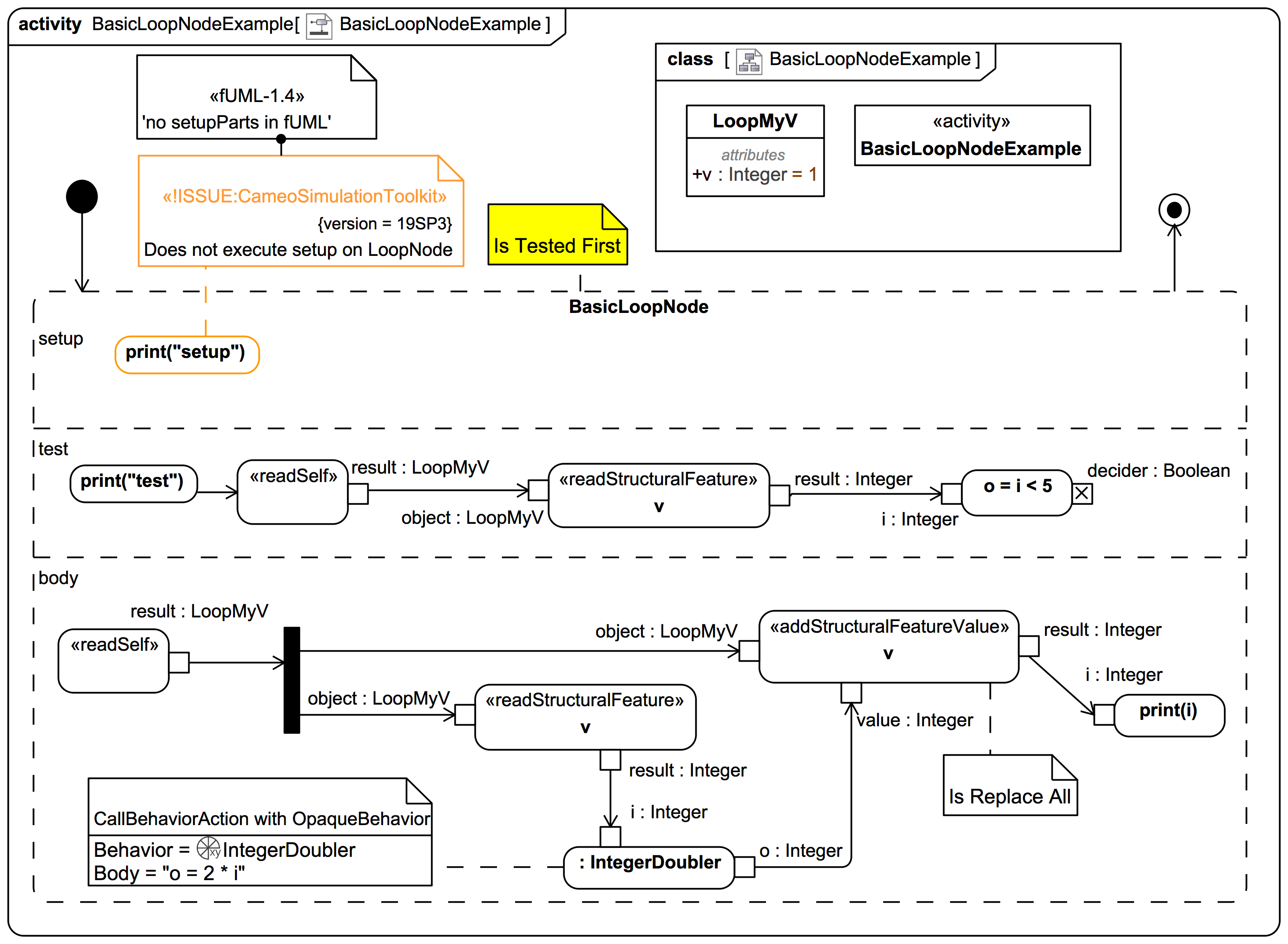
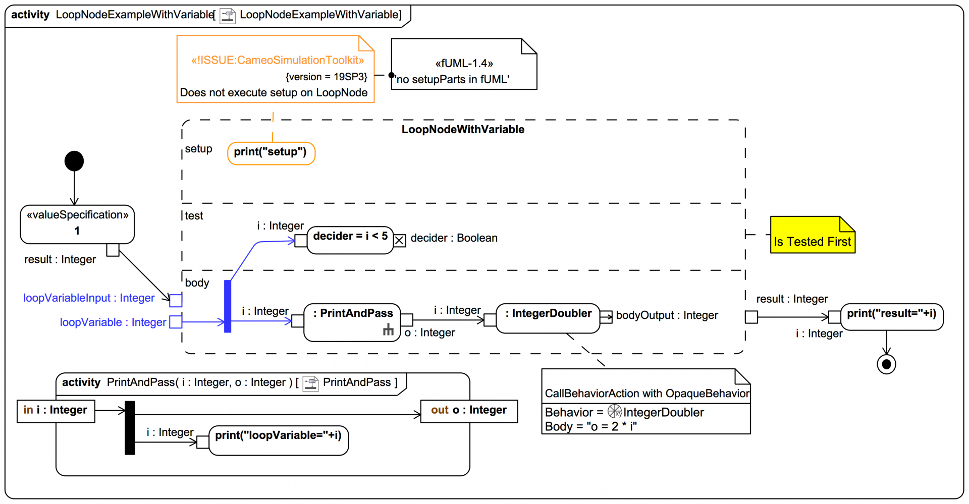
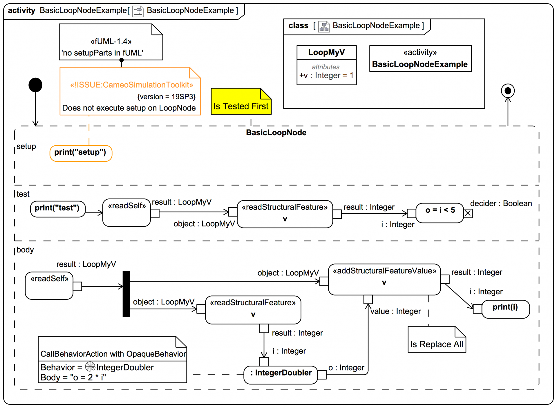
LoopNode with loopVariable - ADVANCED REFERENCE
This content has been marked as discussing an ADVANCED topic!
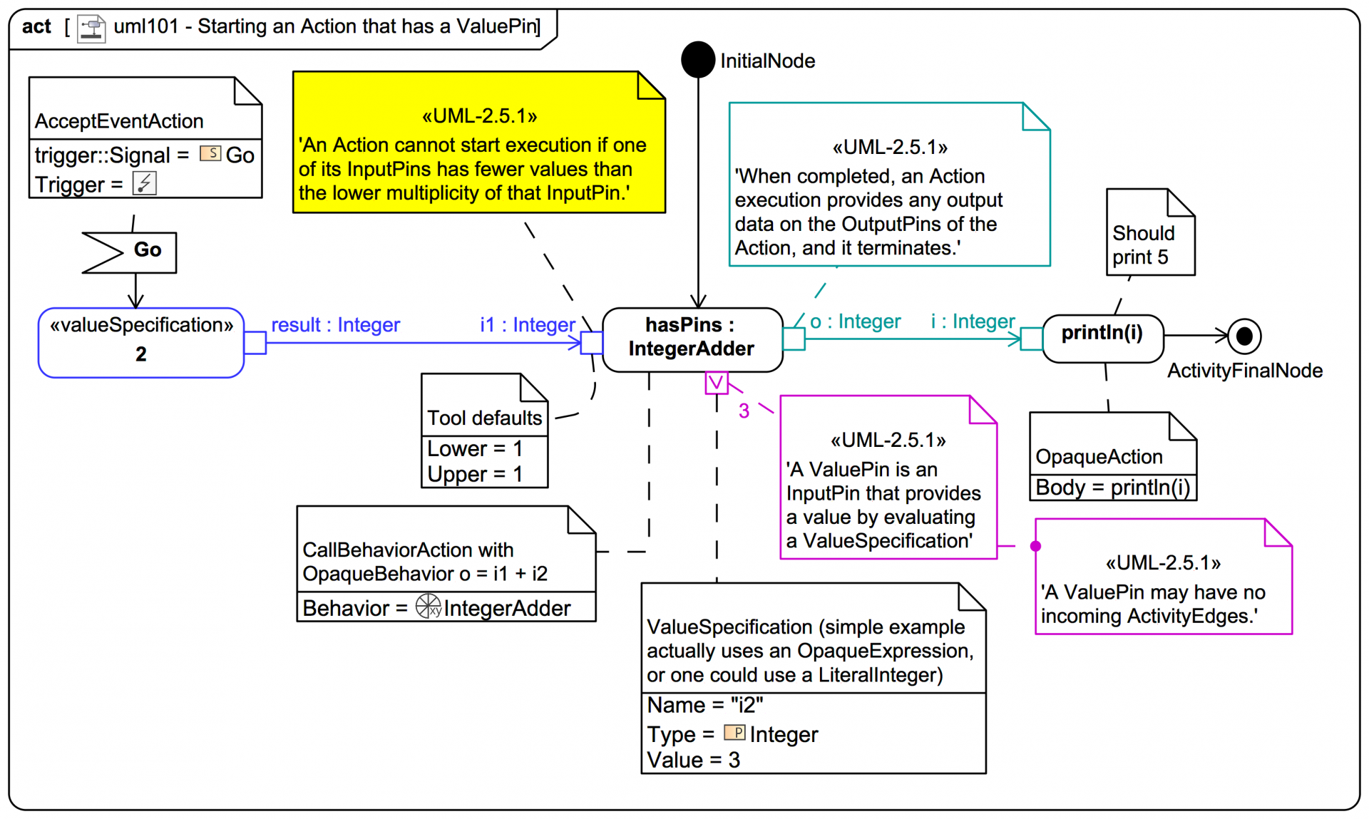
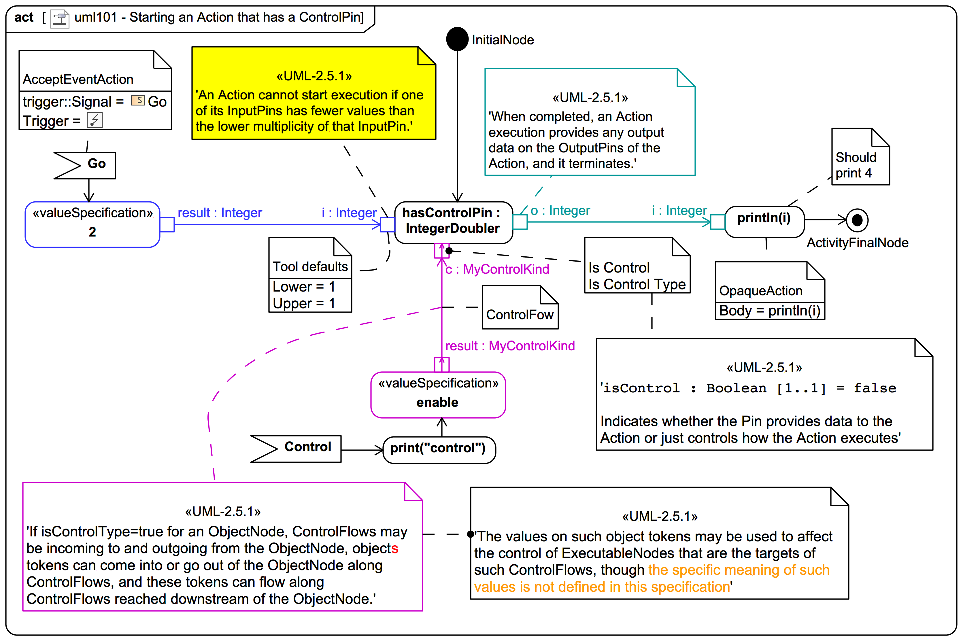
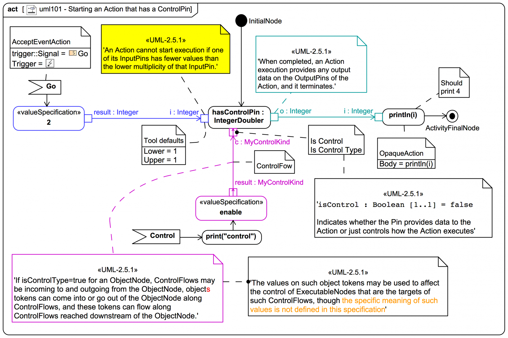
UML2 Types of Pins - metaclasses
This content has been marked as discussing an ADVANCED topic!
ActivityParameterNode cases - REFERENCE CARD
This content has been marked as discussing an ADVANCED topic!
uml101 - Activity Diagram - notation - REFERENCE CARD
This content has been marked as discussing an ADVANCED topic!
UML2 Activity Diagram - essential metaclasses - ADVANCED REFERENCE ONLY
This content has been marked as discussing an ADVANCED topic!
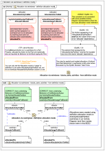
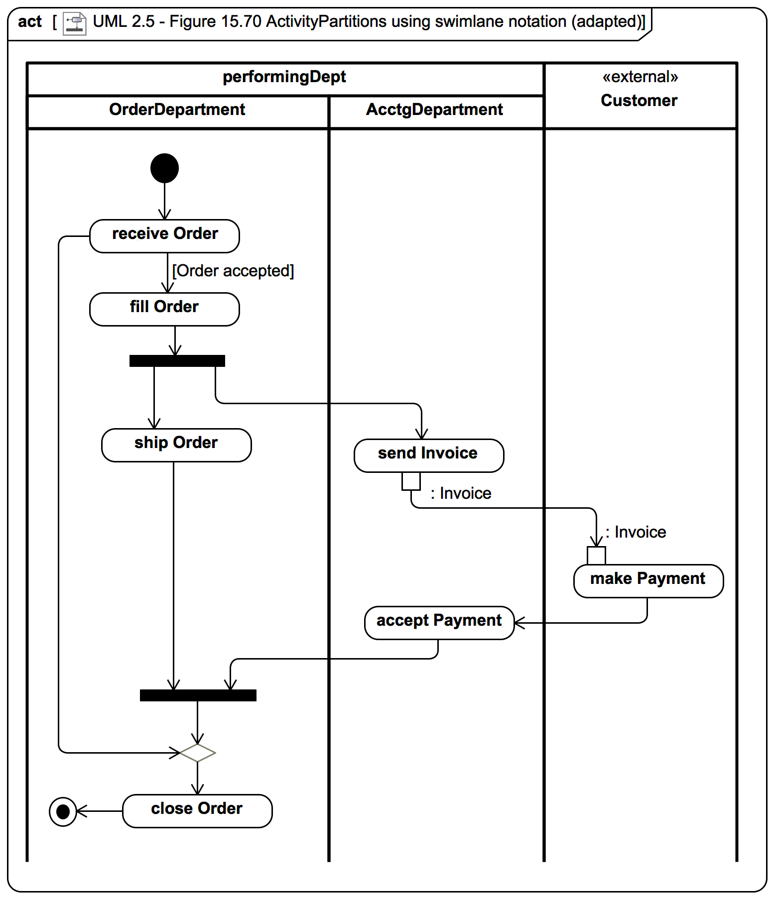
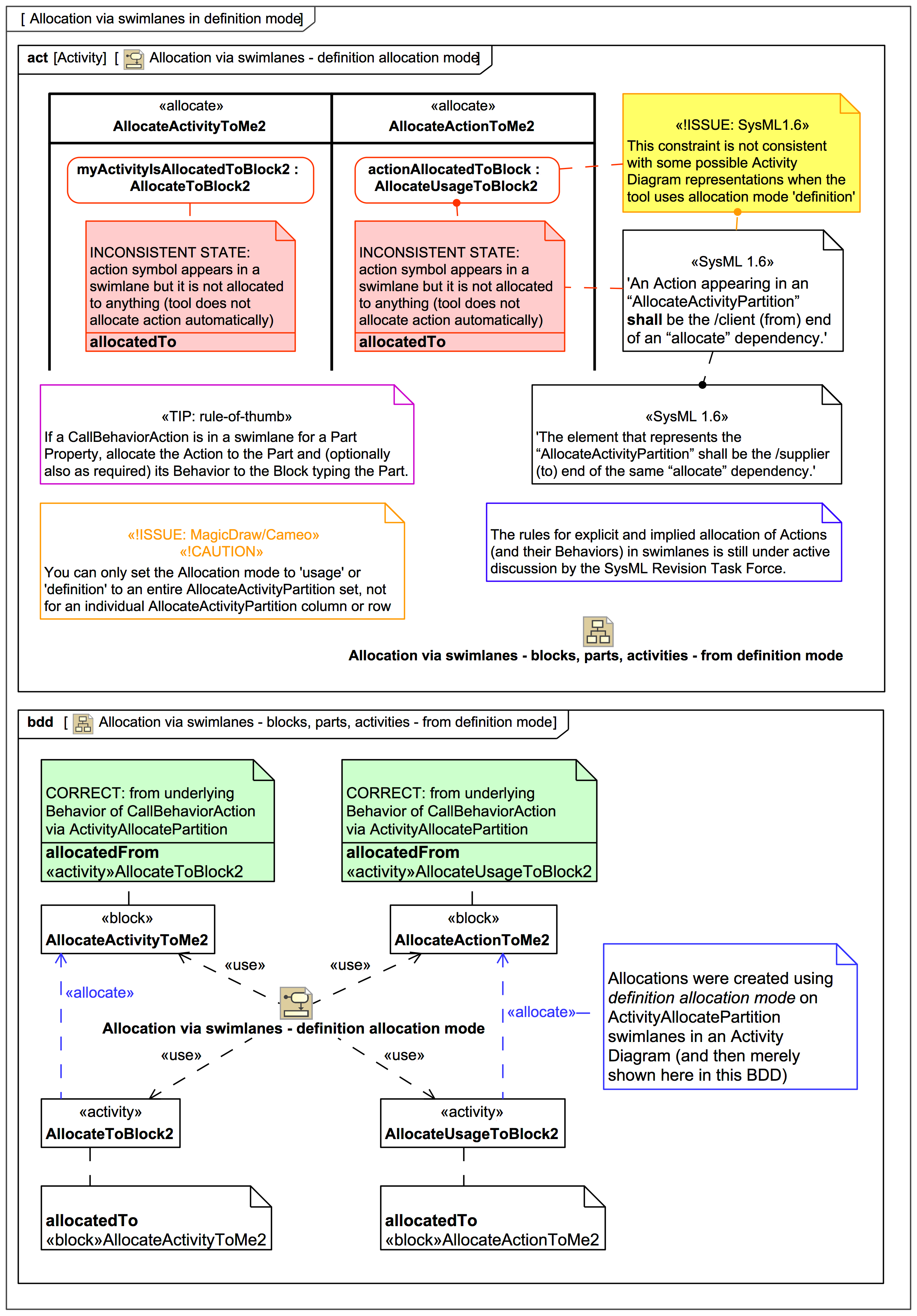
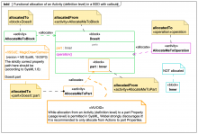
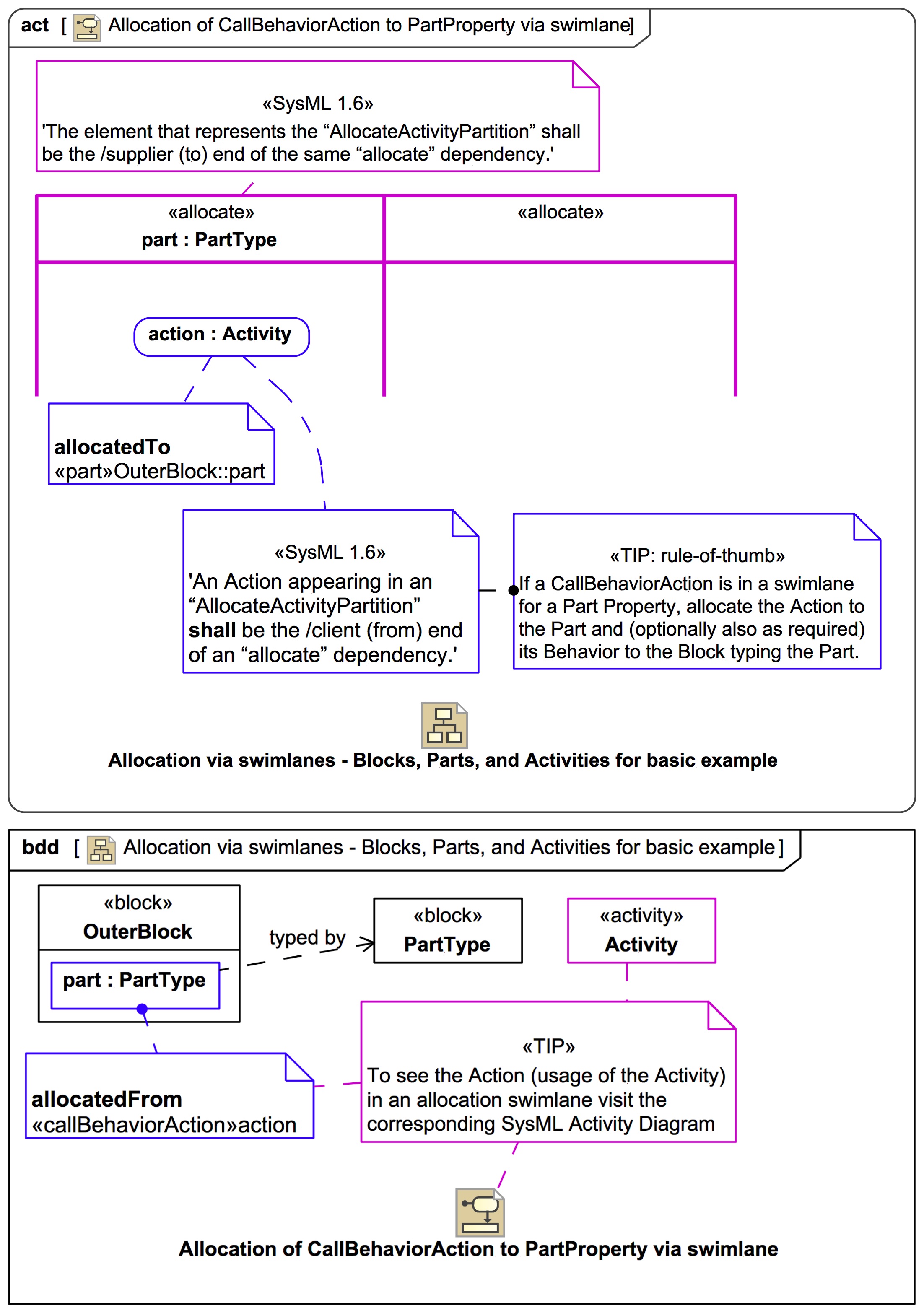
Allocation via swimlanes in definition allocation mode - DOs and DON'Ts
This content has been marked as discussing an ADVANCED topic!
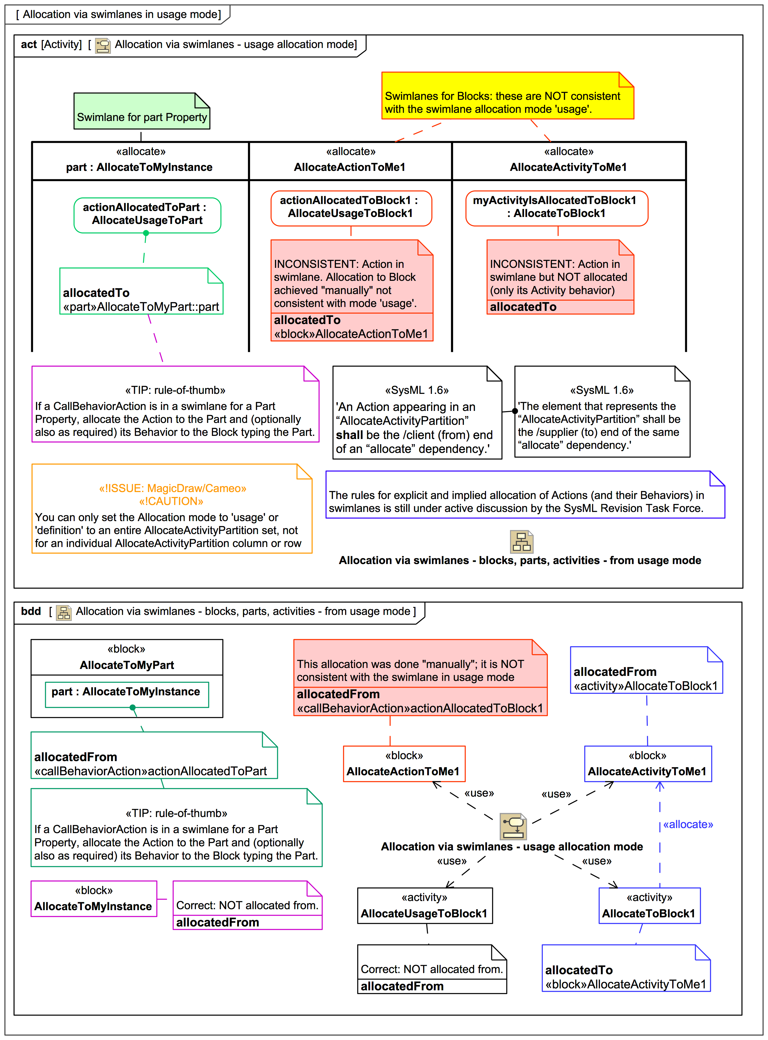
Allocation via swimlanes in usage allocation mode - DOs and DON'Ts
This content has been marked as discussing an ADVANCED topic!
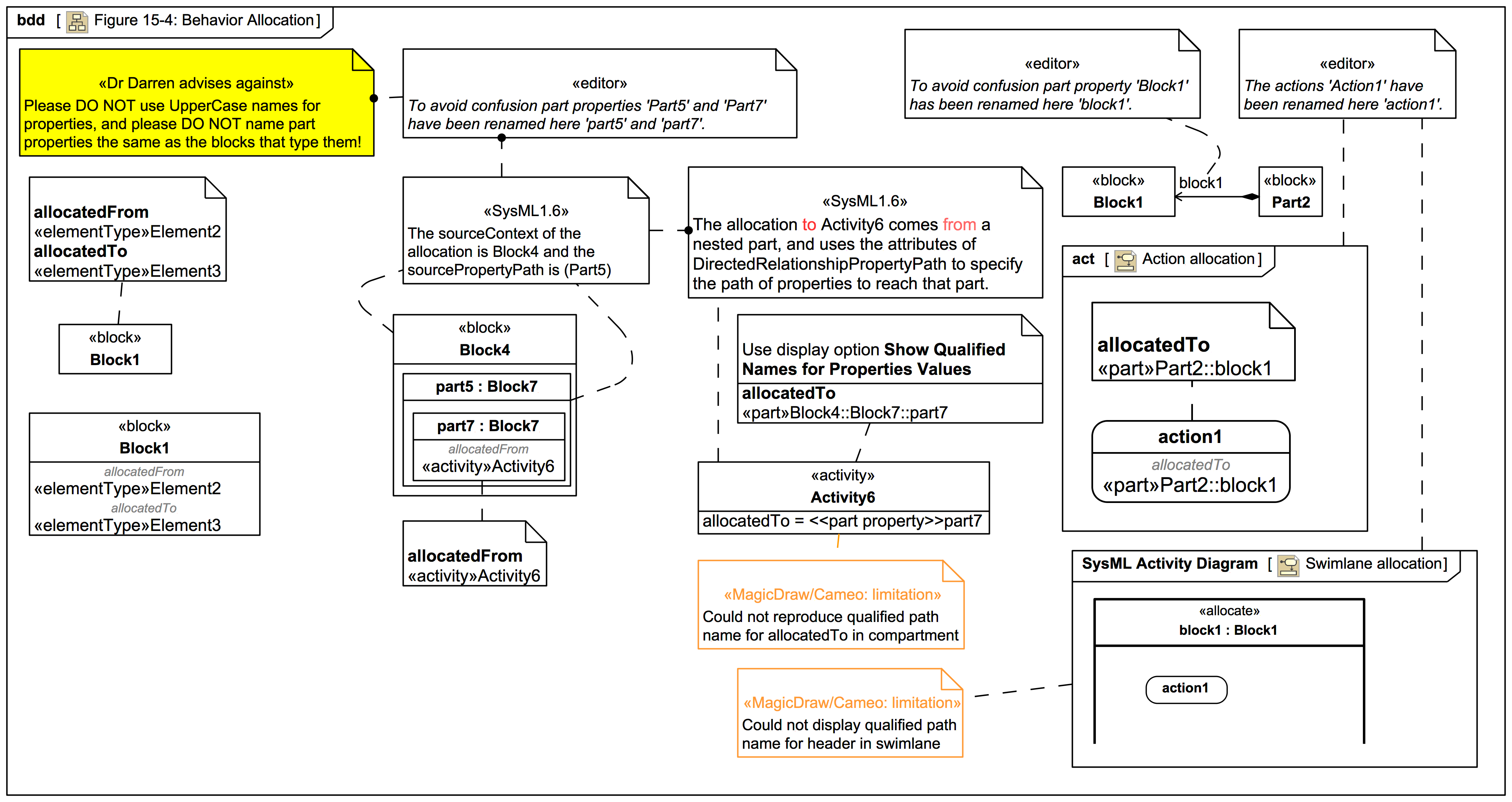
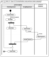
Figure 15-4: Behavior Allocation
This content has been marked as discussing an ADVANCED topic!
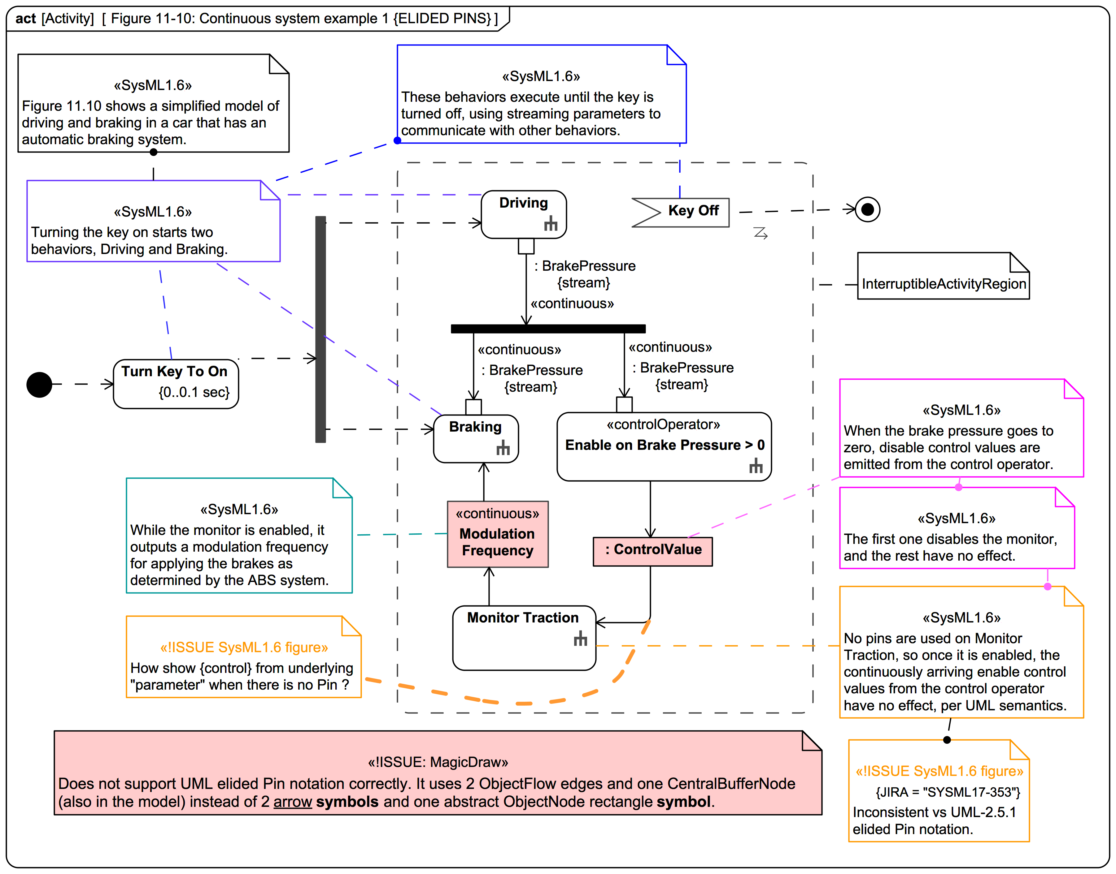
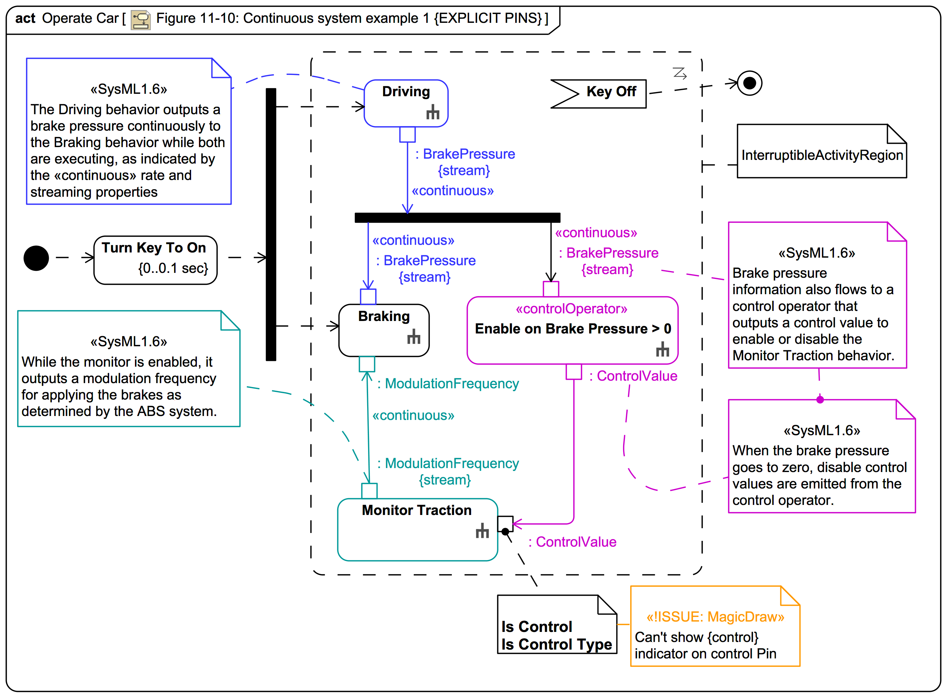
The activity diagram for the control operator Enable on Brake Pressure > 0 is shown in Figure 11-12.
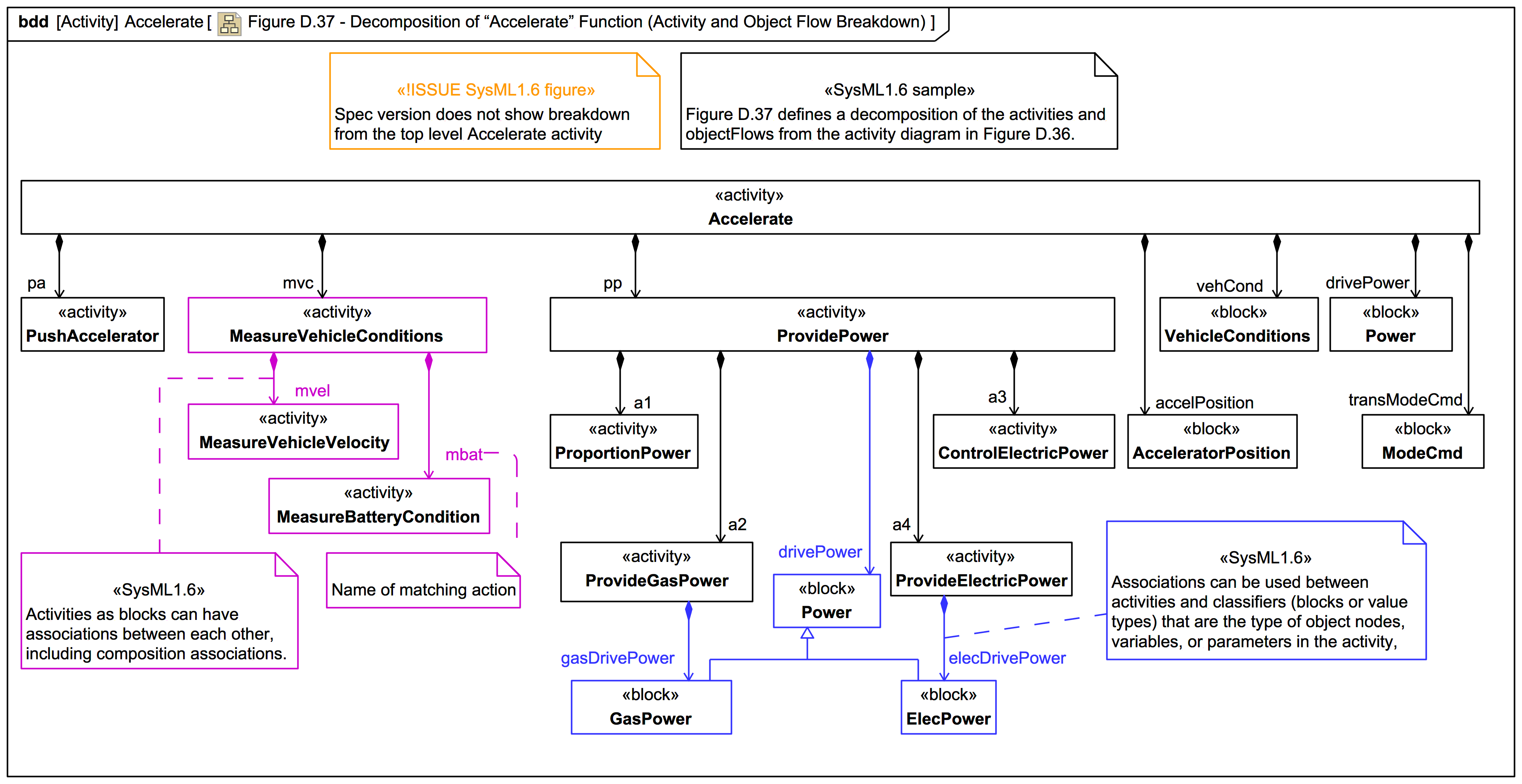
Within an Activity, inputs to and outputs from an Activity are handled using ActivityParameterNodes.
Screencast: Mini tutorial: UML/SysML: Cameo Simulation Toolkit: StateMachine with doActivity and a Transition with a ChangeEvent trigger
Video style
A very simple demonstration of a StateMachine with a doActivity and a Transition that uses a trigger with a ChangeEvent for checking a value. Uses SysML but the same applies to UML.
Uses Magic Model Analyst® (Cameo Simulation Toolkit®) for MagicDraw SysML and Cameo System Modeler Enterprise Edition.
© Copyright 2020 Darren R C Kelly (Webel IT Australia). All rights reserved.
Screencast: Mini tutorial: UML/SysML: Cameo Simulation Toolkit: StateMachine with entry Activity and Transition guard
Video style
A very simple demonstration of a StateMachine with an entry Activity and Transitions that use guards to check a value. Uses SysML but the same applies to UML.
Uses Cameo Simulation Toolkit for MagicDraw SysML and Cameo System Modeler.
© Copyright 2020 Darren R C Kelly (Webel IT Australia). All rights reserved.