Tags and keywords
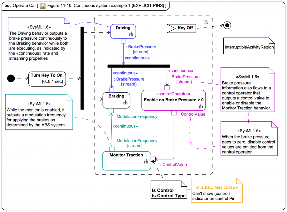
This version of Figure 10-11 using explicit Pins is intended to avoid these spec and tool issues encounted with the elided Pin version:
It is still however not clear how to show the {control} Pin:
Note also the workaround on the
BrakePressure
{stream} for:
Instead of applying Continuous to the Pins between Monitor Traction
and Braking
it has been applied to the ControlFlow edge.