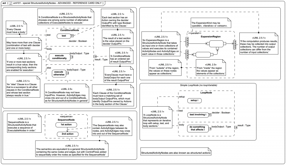
Gallery Tutorial TRAIL: Webel's ultimate guide to Systems Modeling Language (v1) with MagicDraw/Cameo Section 01:04: UML Behavior: Activities quick start Tags and keywords Topic level ADVANCED UML keywords Activity Activity Diagram structured action StructuredActivityNode ExpansionNode LoopNode ConditionalNode SequenceNode Keywords simulation Magic Model Analyst [Cameo Simulation Toolkit] Slide kind UML Activity Diagram This content has been marked as discussing an ADVANCED topic! Click on the image to view it full size NOTATION REFERENCE ONLY: This diagram is not meant to be executable! For a simulation mini video of an InterruptibleActivityRegion visit: SysMLv1: Cameo Simulation Toolkit: Activity Simulation: Activity Diagram simulation: An InterruptibleActivityRegion with Interrupt [with mini video] Up next 08:01: The building Blocks of SysMLv1 Notes [TIP]{OPTION} Not every task in Activity Diagrams is well-suited to graphical modelling and LoopNode and ConditionalNode are notoriously fiddly to setup; consider using Action Language Helper (ALH) or Action Language for Foundational UML (Alf) Snippets (quotes/extracts) Related slides (includes other tutorials) UML2 Activity Diagram - essential metaclasses - ADVANCED REFERENCE ONLY LoopNode with loopVariable - ADVANCED REFERENCE UML2 Actions - metaclasses - ADVANCED REFERENCE ONLY Related slides (backlinks, includes other tutorials) SysMLv1: Cameo Simulation Toolkit: Activity Simulation: Activity Diagram simulation: An InterruptibleActivityRegion with Interrupt [with mini video] Visit also Alf zone Visit also (backlinks) Flags Book traversal links for StructuredActitivityNodes (structured actions) - ADVANCED REFERENCE ONLY Previous Up Next