Tags and keywords
This content has been marked as discussing an ADVANCED topic!
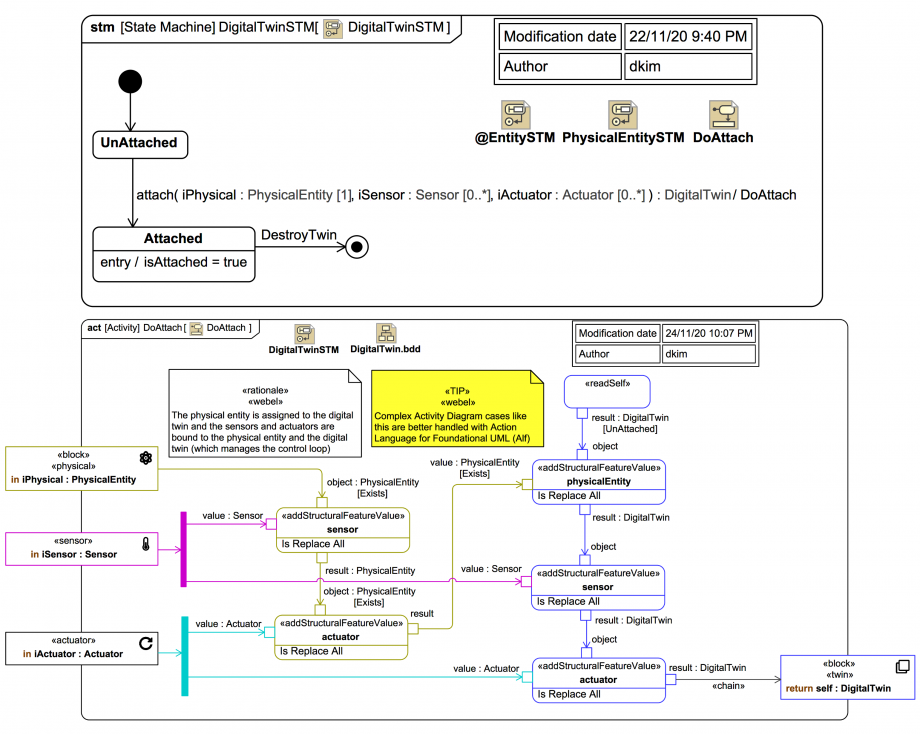
The mini StateMachine at the top shows how a «twin»
DigitalTwin
transitions from UnAttached
to Attached
when it and its «physical» PhysicalEntity
are connected to any «sensor» Sensor
and/or «actuator» 
Actuator
:The lower Activity Diagram shows the effect Behavior for making the connections. Yes, it's a bit tedious, but is made slightly easier by this: