Tags and keywords
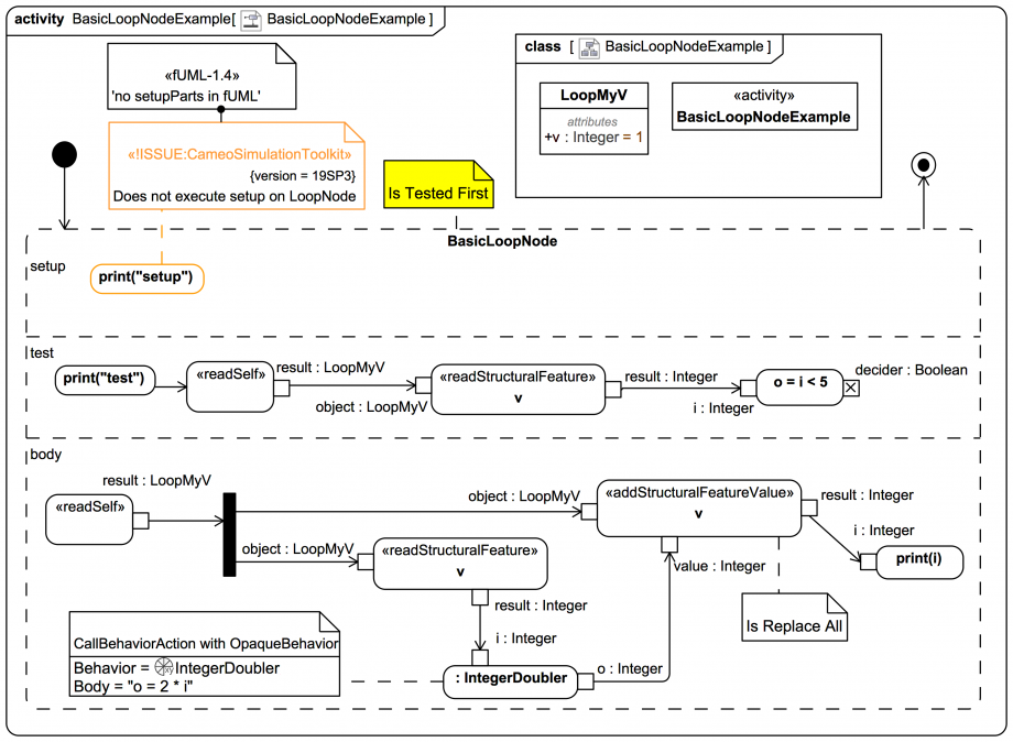
The notorious LoopNode is likely one of the least used and least popular offerings in UML, but it can be made to run, which is not to say it's the easiest way to achieve an executable loop. (In a later slide page there is a mini video of a LoopNode actually running using a loopVariable.)
Modelling and style
All of which achieves something like:
for (int i = 1; i < 5; i = i *2) {
//do stuff
}
Or use UML-friendly Action Language for Foundational UML (Alf); because not every single low-level aspect of UML is a good fit for graphical modelling.
And remember, you can always just use ControlFlows and/or ObjectFlows with DecisionNode and MergeNode to create a "manual" loop: