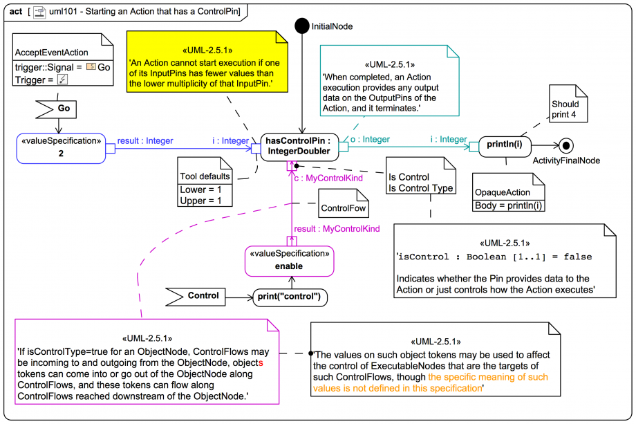
Starting an Action that has a ControlPin

Gallery
Tutorial
Click on the image to view it full size
Watch simulation
video_sim
Please note that SysMLv1 extends UML2 with more flexible control capabilities. Please visit also the following slide (from the SysMLv1 topics section), which links to many other examples on this site:
Up next
Notes
Snippets (quotes/extracts)
Related slides (includes other tutorials)
Related slides (backlinks, includes other tutorials)
Visit also
Visit also (backlinks)