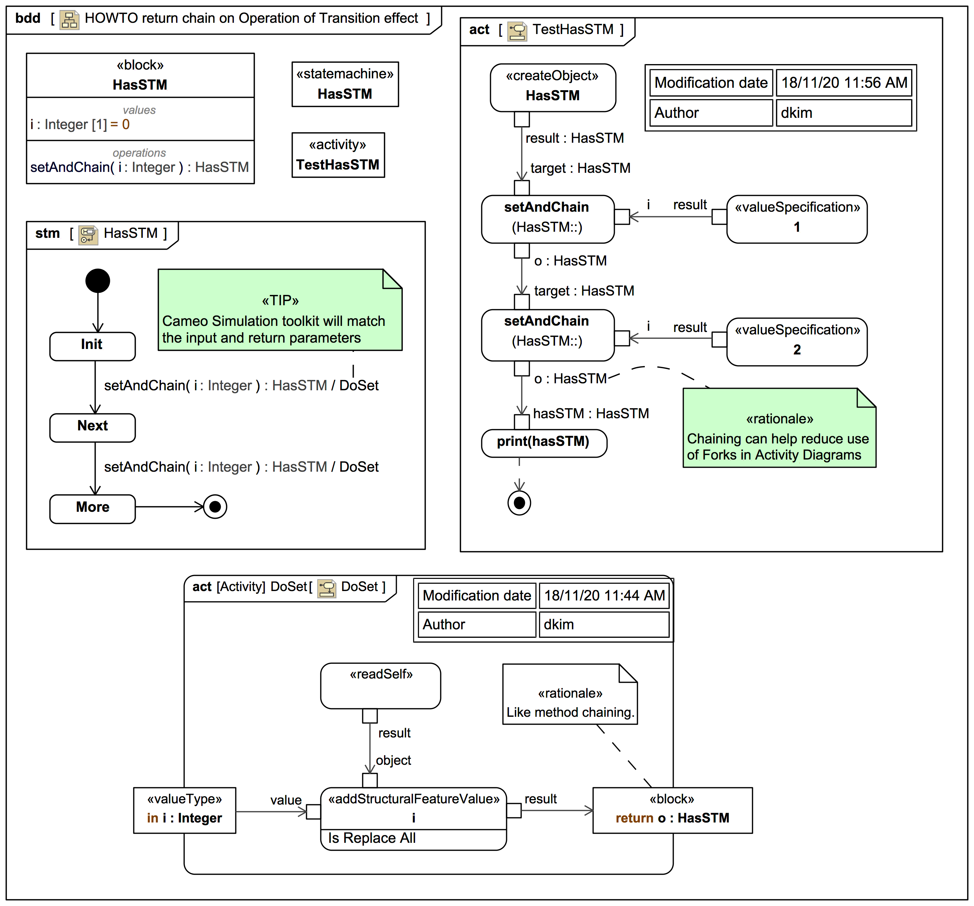
Cameo Simulation Toolkit matches the Parameters of an effect Behavior and a trigger Operation on a Transition under the hood.

Icon class
icon_class
far fa-sticky-note
icon_class_computed
far fa-sticky-note
Note kind
Specification keywords
UML keywords
Keywords
Click on the image to view it full size
Relates to
Related notes
Related notes (backlinks)
Related snippets (extracts)
Visit also
Visit also (backlinks)