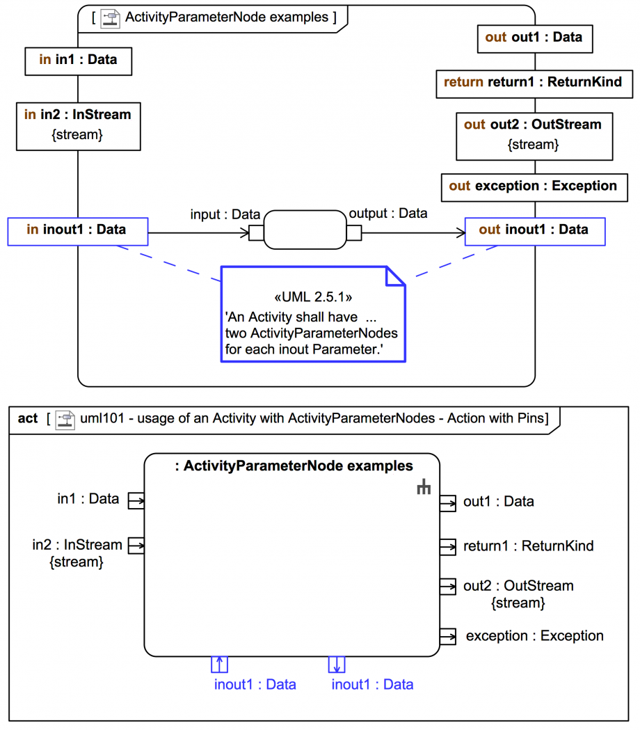
Gallery Tutorial TRAIL: Webel's ultimate guide to Systems Modeling Language (v1) with MagicDraw/Cameo Section 01:04: UML Behavior: Activities quick start Tags and keywords Topic level ESSENTIAL UML keywords Activity Activity Diagram Parameter ActivityParameterNode Pin Parameter::direction ParameterDirectionKind::in ParameterDirectionKind::out ParameterDirectionKind::inout ParameterDirectionKind::return input ActivityParameterNode output ActivityParameterNode Slide kind UML Activity Diagram Click on the image to view it full size You can see basic 'in' and 'out' Parameters in action in this mini video: SysMLv1: Cameo Simulation Toolkit: An Activity with input and output ActivityParameterNodes and Pins of a CallBehaviorAction usage of the Activity [with mini video] You can see an 'inout' Parameter in action in this mini video: SysMLv1: Cameo Simulation Toolkit: An Activity with two ActivityParameterNodes corresponding to a single inout Operation Parameter [with mini video] Up next ActivityParameterNode cases - REFERENCE CARD Notes Snippets (quotes/extracts) [UML-2.5.1] Within an Activity, inputs to and outputs from an Activity are handled using ActivityParameterNodes. [UML-2.5.1] Except in the case of an input ActivityParameterNode ... the tokens held by an ObjectNode arrive from incoming ActivityEdges. [UML-2.5.1] Except in the case of an output ActivityParameterNode, tokens held by an ObjectNode may leave the node on outgoing ActivityEdges. [UML-2.5.1] Each ActivityParameterNode is associated with one Parameter of the Activity that owns the node. The type of an ActivityParameterNode shall be the same as the type of its associated Parameter. [UML-2.5.1] An ActivityParameterNode shall have either all incoming or all outgoing ActivityEdges. An ActivityParameterNode with outgoing edges is an input ActivityParameterNode, while an ActivityParameterNode with incoming edges is an output ActivityParameterNode. [UML-2.5.1] (Note that whether an ActivityParameterNode is for input or output is not determined until at least one ActivityEdge is connected to it.) [UML-2.5.1] An Activity shall have one ActivityParameterNode corresponding to each in, out, or return Parameter and two ActivityParameterNodes for each inout Parameter. [UML-2.5.1] An in Parameter shall not be associated with an output ActivityParameterNode and an out or return Parameter shall not be associated with an input ActivityParameterNode (though either may be associated with an ActivityParameterNode that does not have .. [UML-2.5.1] An inout Parameter shall be associated with at most one input ActivityParameterNode and at most one output ActivityParameterNode. [UML-2.5.1] An Activity shall have ... two ActivityParameterNodes for each inout Parameter. Related slides (includes other tutorials) UML2 Activity Diagram - essential metaclasses - ADVANCED REFERENCE ONLY UML2 Actions - metaclasses - ADVANCED REFERENCE ONLY Related slides (backlinks, includes other tutorials) Visit also HOWTO simulate UML-2.5.1 'Figure 14.7 Composite State with two States' in Cameo Simulation Toolkit - Operation-driven Transition case study Screencast: Tutorial: UML/SysML: StateMachines vs Activities: Operation-driven Transition case study - UML-2.5.1 'Figure 14.7 Composite State with two States' in Cameo Simulation Toolkit Visit also (backlinks) SysMLv1: Cameo Simulation Toolkit: CallBehaviorAction vs CallOperationAction and Pins [with mini video] SysMLv1: Cameo Simulation Toolkit: Comparison of a Fork then a Merge with a Fork then a Join [with mini video] SysMLv1: Cameo Simulation Toolkit: An Activity with input and output ActivityParameterNodes and Pins of a CallBehaviorAction usage of the Activity [with mini video] SysMLv1: Cameo Simulation Toolkit: An Activity with two ActivityParameterNodes corresponding to a single inout Operation Parameter [with mini video] Flags Book traversal links for Parameter vs ActivityParameterNode vs Pin Previous Up Next