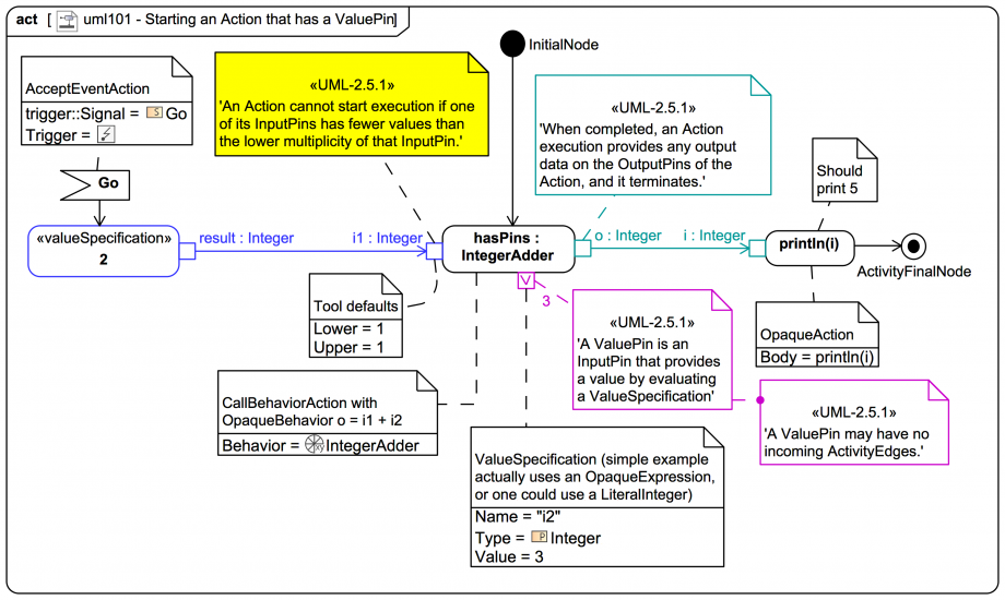
Starting an Action that has a ValuePin - LIMITED SUPPORT

Gallery
Tutorial
Click on the image to view it full size
Up next
Notes
Snippets (quotes/extracts)
Related slides (includes other tutorials)
Related slides (backlinks, includes other tutorials)
Visit also
Visit also (backlinks)