LoopNode: running loopVariable example

Gallery
Tutorial
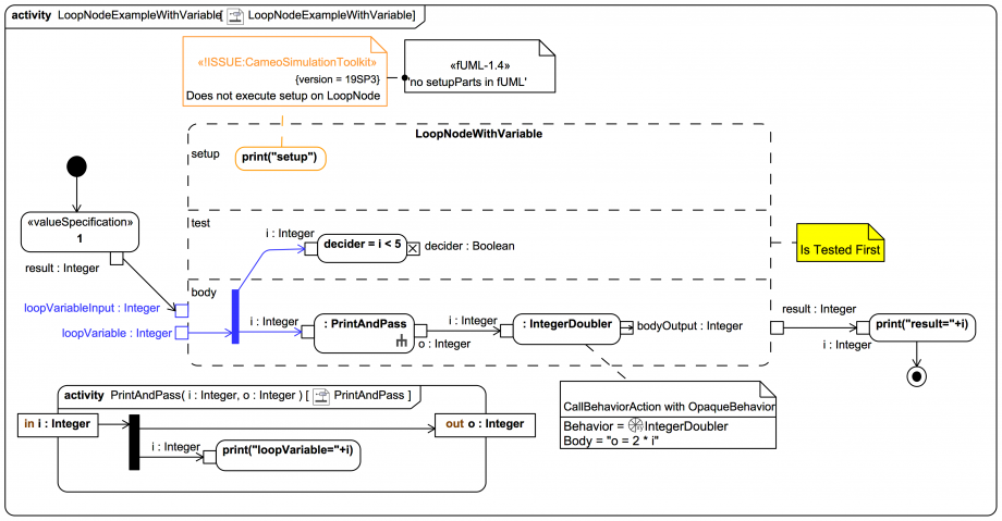
This shows a LoopNode with loopVariable running in Magic Model Analyst® (Cameo Simulation Toolkit®) (see also the mini video below):
Click on the image to view it full size
Watch simulation
video_sim
While setting it up is rather fiddly, it's not too bad once you have the hang of it. Nevertheless, consider using UML-friendly Action Language for Foundational UML (Alf) instead.
Up next
Notes
Snippets (quotes/extracts)
Related slides (includes other tutorials)
Related slides (backlinks, includes other tutorials)
Visit also
Visit also (backlinks)