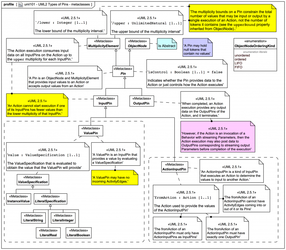
Gallery Tutorial TRAIL: Webel's ultimate guide to Systems Modeling Language (v1) with MagicDraw/Cameo Section 01:04: UML Behavior: Activities quick start Tags and keywords Topic level ADVANCED UML keywords Activity ObjectNode Pin InputPin OutputPin ActionInputPin ActionInputPin::fromValue ValuePin ValuePin::value Action::/input Action::/output ObjectNode::isControlType Pin::isControl ObjectNodeOrderingKind ObjectNodeOrderingKind::FIFO ObjectNodeOrderingKind::LIFO ObjectNodeOrderingKind::unordered ObjectNodeOrderingKind::ordered MultiplicityElement::/lower MultiplicityElement::/upper MultiplicityElement ValueSpecification Slide kind UML Profile Diagram This content has been marked as discussing an ADVANCED topic! Click on the image to view it full size Up next OR with DecisionNode and MergeNode Notes Snippets (quotes/extracts) [UML-2.5.1] The Action execution consumes input data on all InputPins on the Action up to the upper multiplicity for each InputPin. [UML-2.5.1] An Action cannot start execution if one of its InputPins has fewer values than the lower multiplicity of that InputPin. [UML-2.5.1] isControl : Boolean [1..1] = false Indicates whether the Pin provides data to the Action or just controls how the Action executes. [UML-2.5.1] When completed, an Action execution provides any output data on the OutputPins of the Action, and it terminates. [UML-2.5.1] However, if the Action is an invocation of a Behavior with streaming Parameters ... then the Action execution may also post data to OutputPins corresponding to streaming output Parameters before completion of the execution ... [UML-2.5.1] A ValuePin provides a value by evaluating a ValueSpecification ... When the Action is enabled by other means, the ValueSpecifiation of the ValuePin is evaluated, and the result is provided as an input to the Action when it begins execution. Related slides (includes other tutorials) UML2 Activity Diagram - essential metaclasses - ADVANCED REFERENCE ONLY UML2 Actions - metaclasses - ADVANCED REFERENCE ONLY UML2 ValueSpecification - metaclasses - ADVANCED REFERENCE ONLY Related slides (backlinks, includes other tutorials) SysML Activity extension stereotypes - REFERENCE CARD SysMLv1.7 Activity extensions: ControlOperator and ControlValueKind: ADVANCED REFERENCE CARD Visit also Visit also (backlinks) Flags Book traversal links for UML2 Types of Pins - metaclasses Previous Up Next