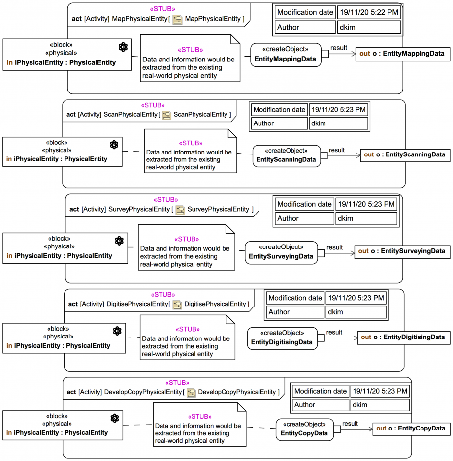
29: Acquisition case: «STUB» Activities for initial model data and information mapping

Gallery
Tutorial
This content has been marked as discussing an ADVANCED topic!
Click on the image to view it full size
These activities represent collectively gleaning ANY data or information of ANY kind in ANY format (and not necessarily just «digital») from a pre-existing «physical» PhysicalEntity .
Up next
Notes
Snippets (quotes/extracts)
Related slides (includes other tutorials)
Related slides (backlinks, includes other tutorials)
Visit also
Visit also (backlinks)