HOWTO invoke an operation as a Transition guard in Cameo Simulation Toolkit

Icon class
icon_class
fas fa-chalkboard-teacher
icon_class_computed
fas fa-chalkboard-teacher
UML keywords
Keywords

The tutorial happens to show the case of a guard on a Transition in a StateMachine, but the same principle applies to a guard used in most other situations (such as on an ActivityEdge in an Activity).

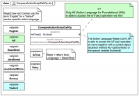
There are many candidates action languages offered in the tool, so we are going to compare (most of) them, including also using Action Language for Foundational UML (Alf) and the Action Language Helper (ALH) API.

Start here
Sections

Slides in this trail

If you want to navigate the entire tutorial including the additional explanatory text, click on the title link of the first slide to view the full slide page, then use the next links to move through the slides pages. If you just want to view the slide images only in sequence, click on any slide to view it larger in a viewer, then click again to move through each slide in the tutorial trail.

Learn SysML for MBSE with the Webel IT Australia Live Online web seminar or On-Site course!

Please email or phone Webel IT Australia on +61 405 029 008 to arrange On-Site, Off-Site, or Live Online remote web training seminars and workshops.
Visit also
Visit also (backlinks)