10: Process overview

Gallery
Tutorial
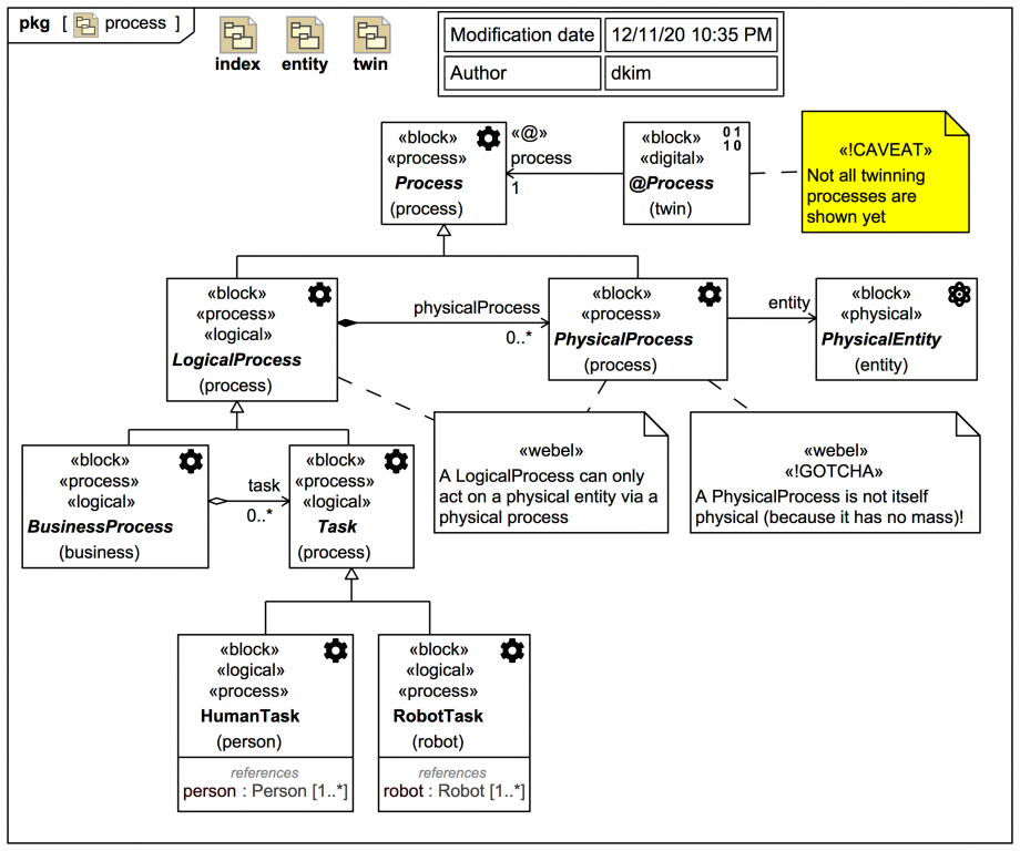
A Block Definition Diagram (BDD) with a hierarchy of some process types:
Click on the image to view it full size
Note that:

Where a «process» PhysicalProcess is mappable but not itself «physical» (because it has no mass).

Processes won't be addressed further in any detail in this trail.
Up next
Notes
Snippets (quotes/extracts)
Related slides (includes other tutorials)
Related slides (backlinks, includes other tutorials)
Visit also
Visit also (backlinks)